Definition Type: ComplexType
Name: LostCapability_Type
Namespace: http://ACORD.org/Standards/Life/2
Containing Schema: XMLife2.20.01.xsd
Abstract
Collapse XSD Schema Diagram:
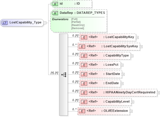
Drilldown into OLifEExtension in schema xlifebase2_20_01_xsd Drilldown into CapabilityLevel in schema xmlife2_20_01_xsd Drilldown into HIPAANinetyDayCertRequireInd in schema xmlife2_20_01_xsd Drilldown into EndDate in schema xlifebase2_20_01_xsd Drilldown into StartDate in schema xlifebase2_20_01_xsd Drilldown into LossPct in schema xmlife2_20_01_xsd Drilldown into CapabilityType in schema xmlife2_20_01_xsd Drilldown into LostCapabilitySysKey in schema xmlife2_20_01_xsd Drilldown into LostCapabilityKey in schema xmlife2_20_01_xsd Drilldown into DataRep in schema xmlife2_20_01_xsd Drilldown into id in schema xmlife2_20_01_xsdXSD Diagram of LostCapability_Type in schema xmlife2_20_01_xsd (Acord - Life, Annuity & Health Standards Program)
Collapse XSD Schema Code:
<xsd:complexType name="LostCapability_Type">
    <xsd:sequence>
        <xsd:element ref="LostCapabilityKey" minOccurs="0" />
        <xsd:element ref="LostCapabilitySysKey" minOccurs="0" maxOccurs="unbounded" />
        <xsd:element ref="CapabilityType" minOccurs="0" />
        <xsd:element ref="LossPct" minOccurs="0" />
        <xsd:element ref="StartDate" minOccurs="0" />
        <xsd:element ref="EndDate" minOccurs="0" />
        <xsd:element ref="HIPAANinetyDayCertRequireInd" minOccurs="0" />
        <xsd:element ref="CapabilityLevel" minOccurs="0" />
        <xsd:element ref="OLifEExtension" minOccurs="0" maxOccurs="unbounded" />
    </xsd:sequence>
    <xsd:attribute name="id" type="xsd:ID" />
    <xsd:attribute name="DataRep" type="DATAREP_TYPES" />
</xsd:complexType>
Collapse Child Elements:
Name Type Min Occurs Max Occurs
LostCapabilityKey nsA:LostCapabilityKey 0 (1)
LostCapabilitySysKey nsA:LostCapabilitySysKey 0 unbounded
CapabilityType nsA:CapabilityType 0 (1)
LossPct nsA:LossPct 0 (1)
StartDate nsA:StartDate 0 (1)
EndDate nsA:EndDate 0 (1)
HIPAANinetyDayCertRequireInd nsA:HIPAANinetyDayCertRequireInd 0 (1)
CapabilityLevel nsA:CapabilityLevel 0 (1)
OLifEExtension nsA:OLifEExtension 0 unbounded
Collapse Child Attributes:
Name Type Default Value Use
id nsA:id (Optional)
DataRep nsA:DataRep (Optional)
Collapse Derivation Tree:
Collapse References:
nsA:LostCapability