Definition Type: Element
Name: PaymentModeMethProduct
Namespace: http://ACORD.org/Standards/Life/2
Type: nsA:PaymentModeMethProduct_Type
Containing Schema: XMLife2.20.01.xsd
Abstract
Collapse XSD Schema Diagram:
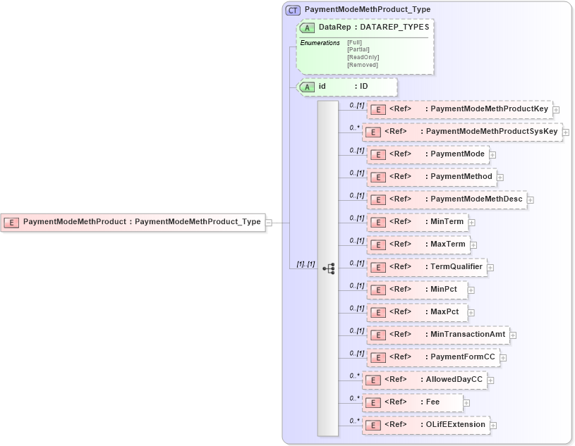
Drilldown into OLifEExtension in schema xlifebase2_20_01_xsd Drilldown into Fee in schema xmlife2_20_01_xsd Drilldown into AllowedDayCC in schema xmlife2_20_01_xsd Drilldown into PaymentFormCC in schema xmlife2_20_01_xsd Drilldown into MinTransactionAmt in schema xmlife2_20_01_xsd Drilldown into MaxPct in schema xmlife2_20_01_xsd Drilldown into MinPct in schema xmlife2_20_01_xsd Drilldown into TermQualifier in schema xmlife2_20_01_xsd Drilldown into MaxTerm in schema xmlife2_20_01_xsd Drilldown into MinTerm in schema xmlife2_20_01_xsd Drilldown into PaymentModeMethDesc in schema xmlife2_20_01_xsd Drilldown into PaymentMethod in schema xmlife2_20_01_xsd Drilldown into PaymentMode in schema xmlife2_20_01_xsd Drilldown into PaymentModeMethProductSysKey in schema xmlife2_20_01_xsd Drilldown into PaymentModeMethProductKey in schema xmlife2_20_01_xsd Drilldown into id in schema xmlife2_20_01_xsd Drilldown into DataRep in schema xmlife2_20_01_xsd Drilldown into PaymentModeMethProduct_Type in schema xmlife2_20_01_xsdXSD Diagram of PaymentModeMethProduct in schema xmlife2_20_01_xsd (Acord - Life, Annuity & Health Standards Program)
Collapse XSD Schema Code:
<xsd:element name="PaymentModeMethProduct" type="PaymentModeMethProduct_Type" />
Collapse Child Elements:
Name Type Min Occurs Max Occurs
PaymentModeMethProductKey nsA:PaymentModeMethProductKey 0 (1)
PaymentModeMethProductSysKey nsA:PaymentModeMethProductSysKey 0 unbounded
PaymentMode nsA:PaymentMode 0 (1)
PaymentMethod nsA:PaymentMethod 0 (1)
PaymentModeMethDesc nsA:PaymentModeMethDesc 0 (1)
MinTerm nsA:MinTerm 0 (1)
MaxTerm nsA:MaxTerm 0 (1)
TermQualifier nsA:TermQualifier 0 (1)
MinPct nsA:MinPct 0 (1)
MaxPct nsA:MaxPct 0 (1)
MinTransactionAmt nsA:MinTransactionAmt 0 (1)
PaymentFormCC nsA:PaymentFormCC 0 (1)
AllowedDayCC nsA:AllowedDayCC 0 unbounded
Fee nsA:Fee 0 unbounded
OLifEExtension nsA:OLifEExtension 0 unbounded
Collapse Child Attributes:
Name Type Default Value Use
DataRep nsA:DataRep (Optional)
id nsA:id (Optional)
Collapse Derivation Tree: