Definition Type: ComplexType
Name: PeriodicBalanceYTDInfo_Type
Namespace: http://ACORD.org/Standards/Life/2
Containing Schema: XMLife2.20.01.xsd
Abstract
Collapse XSD Schema Diagram:
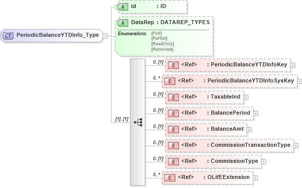
Drilldown into OLifEExtension in schema xlifebase2_20_01_xsd Drilldown into CommissionType in schema xmlife2_20_01_xsd Drilldown into CommissionTransactionType in schema xmlife2_20_01_xsd Drilldown into BalanceAmt in schema xmlife2_20_01_xsd Drilldown into BalancePeriod in schema xmlife2_20_01_xsd Drilldown into TaxableInd in schema xmlife2_20_01_xsd Drilldown into PeriodicBalanceYTDInfoSysKey in schema xmlife2_20_01_xsd Drilldown into PeriodicBalanceYTDInfoKey in schema xmlife2_20_01_xsd Drilldown into DataRep in schema xmlife2_20_01_xsd Drilldown into id in schema xmlife2_20_01_xsdXSD Diagram of PeriodicBalanceYTDInfo_Type in schema xmlife2_20_01_xsd (Acord - Life, Annuity & Health Standards Program)
Collapse XSD Schema Code:
<xsd:complexType name="PeriodicBalanceYTDInfo_Type">
    <xsd:sequence>
        <xsd:element ref="PeriodicBalanceYTDInfoKey" minOccurs="0" />
        <xsd:element ref="PeriodicBalanceYTDInfoSysKey" minOccurs="0" maxOccurs="unbounded" />
        <xsd:element ref="TaxableInd" minOccurs="0" />
        <xsd:element ref="BalancePeriod" minOccurs="0" />
        <xsd:element ref="BalanceAmt" minOccurs="0" />
        <xsd:element ref="CommissionTransactionType" minOccurs="0" />
        <xsd:element ref="CommissionType" minOccurs="0" />
        <xsd:element ref="OLifEExtension" minOccurs="0" maxOccurs="unbounded" />
    </xsd:sequence>
    <xsd:attribute name="id" type="xsd:ID" />
    <xsd:attribute name="DataRep" type="DATAREP_TYPES" />
</xsd:complexType>
Collapse Child Elements:
Name Type Min Occurs Max Occurs
PeriodicBalanceYTDInfoKey nsA:PeriodicBalanceYTDInfoKey 0 (1)
PeriodicBalanceYTDInfoSysKey nsA:PeriodicBalanceYTDInfoSysKey 0 unbounded
TaxableInd nsA:TaxableInd 0 (1)
BalancePeriod nsA:BalancePeriod 0 (1)
BalanceAmt nsA:BalanceAmt 0 (1)
CommissionTransactionType nsA:CommissionTransactionType 0 (1)
CommissionType nsA:CommissionType 0 (1)
OLifEExtension nsA:OLifEExtension 0 unbounded
Collapse Child Attributes:
Name Type Default Value Use
id nsA:id (Optional)
DataRep nsA:DataRep (Optional)
Collapse Derivation Tree:
Collapse References:
nsA:PeriodicBalanceYTDInfo