Definition Type: Element
Name: Reward
Namespace: http://ACORD.org/Standards/Life/2
Type: nsA:Reward_Type
Containing Schema: XMLife2.20.01.xsd
Abstract
Collapse XSD Schema Diagram:
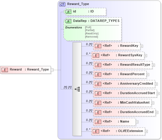
Drilldown into OLifEExtension in schema xlifebase2_20_01_xsd Drilldown into Name in schema xmlife2_20_01_xsd Drilldown into DurationAccruedEnd in schema xmlife2_20_01_xsd Drilldown into MinCashValueAmt in schema xmlife2_20_01_xsd Drilldown into DurationAccruedStart in schema xmlife2_20_01_xsd Drilldown into AnniversaryCredited in schema xmlife2_20_01_xsd Drilldown into RewardPercent in schema xmlife2_20_01_xsd Drilldown into RewardResultType in schema xmlife2_20_01_xsd Drilldown into RewardSysKey in schema xmlife2_20_01_xsd Drilldown into RewardKey in schema xmlife2_20_01_xsd Drilldown into DataRep in schema xmlife2_20_01_xsd Drilldown into id in schema xmlife2_20_01_xsd Drilldown into Reward_Type in schema xmlife2_20_01_xsdXSD Diagram of Reward in schema xmlife2_20_01_xsd (Acord - Life, Annuity & Health Standards Program)
Collapse XSD Schema Code:
<xsd:element name="Reward" type="Reward_Type" />
Collapse Child Elements:
Name Type Min Occurs Max Occurs
RewardKey nsA:RewardKey 0 (1)
RewardSysKey nsA:RewardSysKey 0 unbounded
RewardResultType nsA:RewardResultType 0 (1)
RewardPercent nsA:RewardPercent 0 (1)
AnniversaryCredited nsA:AnniversaryCredited 0 (1)
DurationAccruedStart nsA:DurationAccruedStart 0 (1)
MinCashValueAmt nsA:MinCashValueAmt 0 (1)
DurationAccruedEnd nsA:DurationAccruedEnd 0 (1)
Name nsA:Name 0 (1)
OLifEExtension nsA:OLifEExtension 0 unbounded
Collapse Child Attributes:
Name Type Default Value Use
id nsA:id (Optional)
DataRep nsA:DataRep (Optional)
Collapse Derivation Tree: