Definition Type: Element
Name: SubAccountStatementDetail
Namespace: http://ACORD.org/Standards/Life/2
Type: nsA:SubAccountStatementDetail_Type
Containing Schema: XMLife2.20.01.xsd
Abstract
Collapse XSD Schema Diagram:
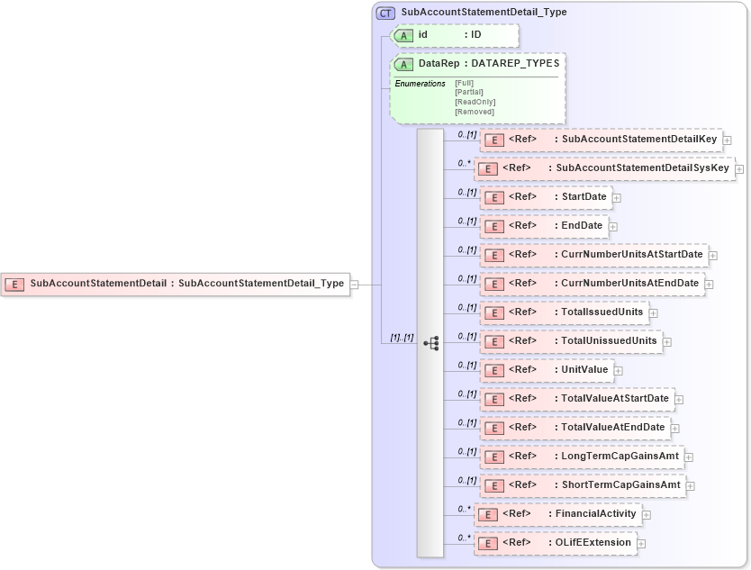
Drilldown into OLifEExtension in schema xlifebase2_20_01_xsd Drilldown into FinancialActivity in schema xmlife2_20_01_xsd Drilldown into ShortTermCapGainsAmt in schema xmlife2_20_01_xsd Drilldown into LongTermCapGainsAmt in schema xmlife2_20_01_xsd Drilldown into TotalValueAtEndDate in schema xmlife2_20_01_xsd Drilldown into TotalValueAtStartDate in schema xmlife2_20_01_xsd Drilldown into UnitValue in schema xmlife2_20_01_xsd Drilldown into TotalUnissuedUnits in schema xmlife2_20_01_xsd Drilldown into TotalIssuedUnits in schema xmlife2_20_01_xsd Drilldown into CurrNumberUnitsAtEndDate in schema xmlife2_20_01_xsd Drilldown into CurrNumberUnitsAtStartDate in schema xmlife2_20_01_xsd Drilldown into EndDate in schema xlifebase2_20_01_xsd Drilldown into StartDate in schema xlifebase2_20_01_xsd Drilldown into SubAccountStatementDetailSysKey in schema xmlife2_20_01_xsd Drilldown into SubAccountStatementDetailKey in schema xmlife2_20_01_xsd Drilldown into DataRep in schema xmlife2_20_01_xsd Drilldown into id in schema xmlife2_20_01_xsd Drilldown into SubAccountStatementDetail_Type in schema xmlife2_20_01_xsdXSD Diagram of SubAccountStatementDetail in schema xmlife2_20_01_xsd (Acord - Life, Annuity & Health Standards Program)
Collapse XSD Schema Code:
<xsd:element name="SubAccountStatementDetail" type="SubAccountStatementDetail_Type" />
Collapse Child Elements:
Name Type Min Occurs Max Occurs
SubAccountStatementDetailKey nsA:SubAccountStatementDetailKey 0 (1)
SubAccountStatementDetailSysKey nsA:SubAccountStatementDetailSysKey 0 unbounded
StartDate nsA:StartDate 0 (1)
EndDate nsA:EndDate 0 (1)
CurrNumberUnitsAtStartDate nsA:CurrNumberUnitsAtStartDate 0 (1)
CurrNumberUnitsAtEndDate nsA:CurrNumberUnitsAtEndDate 0 (1)
TotalIssuedUnits nsA:TotalIssuedUnits 0 (1)
TotalUnissuedUnits nsA:TotalUnissuedUnits 0 (1)
UnitValue nsA:UnitValue 0 (1)
TotalValueAtStartDate nsA:TotalValueAtStartDate 0 (1)
TotalValueAtEndDate nsA:TotalValueAtEndDate 0 (1)
LongTermCapGainsAmt nsA:LongTermCapGainsAmt 0 (1)
ShortTermCapGainsAmt nsA:ShortTermCapGainsAmt 0 (1)
FinancialActivity nsA:FinancialActivity 0 unbounded
OLifEExtension nsA:OLifEExtension 0 unbounded
Collapse Child Attributes:
Name Type Default Value Use
id nsA:id (Optional)
DataRep nsA:DataRep (Optional)
Collapse Derivation Tree: