Definition Type: Element
Name: UnderwritingReview
Namespace: http://ACORD.org/Standards/Life/2
Type: nsA:UnderwritingReview_Type
Containing Schema: XMLife2.20.01.xsd
Abstract
Collapse XSD Schema Diagram:
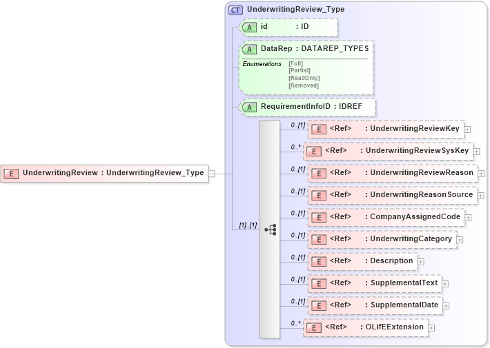
Drilldown into OLifEExtension in schema xlifebase2_20_01_xsd Drilldown into SupplementalDate in schema xmlife2_20_01_xsd Drilldown into SupplementalText in schema xmlife2_20_01_xsd Drilldown into Description in schema xmlife2_20_01_xsd Drilldown into UnderwritingCategory in schema xmlife2_20_01_xsd Drilldown into CompanyAssignedCode in schema xmlife2_20_01_xsd Drilldown into UnderwritingReasonSource in schema xmlife2_20_01_xsd Drilldown into UnderwritingReviewReason in schema xmlife2_20_01_xsd Drilldown into UnderwritingReviewSysKey in schema xmlife2_20_01_xsd Drilldown into UnderwritingReviewKey in schema xmlife2_20_01_xsd Drilldown into RequirementInfoID in schema xmlife2_20_01_xsd Drilldown into DataRep in schema xmlife2_20_01_xsd Drilldown into id in schema xmlife2_20_01_xsd Drilldown into UnderwritingReview_Type in schema xmlife2_20_01_xsdXSD Diagram of UnderwritingReview in schema xmlife2_20_01_xsd (Acord - Life, Annuity & Health Standards Program)
Collapse XSD Schema Code:
<xsd:element name="UnderwritingReview" type="UnderwritingReview_Type" />
Collapse Child Elements:
Name Type Min Occurs Max Occurs
UnderwritingReviewKey nsA:UnderwritingReviewKey 0 (1)
UnderwritingReviewSysKey nsA:UnderwritingReviewSysKey 0 unbounded
UnderwritingReviewReason nsA:UnderwritingReviewReason 0 (1)
UnderwritingReasonSource nsA:UnderwritingReasonSource 0 (1)
CompanyAssignedCode nsA:CompanyAssignedCode 0 (1)
UnderwritingCategory nsA:UnderwritingCategory 0 (1)
Description nsA:Description 0 (1)
SupplementalText nsA:SupplementalText 0 (1)
SupplementalDate nsA:SupplementalDate 0 (1)
OLifEExtension nsA:OLifEExtension 0 unbounded
Collapse Child Attributes:
Name Type Default Value Use
id nsA:id (Optional)
DataRep nsA:DataRep (Optional)
RequirementInfoID nsA:RequirementInfoID (Optional)
Collapse Derivation Tree: