Definition Type: ComplexType
Name: PersPkgPolicyFullImageUpdateReinstateRq_Type
Namespace: http://www.ACORD.org/standards/PC_Surety/ACORD1/xml/
Containing Schema: acord-pcs-v1_16_0-ns-nodoc-codes.xsd
Abstract
Collapse XSD Schema Diagram:
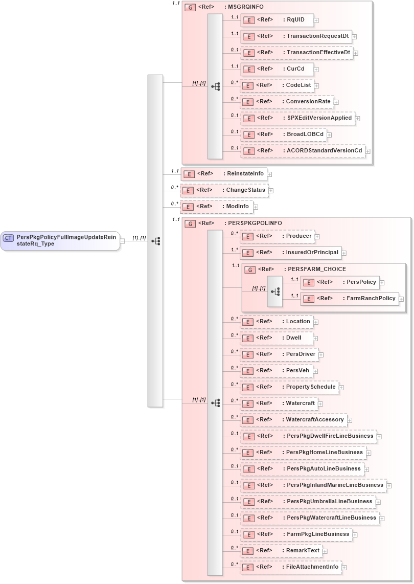
Drilldown into FileAttachmentInfo in schema acord-pcs-v1_16_0-ns-nodoc-codes_xsd Drilldown into RemarkText in schema acord-pcs-v1_16_0-ns-nodoc-codes_xsd Drilldown into FarmPkgLineBusiness in schema acord-pcs-v1_16_0-ns-nodoc-codes_xsd Drilldown into PersPkgWatercraftLineBusiness in schema acord-pcs-v1_16_0-ns-nodoc-codes_xsd Drilldown into PersPkgUmbrellaLineBusiness in schema acord-pcs-v1_16_0-ns-nodoc-codes_xsd Drilldown into PersPkgInlandMarineLineBusiness in schema acord-pcs-v1_16_0-ns-nodoc-codes_xsd Drilldown into PersPkgAutoLineBusiness in schema acord-pcs-v1_16_0-ns-nodoc-codes_xsd Drilldown into PersPkgHomeLineBusiness in schema acord-pcs-v1_16_0-ns-nodoc-codes_xsd Drilldown into PersPkgDwellFireLineBusiness in schema acord-pcs-v1_16_0-ns-nodoc-codes_xsd Drilldown into WatercraftAccessory in schema acord-pcs-v1_16_0-ns-nodoc-codes_xsd Drilldown into Watercraft in schema acord-pcs-v1_16_0-ns-nodoc-codes_xsd Drilldown into PropertySchedule in schema acord-pcs-v1_16_0-ns-nodoc-codes_xsd Drilldown into PersVeh in schema acord-pcs-v1_16_0-ns-nodoc-codes_xsd Drilldown into PersDriver in schema acord-pcs-v1_16_0-ns-nodoc-codes_xsd Drilldown into Dwell in schema acord-pcs-v1_16_0-ns-nodoc-codes_xsd Drilldown into Location in schema acord-pcs-v1_16_0-ns-nodoc-codes_xsd Drilldown into FarmRanchPolicy in schema acord-pcs-v1_16_0-ns-nodoc-codes_xsd Drilldown into PersPolicy in schema acord-pcs-v1_16_0-ns-nodoc-codes_xsd Drilldown into PERSFARM_CHOICE in schema acord-pcs-v1_16_0-ns-nodoc-codes_xsd Drilldown into InsuredOrPrincipal in schema acord-pcs-v1_16_0-ns-nodoc-codes_xsd Drilldown into Producer in schema acord-pcs-v1_16_0-ns-nodoc-codes_xsd Drilldown into PERSPKGPOLINFO in schema acord-pcs-v1_16_0-ns-nodoc-codes_xsd Drilldown into ModInfo in schema acord-pcs-v1_16_0-ns-nodoc-codes_xsd Drilldown into ChangeStatus in schema acord-pcs-v1_16_0-ns-nodoc-codes_xsd Drilldown into ReinstateInfo in schema acord-pcs-v1_16_0-ns-nodoc-codes_xsd Drilldown into ACORDStandardVersionCd in schema acord-pcs-v1_16_0-ns-nodoc-codes_xsd Drilldown into BroadLOBCd in schema acord-pcs-v1_16_0-ns-nodoc-codes_xsd Drilldown into SPXEditVersionApplied in schema acord-pcs-v1_16_0-ns-nodoc-codes_xsd Drilldown into ConversionRate in schema acord-pcs-v1_16_0-ns-nodoc-codes_xsd Drilldown into CodeList in schema acord-pcs-v1_16_0-ns-nodoc-codes_xsd Drilldown into CurCd in schema acord-pcs-v1_16_0-ns-nodoc-codes_xsd Drilldown into TransactionEffectiveDt in schema acord-pcs-v1_16_0-ns-nodoc-codes_xsd Drilldown into TransactionRequestDt in schema acord-pcs-v1_16_0-ns-nodoc-codes_xsd Drilldown into RqUID in schema acord-pcs-v1_16_0-ns-nodoc-codes_xsd Drilldown into MSGRQINFO in schema acord-pcs-v1_16_0-ns-nodoc-codes_xsdXSD Diagram of PersPkgPolicyFullImageUpdateReinstateRq_Type in schema acord-pcs-v1_16_0-ns-nodoc-codes_xsd (Acord - Property & Casualty/Surety Standards Program)
Collapse XSD Schema Code:
<xsd:complexType name="PersPkgPolicyFullImageUpdateReinstateRq_Type">
    <xsd:sequence>
        <xsd:group ref="MSGRQINFO" minOccurs="1" maxOccurs="1" />
        <xsd:element ref="ReinstateInfo" minOccurs="1" maxOccurs="1" />
        <xsd:element ref="ChangeStatus" minOccurs="0" maxOccurs="unbounded" />
        <xsd:element ref="ModInfo" minOccurs="0" maxOccurs="unbounded" />
        <xsd:group ref="PERSPKGPOLINFO" minOccurs="1" maxOccurs="1" />
    </xsd:sequence>
</xsd:complexType>
Collapse Child Elements:
Name Type Min Occurs Max Occurs
RqUID nsC:RqUID 1 1
TransactionRequestDt nsC:TransactionRequestDt 1 1
TransactionEffectiveDt nsC:TransactionEffectiveDt 0 1
CurCd nsC:CurCd 1 1
CodeList nsC:CodeList 0 unbounded
ConversionRate nsC:ConversionRate 0 unbounded
SPXEditVersionApplied nsC:SPXEditVersionApplied 0 1
BroadLOBCd nsC:BroadLOBCd 0 1
ACORDStandardVersionCd nsC:ACORDStandardVersionCd 0 1
ReinstateInfo nsC:ReinstateInfo 1 1
ChangeStatus nsC:ChangeStatus 0 unbounded
ModInfo nsC:ModInfo 0 unbounded
Producer nsC:Producer 0 unbounded
InsuredOrPrincipal nsC:InsuredOrPrincipal 1 unbounded
PersPolicy nsC:PersPolicy 1 1
FarmRanchPolicy nsC:FarmRanchPolicy 1 1
Location nsC:Location 0 unbounded
Dwell nsC:Dwell 0 unbounded
PersDriver nsC:PersDriver 0 unbounded
PersVeh nsC:PersVeh 0 unbounded
PropertySchedule nsC:PropertySchedule 0 unbounded
Watercraft nsC:Watercraft 0 unbounded
WatercraftAccessory nsC:WatercraftAccessory 0 unbounded
PersPkgDwellFireLineBusiness nsC:PersPkgDwellFireLineBusiness 0 1
PersPkgHomeLineBusiness nsC:PersPkgHomeLineBusiness 0 unbounded
PersPkgAutoLineBusiness nsC:PersPkgAutoLineBusiness 0 1
PersPkgInlandMarineLineBusiness nsC:PersPkgInlandMarineLineBusiness 0 1
PersPkgUmbrellaLineBusiness nsC:PersPkgUmbrellaLineBusiness 0 1
PersPkgWatercraftLineBusiness nsC:PersPkgWatercraftLineBusiness 0 1
FarmPkgLineBusiness nsC:FarmPkgLineBusiness 0 1
RemarkText nsC:RemarkText 0 unbounded
FileAttachmentInfo nsC:FileAttachmentInfo 0 unbounded
<xs:group> nsC:MSGRQINFO 1 1
<xs:group> nsC:PERSPKGPOLINFO 1 1
<xs:group> nsC:PERSFARM_CHOICE 1 1
Collapse Derivation Tree:
Collapse References:
nsC:PersPkgPolicyFullImageUpdateReinstateRq