Definition Type: ComplexType
Name: SubPremiseType
Namespace: urn:oasis:names:tc:ciq:xsdschema:xAL:2.0
Containing Schema: xAL.xsd
Abstract
Collapse XSD Schema Diagram:
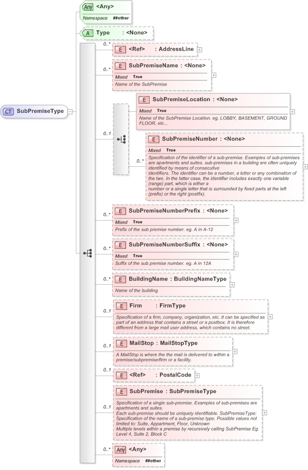
Drilldown into SubPremise in schema xal_xsd Drilldown into PostalCode in schema xal_xsd Drilldown into MailStop in schema xal_xsd Drilldown into Firm in schema xal_xsd Drilldown into BuildingName in schema xal_xsd Drilldown into SubPremiseNumberSuffix in schema xal_xsd Drilldown into SubPremiseNumberPrefix in schema xal_xsd Drilldown into SubPremiseNumber in schema xal_xsd Drilldown into SubPremiseLocation in schema xal_xsd Drilldown into SubPremiseName in schema xal_xsd Drilldown into AddressLine in schema xal_xsd Drilldown into Type in schema xal_xsdXSD Diagram of SubPremiseType in schema xal_xsd (OASIS Election Markup Language (EML))
Collapse XSD Schema Code:
<xs:complexType name="SubPremiseType">
    <xs:sequence>
        <xs:element ref="AddressLine" minOccurs="0" maxOccurs="unbounded" />
        <xs:element name="SubPremiseName" minOccurs="0" maxOccurs="unbounded">
            <xs:annotation>
                <xs:documentation> Name of the SubPremise</xs:documentation>
            </xs:annotation>
            <xs:complexType mixed="true">
                <xs:attribute name="Type" />
                <xs:attribute name="TypeOccurrence">
                    <xs:annotation>
                        <xs:documentation>EGIS Building where EGIS occurs before Building</xs:documentation>
                    </xs:annotation>
                    <xs:simpleType>
                        <xs:restriction base="xs:NMTOKEN">
                            <xs:enumeration value="Before" />
                            <xs:enumeration value="After" />
                        </xs:restriction>
                    </xs:simpleType>
                </xs:attribute>
                <xs:attributeGroup ref="grPostal" />
                <xs:anyAttribute namespace="##other" />
            </xs:complexType>
        </xs:element>
        <xs:choice minOccurs="0">
            <xs:element name="SubPremiseLocation">
                <xs:annotation>
                    <xs:documentation> Name of the SubPremise Location. eg. LOBBY, BASEMENT, GROUND FLOOR, etc...</xs:documentation>
                </xs:annotation>
                <xs:complexType mixed="true">
                    <xs:attributeGroup ref="grPostal" />
                </xs:complexType>
            </xs:element>
            <xs:element name="SubPremiseNumber" minOccurs="0" maxOccurs="unbounded">
                <xs:annotation>
                    <xs:documentation> Specification of the identifier of a sub-premise. Examples of sub-premises are apartments and suites. sub-premises in a building are often uniquely identified by means of consecutive
identifiers. The identifier can be a number, a letter or any combination of the two. In the latter case, the identifier includes exactly one variable (range) part, which is either a 
number or a single letter that is surrounded by fixed parts at the left (prefix) or the right (postfix).</xs:documentation>
                </xs:annotation>
                <xs:complexType mixed="true">
                    <xs:attribute name="Indicator">
                        <xs:annotation>
                            <xs:documentation>"TH" in 12TH which is a floor number, "NO." in NO.1, "#" in APT #12, etc.</xs:documentation>
                        </xs:annotation>
                    </xs:attribute>
                    <xs:attribute name="IndicatorOccurrence">
                        <xs:annotation>
                            <xs:documentation>"No." occurs before 1 in No.1, or TH occurs after 12 in 12TH</xs:documentation>
                        </xs:annotation>
                        <xs:simpleType>
                            <xs:restriction base="xs:NMTOKEN">
                                <xs:enumeration value="Before" />
                                <xs:enumeration value="After" />
                            </xs:restriction>
                        </xs:simpleType>
                    </xs:attribute>
                    <xs:attribute name="NumberTypeOccurrence">
                        <xs:annotation>
                            <xs:documentation>12TH occurs "before" FLOOR (a type of subpremise) in 12TH FLOOR</xs:documentation>
                        </xs:annotation>
                        <xs:simpleType>
                            <xs:restriction base="xs:NMTOKEN">
                                <xs:enumeration value="Before" />
                                <xs:enumeration value="After" />
                            </xs:restriction>
                        </xs:simpleType>
                    </xs:attribute>
                    <xs:attribute name="PremiseNumberSeparator">
                        <xs:annotation>
                            <xs:documentation>"/" in 12/14 Archer Street where 12 is sub-premise number and 14 is premise number</xs:documentation>
                        </xs:annotation>
                    </xs:attribute>
                    <xs:attribute name="Type" />
                    <xs:attributeGroup ref="grPostal" />
                    <xs:anyAttribute namespace="##other" />
                </xs:complexType>
            </xs:element>
        </xs:choice>
        <xs:element name="SubPremiseNumberPrefix" minOccurs="0" maxOccurs="unbounded">
            <xs:annotation>
                <xs:documentation> Prefix of the sub premise number. eg. A in A-12</xs:documentation>
            </xs:annotation>
            <xs:complexType mixed="true">
                <xs:attribute name="NumberPrefixSeparator">
                    <xs:annotation>
                        <xs:documentation>A-12 where 12 is number and A is prefix and "-" is the separator</xs:documentation>
                    </xs:annotation>
                </xs:attribute>
                <xs:attribute name="Type" />
                <xs:attributeGroup ref="grPostal" />
                <xs:anyAttribute namespace="##other" />
            </xs:complexType>
        </xs:element>
        <xs:element name="SubPremiseNumberSuffix" minOccurs="0" maxOccurs="unbounded">
            <xs:annotation>
                <xs:documentation> Suffix of the sub premise number. eg. A in 12A</xs:documentation>
            </xs:annotation>
            <xs:complexType mixed="true">
                <xs:attribute name="NumberSuffixSeparator">
                    <xs:annotation>
                        <xs:documentation>12-A where 12 is number and A is suffix and "-" is the separator</xs:documentation>
                    </xs:annotation>
                </xs:attribute>
                <xs:attribute name="Type" />
                <xs:attributeGroup ref="grPostal" />
                <xs:anyAttribute namespace="##other" />
            </xs:complexType>
        </xs:element>
        <xs:element name="BuildingName" type="BuildingNameType" minOccurs="0" maxOccurs="unbounded">
            <xs:annotation>
                <xs:documentation>Name of the building</xs:documentation>
            </xs:annotation>
        </xs:element>
        <xs:element name="Firm" type="FirmType" minOccurs="0">
            <xs:annotation>
                <xs:documentation>Specification of a firm, company, organization, etc. It can be specified as part of an address that contains a street or a postbox. It is therefore different from a large mail user address, which contains no street.</xs:documentation>
            </xs:annotation>
        </xs:element>
        <xs:element name="MailStop" type="MailStopType" minOccurs="0">
            <xs:annotation>
                <xs:documentation>A MailStop is where the the mail is delivered to within a premise/subpremise/firm or a facility.</xs:documentation>
            </xs:annotation>
        </xs:element>
        <xs:element ref="PostalCode" minOccurs="0" />
        <xs:element name="SubPremise" type="SubPremiseType" minOccurs="0">
            <xs:annotation>
                <xs:documentation>Specification of a single sub-premise. Examples of sub-premises are apartments and suites. 
Each sub-premise should be uniquely identifiable. SubPremiseType: Specification of the name of a sub-premise type. Possible values not limited to: Suite, Appartment, Floor, Unknown
Multiple levels within a premise by recursively calling SubPremise Eg. Level 4, Suite 2, Block C</xs:documentation>
            </xs:annotation>
        </xs:element>
        <xs:any namespace="##other" minOccurs="0" maxOccurs="unbounded" />
    </xs:sequence>
    <xs:attribute name="Type" />
    <xs:anyAttribute namespace="##other" />
</xs:complexType>
Collapse Child Elements:
Name Type Min Occurs Max Occurs
AddressLine xal:AddressLine 0 unbounded
SubPremiseName xal:SubPremiseName 0 unbounded
SubPremiseLocation xal:SubPremiseLocation (1) (1)
SubPremiseNumber xal:SubPremiseNumber 0 unbounded
SubPremiseNumberPrefix xal:SubPremiseNumberPrefix 0 unbounded
SubPremiseNumberSuffix xal:SubPremiseNumberSuffix 0 unbounded
BuildingName xal:BuildingName 0 unbounded
Firm xal:Firm 0 (1)
MailStop xal:MailStop 0 (1)
PostalCode xal:PostalCode 0 (1)
SubPremise xal:SubPremise 0 (1)
<xs:any> Allowed namespace: '##other' 0 unbounded
Collapse Child Attributes:
Name Type Default Value Use
Type xal:Type (Optional)
<anyAttribute> Allowed namespace: '##other'
Collapse Derivation Tree:
Collapse References:
xal:SubPremise, xal:SubPremise
Collapse Comments:
blog comments powered by Disqus