Definition Type: Element
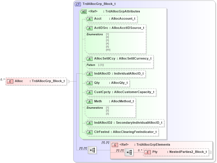
Name: Alloc
Namespace: http://www.fixprotocol.org/FIXML-5-0-SP2
Type: nsA:TrdAllocGrp_Block_t
Containing Schema: fixml-tradecapture-base-5-0-SP2.xsd
MinOccurs 0
MaxOccurs unbounded
Abstract
Collapse XSD Schema Diagram:
Drilldown into Pty in schema fixml-tradecapture-base-5-0-sp2_xsd Drilldown into TrdAllocGrpElements in schema fixml-tradecapture-base-5-0-sp2_xsd Drilldown into ClrFeeInd in schema fixml-tradecapture-base-5-0-sp2_xsd Drilldown into IndAllocID2 in schema fixml-tradecapture-base-5-0-sp2_xsd Drilldown into Meth in schema fixml-tradecapture-base-5-0-sp2_xsd Drilldown into CustCpcty in schema fixml-tradecapture-base-5-0-sp2_xsd Drilldown into Qty in schema fixml-tradecapture-base-5-0-sp2_xsd Drilldown into IndAllocID in schema fixml-tradecapture-base-5-0-sp2_xsd Drilldown into AllocSettlCcy in schema fixml-tradecapture-base-5-0-sp2_xsd Drilldown into ActIDSrc in schema fixml-tradecapture-base-5-0-sp2_xsd Drilldown into Acct in schema fixml-tradecapture-base-5-0-sp2_xsd Drilldown into TrdAllocGrpAttributes in schema fixml-tradecapture-base-5-0-sp2_xsd Drilldown into TrdAllocGrp_Block_t in schema fixml-tradecapture-base-5-0-sp2_xsdXSD Diagram of Alloc in schema fixml-tradecapture-base-5-0-sp2_xsd (Financial Information eXchange (FIX))
Collapse XSD Schema Code:
<xs:element name="Alloc" type="TrdAllocGrp_Block_t" minOccurs="0" maxOccurs="unbounded" />
Collapse Child Elements:
Name Type Min Occurs Max Occurs
Pty nsA:Pty 0 unbounded
<xs:group> nsA:TrdAllocGrpElements (1) (1)
Collapse Child Attributes:
Name Type Default Value Use
Acct nsA:Acct Optional
ActIDSrc nsA:ActIDSrc Optional
AllocSettlCcy nsA:AllocSettlCcy Optional
IndAllocID nsA:IndAllocID Optional
Qty nsA:Qty Optional
CustCpcty nsA:CustCpcty Optional
Meth nsA:Meth Optional
IndAllocID2 nsA:IndAllocID2 Optional
ClrFeeInd nsA:ClrFeeInd Optional
Collapse Derivation Tree: