Definition Type: ComplexType
Name: TrdAllocGrp_Block_t
Namespace: http://www.fixprotocol.org/FIXML-5-0-SP2
Containing Schema: fixml-tradecapture-base-5-0-SP2.xsd
Abstract
Collapse XSD Schema Diagram:
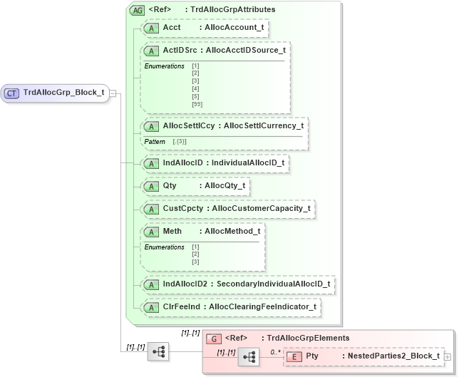
Drilldown into Pty in schema fixml-tradecapture-base-5-0-sp2_xsd Drilldown into TrdAllocGrpElements in schema fixml-tradecapture-base-5-0-sp2_xsd Drilldown into ClrFeeInd in schema fixml-tradecapture-base-5-0-sp2_xsd Drilldown into IndAllocID2 in schema fixml-tradecapture-base-5-0-sp2_xsd Drilldown into Meth in schema fixml-tradecapture-base-5-0-sp2_xsd Drilldown into CustCpcty in schema fixml-tradecapture-base-5-0-sp2_xsd Drilldown into Qty in schema fixml-tradecapture-base-5-0-sp2_xsd Drilldown into IndAllocID in schema fixml-tradecapture-base-5-0-sp2_xsd Drilldown into AllocSettlCcy in schema fixml-tradecapture-base-5-0-sp2_xsd Drilldown into ActIDSrc in schema fixml-tradecapture-base-5-0-sp2_xsd Drilldown into Acct in schema fixml-tradecapture-base-5-0-sp2_xsd Drilldown into TrdAllocGrpAttributes in schema fixml-tradecapture-base-5-0-sp2_xsdXSD Diagram of TrdAllocGrp_Block_t in schema fixml-tradecapture-base-5-0-sp2_xsd (Financial Information eXchange (FIX))
Collapse XSD Schema Code:
<xs:complexType name="TrdAllocGrp_Block_t">
    <xs:annotation>
        <xs:appinfo>
            <fm:Xref Protocol="FIX" name="TrdAllocGrp" ComponentType="ImplicitBlockRepeating" Category="TradeCapture" xmlns:fm="http://www.fixprotocol.org/FIXML-5-0-SP2/METADATA" />
        </xs:appinfo>
    </xs:annotation>
    <xs:sequence>
        <xs:group ref="TrdAllocGrpElements" />
    </xs:sequence>
    <xs:attributeGroup ref="TrdAllocGrpAttributes" />
</xs:complexType>
Collapse Child Elements:
Name Type Min Occurs Max Occurs
Pty nsA:Pty 0 unbounded
<xs:group> nsA:TrdAllocGrpElements (1) (1)
Collapse Child Attributes:
Name Type Default Value Use
Acct nsA:Acct Optional
ActIDSrc nsA:ActIDSrc Optional
AllocSettlCcy nsA:AllocSettlCcy Optional
IndAllocID nsA:IndAllocID Optional
Qty nsA:Qty Optional
CustCpcty nsA:CustCpcty Optional
Meth nsA:Meth Optional
IndAllocID2 nsA:IndAllocID2 Optional
ClrFeeInd nsA:ClrFeeInd Optional
Collapse Derivation Tree:
Collapse References:
nsA:Alloc, nsA:Alloc