Definition Type: ComplexType
Name: BaseTradingRules_Block_t
Namespace: http://www.fixprotocol.org/FIXML-5-0-SP2
Containing Schema: fixml-components-base-5-0-SP2.xsd
Abstract
Collapse XSD Schema Diagram:
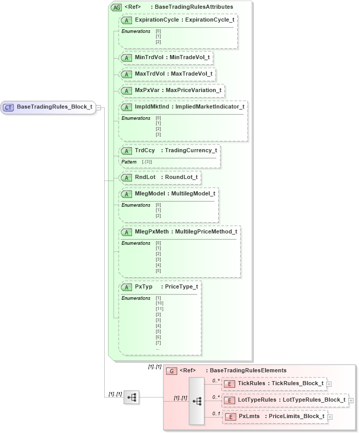
Drilldown into PxLmts in schema fixml-components-base-5-0-sp2_xsd Drilldown into LotTypeRules in schema fixml-components-base-5-0-sp2_xsd Drilldown into TickRules in schema fixml-components-base-5-0-sp2_xsd Drilldown into BaseTradingRulesElements in schema fixml-components-base-5-0-sp2_xsd Drilldown into PxTyp in schema fixml-components-base-5-0-sp2_xsd Drilldown into MlegPxMeth in schema fixml-components-base-5-0-sp2_xsd Drilldown into MlegModel in schema fixml-components-base-5-0-sp2_xsd Drilldown into RndLot in schema fixml-components-base-5-0-sp2_xsd Drilldown into TrdCcy in schema fixml-components-base-5-0-sp2_xsd Drilldown into ImpldMktInd in schema fixml-components-base-5-0-sp2_xsd Drilldown into MxPxVar in schema fixml-components-base-5-0-sp2_xsd Drilldown into MaxTrdVol in schema fixml-components-base-5-0-sp2_xsd Drilldown into MinTrdVol in schema fixml-components-base-5-0-sp2_xsd Drilldown into ExpirationCycle in schema fixml-components-base-5-0-sp2_xsd Drilldown into BaseTradingRulesAttributes in schema fixml-components-base-5-0-sp2_xsdXSD Diagram of BaseTradingRules_Block_t in schema fixml-components-base-5-0-sp2_xsd (Financial Information eXchange (FIX))
Collapse XSD Schema Code:
<xs:complexType name="BaseTradingRules_Block_t">
    <xs:annotation>
        <xs:appinfo>
            <fm:Xref Protocol="FIX" name="BaseTradingRules" ComponentType="ImplicitBlock" Category="Common" xmlns:fm="http://www.fixprotocol.org/FIXML-5-0-SP2/METADATA" />
        </xs:appinfo>
    </xs:annotation>
    <xs:sequence>
        <xs:group ref="BaseTradingRulesElements" />
    </xs:sequence>
    <xs:attributeGroup ref="BaseTradingRulesAttributes" />
</xs:complexType>
Collapse Child Elements:
Name Type Min Occurs Max Occurs
TickRules nsA:TickRules 0 unbounded
LotTypeRules nsA:LotTypeRules 0 unbounded
PxLmts nsA:PxLmts 0 1
<xs:group> nsA:BaseTradingRulesElements (1) (1)
Collapse Child Attributes:
Name Type Default Value Use
ExpirationCycle nsA:ExpirationCycle Optional
MinTrdVol nsA:MinTrdVol Optional
MaxTrdVol nsA:MaxTrdVol Optional
MxPxVar nsA:MxPxVar Optional
ImpldMktInd nsA:ImpldMktInd Optional
TrdCcy nsA:TrdCcy Optional
RndLot nsA:RndLot Optional
MlegModel nsA:MlegModel Optional
MlegPxMeth nsA:MlegPxMeth Optional
PxTyp nsA:PxTyp Optional
Collapse Derivation Tree:
Collapse References:
nsA:BaseTrdgRules, nsA:BaseTrdgRules, nsA:BaseTrdgRules