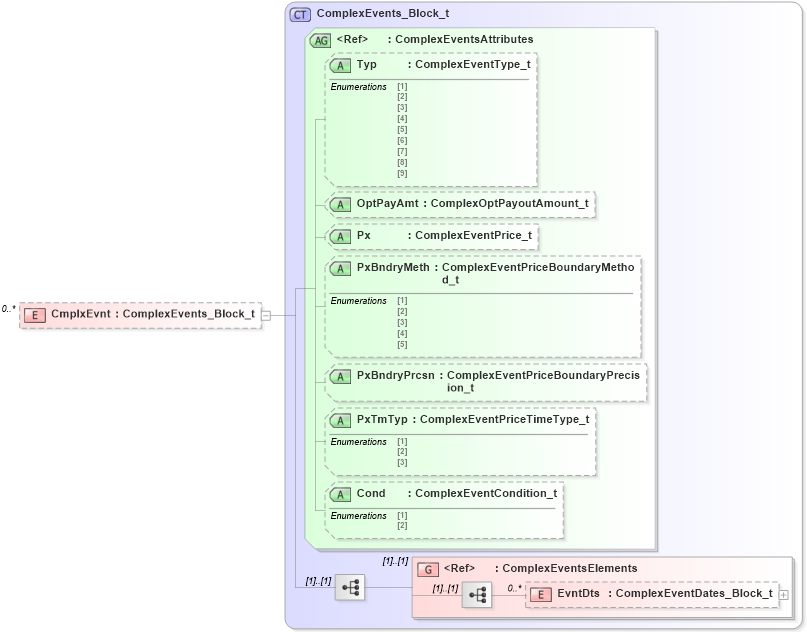
Definition Type: Element
Name: CmplxEvnt
Namespace: http://www.fixprotocol.org/FIXML-5-0-SP2
Type: nsA:ComplexEvents_Block_t
Containing Schema: fixml-components-base-5-0-SP2.xsd
MinOccurs 0
MaxOccurs unbounded
Abstract
Collapse XSD Schema Diagram:
Drilldown into EvntDts in schema fixml-components-base-5-0-sp2_xsd Drilldown into ComplexEventsElements in schema fixml-components-base-5-0-sp2_xsd Drilldown into Cond in schema fixml-components-base-5-0-sp2_xsd Drilldown into PxTmTyp in schema fixml-components-base-5-0-sp2_xsd Drilldown into PxBndryPrcsn in schema fixml-components-base-5-0-sp2_xsd Drilldown into PxBndryMeth in schema fixml-components-base-5-0-sp2_xsd Drilldown into Px in schema fixml-components-base-5-0-sp2_xsd Drilldown into OptPayAmt in schema fixml-components-base-5-0-sp2_xsd Drilldown into Typ in schema fixml-components-base-5-0-sp2_xsd Drilldown into ComplexEventsAttributes in schema fixml-components-base-5-0-sp2_xsd Drilldown into ComplexEvents_Block_t in schema fixml-components-base-5-0-sp2_xsdXSD Diagram of CmplxEvnt in schema fixml-components-base-5-0-sp2_xsd (Financial Information eXchange (FIX))
Collapse XSD Schema Code:
<xs:element name="CmplxEvnt" type="ComplexEvents_Block_t" minOccurs="0" maxOccurs="unbounded" />
Collapse Child Elements:
Name Type Min Occurs Max Occurs
EvntDts nsA:EvntDts 0 unbounded
<xs:group> nsA:ComplexEventsElements (1) (1)
Collapse Child Attributes:
Name Type Default Value Use
Typ nsA:Typ Optional
OptPayAmt nsA:OptPayAmt Optional
Px nsA:Px Optional
PxBndryMeth nsA:PxBndryMeth Optional
PxBndryPrcsn nsA:PxBndryPrcsn Optional
PxTmTyp nsA:PxTmTyp Optional
Cond nsA:Cond Optional
Collapse Derivation Tree: