Definition Type: ComplexType
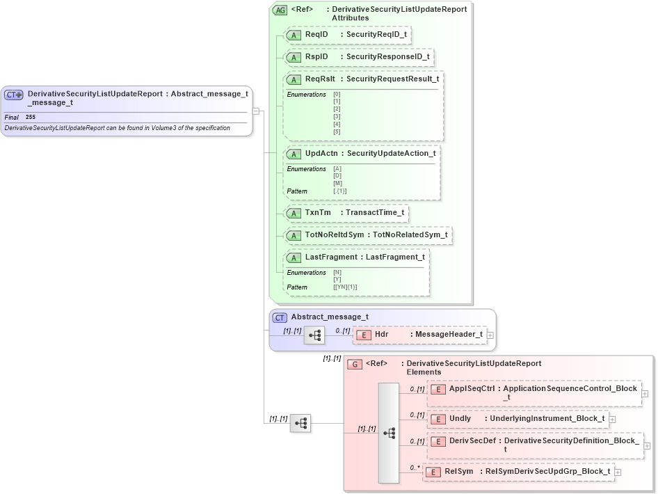
Name: DerivativeSecurityListUpdateReport_message_t
Namespace: http://www.fixprotocol.org/FIXML-5-0-SP2
Type: nsA:Abstract_message_t
Containing Schema: fixml-securitiesreference-base-5-0-SP2.xsd
Abstract
Documentation:
DerivativeSecurityListUpdateReport can be found in Volume3 of the specification
Collapse XSD Schema Diagram:
Drilldown into RelSym in schema fixml-securitiesreference-base-5-0-sp2_xsd Drilldown into DerivSecDef in schema fixml-securitiesreference-base-5-0-sp2_xsd Drilldown into Undly in schema fixml-securitiesreference-base-5-0-sp2_xsd Drilldown into ApplSeqCtrl in schema fixml-securitiesreference-base-5-0-sp2_xsd Drilldown into DerivativeSecurityListUpdateReportElements in schema fixml-securitiesreference-base-5-0-sp2_xsd Drilldown into Hdr in schema fixml-components-base-5-0-sp2_xsd Drilldown into Abstract_message_t in schema fixml-components-base-5-0-sp2_xsd Drilldown into LastFragment in schema fixml-securitiesreference-base-5-0-sp2_xsd Drilldown into TotNoReltdSym in schema fixml-securitiesreference-base-5-0-sp2_xsd Drilldown into TxnTm in schema fixml-securitiesreference-base-5-0-sp2_xsd Drilldown into UpdActn in schema fixml-securitiesreference-base-5-0-sp2_xsd Drilldown into ReqRslt in schema fixml-securitiesreference-base-5-0-sp2_xsd Drilldown into RspID in schema fixml-securitiesreference-base-5-0-sp2_xsd Drilldown into ReqID in schema fixml-securitiesreference-base-5-0-sp2_xsd Drilldown into DerivativeSecurityListUpdateReportAttributes in schema fixml-securitiesreference-base-5-0-sp2_xsdXSD Diagram of DerivativeSecurityListUpdateReport_message_t in schema fixml-securitiesreference-base-5-0-sp2_xsd (Financial Information eXchange (FIX))
Collapse XSD Schema Code:
<xs:complexType name="DerivativeSecurityListUpdateReport_message_t" final="#all">
    <xs:annotation>
        <xs:documentation xml:lang="en">DerivativeSecurityListUpdateReport can be found in Volume3 of the specification </xs:documentation>
        <xs:appinfo>
            <fm:Xref Protocol="FIX" name="DerivativeSecurityListUpdateReport" ComponentType="Message" MsgID="103" Section="Pre Trade" Category="SecuritiesReferenceData" xmlns:fm="http://www.fixprotocol.org/FIXML-5-0-SP2/METADATA" />
        </xs:appinfo>
    </xs:annotation>
    <xs:complexContent>
        <xs:extension base="Abstract_message_t">
            <xs:sequence>
                <xs:group ref="DerivativeSecurityListUpdateReportElements" />
            </xs:sequence>
            <xs:attributeGroup ref="DerivativeSecurityListUpdateReportAttributes" />
        </xs:extension>
    </xs:complexContent>
</xs:complexType>
Collapse Child Elements:
Name Type Min Occurs Max Occurs
Hdr nsA:Hdr 0 (1)
ApplSeqCtrl nsA:ApplSeqCtrl 0 (1)
Undly nsA:Undly 0 (1)
DerivSecDef nsA:DerivSecDef 0 (1)
RelSym nsA:RelSym 0 unbounded
<xs:group> nsA:DerivativeSecurityListUpdateReportElements (1) (1)
Collapse Child Attributes:
Name Type Default Value Use
ReqID nsA:ReqID Optional
RspID nsA:RspID Optional
ReqRslt nsA:ReqRslt Optional
UpdActn nsA:UpdActn Optional
TxnTm nsA:TxnTm Optional
TotNoReltdSym nsA:TotNoReltdSym Optional
LastFragment nsA:LastFragment Optional
Collapse Derivation Tree:
Collapse References:
nsA:DerivSecListUpd