Definition Type: Element
Name: MktDefUpd
Namespace: http://www.fixprotocol.org/FIXML-5-0-SP2
Type: nsA:MarketDefinitionUpdateReport_message_t
Containing Schema: fixml-marketstructure-base-5-0-SP2.xsd
Abstract
Collapse XSD Schema Diagram:
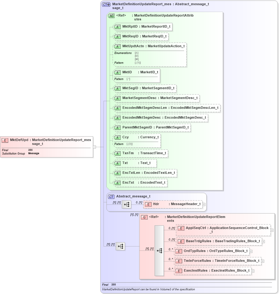
Drilldown into ExecInstRules in schema fixml-marketstructure-base-5-0-sp2_xsd Drilldown into TmInForceRules in schema fixml-marketstructure-base-5-0-sp2_xsd Drilldown into OrdTypRules in schema fixml-marketstructure-base-5-0-sp2_xsd Drilldown into BaseTrdgRules in schema fixml-marketstructure-base-5-0-sp2_xsd Drilldown into ApplSeqCtrl in schema fixml-marketstructure-base-5-0-sp2_xsd Drilldown into MarketDefinitionUpdateReportElements in schema fixml-marketstructure-base-5-0-sp2_xsd Drilldown into Hdr in schema fixml-components-base-5-0-sp2_xsd Drilldown into Abstract_message_t in schema fixml-components-base-5-0-sp2_xsd Drilldown into EncTxt in schema fixml-marketstructure-base-5-0-sp2_xsd Drilldown into EncTxtLen in schema fixml-marketstructure-base-5-0-sp2_xsd Drilldown into Txt in schema fixml-marketstructure-base-5-0-sp2_xsd Drilldown into TxnTm in schema fixml-marketstructure-base-5-0-sp2_xsd Drilldown into Ccy in schema fixml-marketstructure-base-5-0-sp2_xsd Drilldown into ParentMktSegmID in schema fixml-marketstructure-base-5-0-sp2_xsd Drilldown into EncodedMktSegmDesc in schema fixml-marketstructure-base-5-0-sp2_xsd Drilldown into EncodedMktSegmDescLen in schema fixml-marketstructure-base-5-0-sp2_xsd Drilldown into MarketSegmentDesc in schema fixml-marketstructure-base-5-0-sp2_xsd Drilldown into MktSegID in schema fixml-marketstructure-base-5-0-sp2_xsd Drilldown into MktID in schema fixml-marketstructure-base-5-0-sp2_xsd Drilldown into MktUpdtActn in schema fixml-marketstructure-base-5-0-sp2_xsd Drilldown into MktReqID in schema fixml-marketstructure-base-5-0-sp2_xsd Drilldown into MktRptID in schema fixml-marketstructure-base-5-0-sp2_xsd Drilldown into MarketDefinitionUpdateReportAttributes in schema fixml-marketstructure-base-5-0-sp2_xsd Drilldown into MarketDefinitionUpdateReport_message_t in schema fixml-marketstructure-base-5-0-sp2_xsdXSD Diagram of MktDefUpd in schema fixml-marketstructure-base-5-0-sp2_xsd (Financial Information eXchange (FIX))
Collapse XSD Schema Code:
<xs:element name="MktDefUpd" type="MarketDefinitionUpdateReport_message_t" substitutionGroup="Message" final="#all" />
Collapse Child Elements:
Name Type Min Occurs Max Occurs
Hdr nsA:Hdr 0 (1)
ApplSeqCtrl nsA:ApplSeqCtrl 0 (1)
BaseTrdgRules nsA:BaseTrdgRules 0 (1)
OrdTypRules nsA:OrdTypRules 0 unbounded
TmInForceRules nsA:TmInForceRules 0 unbounded
ExecInstRules nsA:ExecInstRules 0 unbounded
<xs:group> nsA:MarketDefinitionUpdateReportElements (1) (1)
Collapse Child Attributes:
Name Type Default Value Use
MktRptID nsA:MktRptID Required
MktReqID nsA:MktReqID Optional
MktUpdtActn nsA:MktUpdtActn Optional
MktID nsA:MktID Required
MktSegID nsA:MktSegID Optional
MarketSegmentDesc nsA:MarketSegmentDesc Optional
EncodedMktSegmDescLen nsA:EncodedMktSegmDescLen Optional
EncodedMktSegmDesc nsA:EncodedMktSegmDesc Optional
ParentMktSegmID nsA:ParentMktSegmID Optional
Ccy nsA:Ccy Optional
TxnTm nsA:TxnTm Optional
Txt nsA:Txt Optional
EncTxtLen nsA:EncTxtLen Optional
EncTxt nsA:EncTxt Optional
Collapse Derivation Tree:
Collapse References:
nsA:Message