Definition Type: Element
Name: SecDef
Namespace: http://www.fixprotocol.org/FIXML-5-0-SP2
Type: nsA:SecurityDefinition_message_t
Containing Schema: fixml-securitiesreference-base-5-0-SP2.xsd
Abstract
Collapse XSD Schema Diagram:
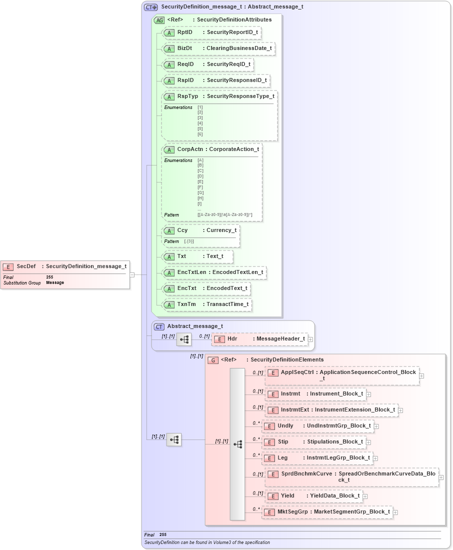
Drilldown into MktSegGrp in schema fixml-securitiesreference-base-5-0-sp2_xsd Drilldown into Yield in schema fixml-securitiesreference-base-5-0-sp2_xsd Drilldown into SprdBnchmkCurve in schema fixml-securitiesreference-base-5-0-sp2_xsd Drilldown into Leg in schema fixml-securitiesreference-base-5-0-sp2_xsd Drilldown into Stip in schema fixml-securitiesreference-base-5-0-sp2_xsd Drilldown into Undly in schema fixml-securitiesreference-base-5-0-sp2_xsd Drilldown into InstrmtExt in schema fixml-securitiesreference-base-5-0-sp2_xsd Drilldown into Instrmt in schema fixml-securitiesreference-base-5-0-sp2_xsd Drilldown into ApplSeqCtrl in schema fixml-securitiesreference-base-5-0-sp2_xsd Drilldown into SecurityDefinitionElements in schema fixml-securitiesreference-base-5-0-sp2_xsd Drilldown into Hdr in schema fixml-components-base-5-0-sp2_xsd Drilldown into Abstract_message_t in schema fixml-components-base-5-0-sp2_xsd Drilldown into TxnTm in schema fixml-securitiesreference-base-5-0-sp2_xsd Drilldown into EncTxt in schema fixml-securitiesreference-base-5-0-sp2_xsd Drilldown into EncTxtLen in schema fixml-securitiesreference-base-5-0-sp2_xsd Drilldown into Txt in schema fixml-securitiesreference-base-5-0-sp2_xsd Drilldown into Ccy in schema fixml-securitiesreference-base-5-0-sp2_xsd Drilldown into CorpActn in schema fixml-securitiesreference-base-5-0-sp2_xsd Drilldown into RspTyp in schema fixml-securitiesreference-base-5-0-sp2_xsd Drilldown into RspID in schema fixml-securitiesreference-base-5-0-sp2_xsd Drilldown into ReqID in schema fixml-securitiesreference-base-5-0-sp2_xsd Drilldown into BizDt in schema fixml-securitiesreference-base-5-0-sp2_xsd Drilldown into RptID in schema fixml-securitiesreference-base-5-0-sp2_xsd Drilldown into SecurityDefinitionAttributes in schema fixml-securitiesreference-base-5-0-sp2_xsd Drilldown into SecurityDefinition_message_t in schema fixml-securitiesreference-base-5-0-sp2_xsdXSD Diagram of SecDef in schema fixml-securitiesreference-base-5-0-sp2_xsd (Financial Information eXchange (FIX))
Collapse XSD Schema Code:
<xs:element name="SecDef" type="SecurityDefinition_message_t" substitutionGroup="Message" final="#all" />
Collapse Child Elements:
Name Type Min Occurs Max Occurs
Hdr nsA:Hdr 0 (1)
ApplSeqCtrl nsA:ApplSeqCtrl 0 (1)
Instrmt nsA:Instrmt 0 (1)
InstrmtExt nsA:InstrmtExt 0 (1)
Undly nsA:Undly 0 unbounded
Stip nsA:Stip 0 unbounded
Leg nsA:Leg 0 unbounded
SprdBnchmkCurve nsA:SprdBnchmkCurve 0 (1)
Yield nsA:Yield 0 (1)
MktSegGrp nsA:MktSegGrp 0 unbounded
<xs:group> nsA:SecurityDefinitionElements (1) (1)
Collapse Child Attributes:
Name Type Default Value Use
RptID nsA:RptID Optional
BizDt nsA:BizDt Optional
ReqID nsA:ReqID Optional
RspID nsA:RspID Optional
RspTyp nsA:RspTyp Optional
CorpActn nsA:CorpActn Optional
Ccy nsA:Ccy Optional
Txt nsA:Txt Optional
EncTxtLen nsA:EncTxtLen Optional
EncTxt nsA:EncTxt Optional
TxnTm nsA:TxnTm Optional
Collapse Derivation Tree:
Collapse References:
nsA:Message