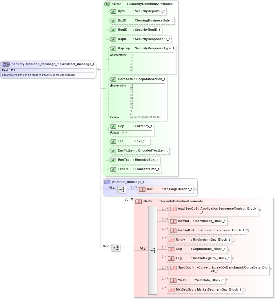
Definition Type: ComplexType
Name: SecurityDefinition_message_t
Namespace: http://www.fixprotocol.org/FIXML-5-0-SP2
Type: nsA:Abstract_message_t
Containing Schema: fixml-securitiesreference-base-5-0-SP2.xsd
Abstract
Documentation:
SecurityDefinition can be found in Volume3 of the specification
Collapse XSD Schema Diagram:
Drilldown into MktSegGrp in schema fixml-securitiesreference-base-5-0-sp2_xsd Drilldown into Yield in schema fixml-securitiesreference-base-5-0-sp2_xsd Drilldown into SprdBnchmkCurve in schema fixml-securitiesreference-base-5-0-sp2_xsd Drilldown into Leg in schema fixml-securitiesreference-base-5-0-sp2_xsd Drilldown into Stip in schema fixml-securitiesreference-base-5-0-sp2_xsd Drilldown into Undly in schema fixml-securitiesreference-base-5-0-sp2_xsd Drilldown into InstrmtExt in schema fixml-securitiesreference-base-5-0-sp2_xsd Drilldown into Instrmt in schema fixml-securitiesreference-base-5-0-sp2_xsd Drilldown into ApplSeqCtrl in schema fixml-securitiesreference-base-5-0-sp2_xsd Drilldown into SecurityDefinitionElements in schema fixml-securitiesreference-base-5-0-sp2_xsd Drilldown into Hdr in schema fixml-components-base-5-0-sp2_xsd Drilldown into Abstract_message_t in schema fixml-components-base-5-0-sp2_xsd Drilldown into TxnTm in schema fixml-securitiesreference-base-5-0-sp2_xsd Drilldown into EncTxt in schema fixml-securitiesreference-base-5-0-sp2_xsd Drilldown into EncTxtLen in schema fixml-securitiesreference-base-5-0-sp2_xsd Drilldown into Txt in schema fixml-securitiesreference-base-5-0-sp2_xsd Drilldown into Ccy in schema fixml-securitiesreference-base-5-0-sp2_xsd Drilldown into CorpActn in schema fixml-securitiesreference-base-5-0-sp2_xsd Drilldown into RspTyp in schema fixml-securitiesreference-base-5-0-sp2_xsd Drilldown into RspID in schema fixml-securitiesreference-base-5-0-sp2_xsd Drilldown into ReqID in schema fixml-securitiesreference-base-5-0-sp2_xsd Drilldown into BizDt in schema fixml-securitiesreference-base-5-0-sp2_xsd Drilldown into RptID in schema fixml-securitiesreference-base-5-0-sp2_xsd Drilldown into SecurityDefinitionAttributes in schema fixml-securitiesreference-base-5-0-sp2_xsdXSD Diagram of SecurityDefinition_message_t in schema fixml-securitiesreference-base-5-0-sp2_xsd (Financial Information eXchange (FIX))
Collapse XSD Schema Code:
<xs:complexType name="SecurityDefinition_message_t" final="#all">
    <xs:annotation>
        <xs:documentation xml:lang="en">SecurityDefinition can be found in Volume3 of the specification </xs:documentation>
        <xs:appinfo>
            <fm:Xref Protocol="FIX" name="SecurityDefinition" ComponentType="Message" MsgID="37" Section="Pre Trade" Category="SecuritiesReferenceData" xmlns:fm="http://www.fixprotocol.org/FIXML-5-0-SP2/METADATA" />
        </xs:appinfo>
    </xs:annotation>
    <xs:complexContent>
        <xs:extension base="Abstract_message_t">
            <xs:sequence>
                <xs:group ref="SecurityDefinitionElements" />
            </xs:sequence>
            <xs:attributeGroup ref="SecurityDefinitionAttributes" />
        </xs:extension>
    </xs:complexContent>
</xs:complexType>
Collapse Child Elements:
Name Type Min Occurs Max Occurs
Hdr nsA:Hdr 0 (1)
ApplSeqCtrl nsA:ApplSeqCtrl 0 (1)
Instrmt nsA:Instrmt 0 (1)
InstrmtExt nsA:InstrmtExt 0 (1)
Undly nsA:Undly 0 unbounded
Stip nsA:Stip 0 unbounded
Leg nsA:Leg 0 unbounded
SprdBnchmkCurve nsA:SprdBnchmkCurve 0 (1)
Yield nsA:Yield 0 (1)
MktSegGrp nsA:MktSegGrp 0 unbounded
<xs:group> nsA:SecurityDefinitionElements (1) (1)
Collapse Child Attributes:
Name Type Default Value Use
RptID nsA:RptID Optional
BizDt nsA:BizDt Optional
ReqID nsA:ReqID Optional
RspID nsA:RspID Optional
RspTyp nsA:RspTyp Optional
CorpActn nsA:CorpActn Optional
Ccy nsA:Ccy Optional
Txt nsA:Txt Optional
EncTxtLen nsA:EncTxtLen Optional
EncTxt nsA:EncTxt Optional
TxnTm nsA:TxnTm Optional
Collapse Derivation Tree:
Collapse References:
nsA:SecDef