Definition Type: Element
Name: SecListUpd
Namespace: http://www.fixprotocol.org/FIXML-5-0-SP2
Type: nsA:SecurityListUpdateReport_message_t
Containing Schema: fixml-securitiesreference-base-5-0-SP2.xsd
Abstract
Collapse XSD Schema Diagram:
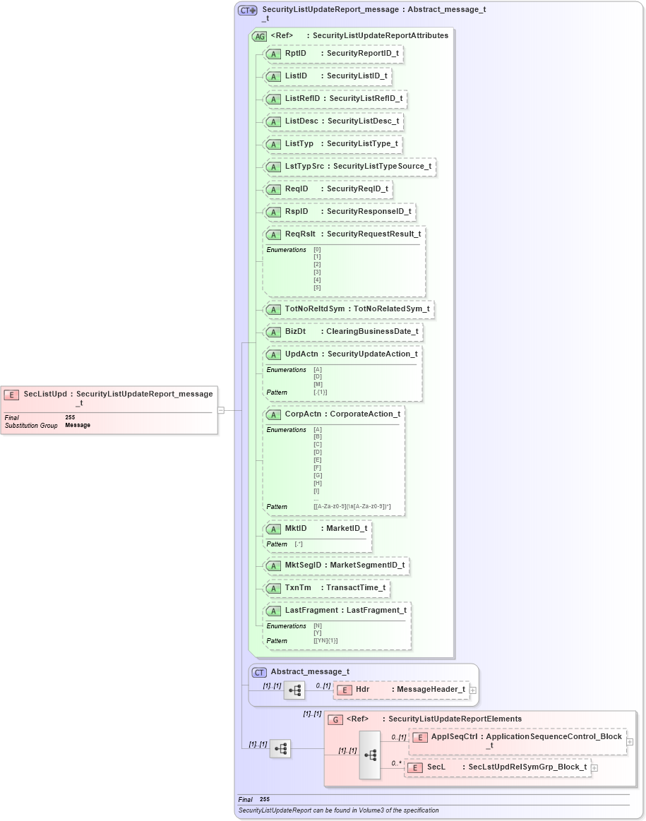
Drilldown into SecL in schema fixml-securitiesreference-base-5-0-sp2_xsd Drilldown into ApplSeqCtrl in schema fixml-securitiesreference-base-5-0-sp2_xsd Drilldown into SecurityListUpdateReportElements in schema fixml-securitiesreference-base-5-0-sp2_xsd Drilldown into Hdr in schema fixml-components-base-5-0-sp2_xsd Drilldown into Abstract_message_t in schema fixml-components-base-5-0-sp2_xsd Drilldown into LastFragment in schema fixml-securitiesreference-base-5-0-sp2_xsd Drilldown into TxnTm in schema fixml-securitiesreference-base-5-0-sp2_xsd Drilldown into MktSegID in schema fixml-securitiesreference-base-5-0-sp2_xsd Drilldown into MktID in schema fixml-securitiesreference-base-5-0-sp2_xsd Drilldown into CorpActn in schema fixml-securitiesreference-base-5-0-sp2_xsd Drilldown into UpdActn in schema fixml-securitiesreference-base-5-0-sp2_xsd Drilldown into BizDt in schema fixml-securitiesreference-base-5-0-sp2_xsd Drilldown into TotNoReltdSym in schema fixml-securitiesreference-base-5-0-sp2_xsd Drilldown into ReqRslt in schema fixml-securitiesreference-base-5-0-sp2_xsd Drilldown into RspID in schema fixml-securitiesreference-base-5-0-sp2_xsd Drilldown into ReqID in schema fixml-securitiesreference-base-5-0-sp2_xsd Drilldown into LstTypSrc in schema fixml-securitiesreference-base-5-0-sp2_xsd Drilldown into ListTyp in schema fixml-securitiesreference-base-5-0-sp2_xsd Drilldown into ListDesc in schema fixml-securitiesreference-base-5-0-sp2_xsd Drilldown into ListRefID in schema fixml-securitiesreference-base-5-0-sp2_xsd Drilldown into ListID in schema fixml-securitiesreference-base-5-0-sp2_xsd Drilldown into RptID in schema fixml-securitiesreference-base-5-0-sp2_xsd Drilldown into SecurityListUpdateReportAttributes in schema fixml-securitiesreference-base-5-0-sp2_xsd Drilldown into SecurityListUpdateReport_message_t in schema fixml-securitiesreference-base-5-0-sp2_xsdXSD Diagram of SecListUpd in schema fixml-securitiesreference-base-5-0-sp2_xsd (Financial Information eXchange (FIX))
Collapse XSD Schema Code:
<xs:element name="SecListUpd" type="SecurityListUpdateReport_message_t" substitutionGroup="Message" final="#all" />
Collapse Child Elements:
Name Type Min Occurs Max Occurs
Hdr nsA:Hdr 0 (1)
ApplSeqCtrl nsA:ApplSeqCtrl 0 (1)
SecL nsA:SecL 0 unbounded
<xs:group> nsA:SecurityListUpdateReportElements (1) (1)
Collapse Child Attributes:
Name Type Default Value Use
RptID nsA:RptID Optional
ListID nsA:ListID Optional
ListRefID nsA:ListRefID Optional
ListDesc nsA:ListDesc Optional
ListTyp nsA:ListTyp Optional
LstTypSrc nsA:LstTypSrc Optional
ReqID nsA:ReqID Optional
RspID nsA:RspID Optional
ReqRslt nsA:ReqRslt Optional
TotNoReltdSym nsA:TotNoReltdSym Optional
BizDt nsA:BizDt Optional
UpdActn nsA:UpdActn Optional
CorpActn nsA:CorpActn Optional
MktID nsA:MktID Optional
MktSegID nsA:MktSegID Optional
TxnTm nsA:TxnTm Optional
LastFragment nsA:LastFragment Optional
Collapse Derivation Tree:
Collapse References:
nsA:Message