Definition Type: ComplexType
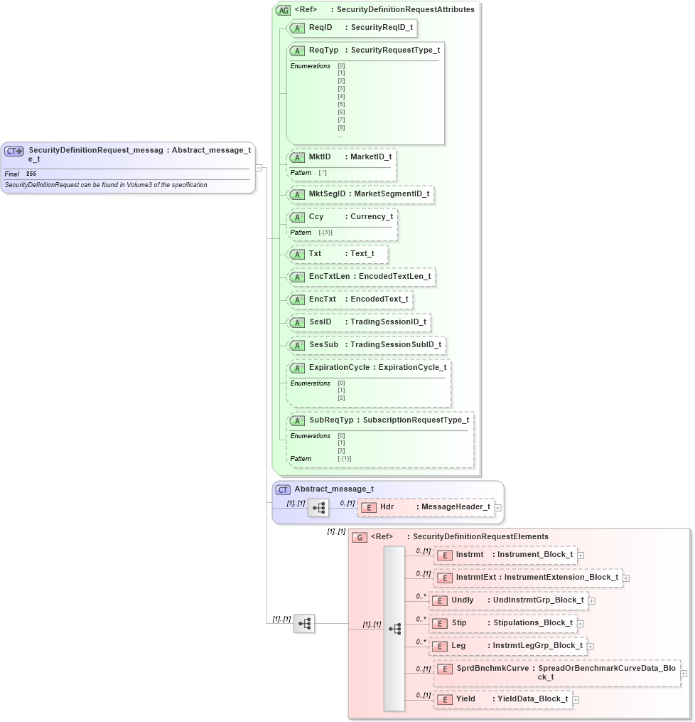
Name: SecurityDefinitionRequest_message_t
Namespace: http://www.fixprotocol.org/FIXML-5-0-SP2
Type: nsA:Abstract_message_t
Containing Schema: fixml-securitiesreference-base-5-0-SP2.xsd
Abstract
Documentation:
SecurityDefinitionRequest can be found in Volume3 of the specification
Collapse XSD Schema Diagram:
Drilldown into Yield in schema fixml-securitiesreference-base-5-0-sp2_xsd Drilldown into SprdBnchmkCurve in schema fixml-securitiesreference-base-5-0-sp2_xsd Drilldown into Leg in schema fixml-securitiesreference-base-5-0-sp2_xsd Drilldown into Stip in schema fixml-securitiesreference-base-5-0-sp2_xsd Drilldown into Undly in schema fixml-securitiesreference-base-5-0-sp2_xsd Drilldown into InstrmtExt in schema fixml-securitiesreference-base-5-0-sp2_xsd Drilldown into Instrmt in schema fixml-securitiesreference-base-5-0-sp2_xsd Drilldown into SecurityDefinitionRequestElements in schema fixml-securitiesreference-base-5-0-sp2_xsd Drilldown into Hdr in schema fixml-components-base-5-0-sp2_xsd Drilldown into Abstract_message_t in schema fixml-components-base-5-0-sp2_xsd Drilldown into SubReqTyp in schema fixml-securitiesreference-base-5-0-sp2_xsd Drilldown into ExpirationCycle in schema fixml-securitiesreference-base-5-0-sp2_xsd Drilldown into SesSub in schema fixml-securitiesreference-base-5-0-sp2_xsd Drilldown into SesID in schema fixml-securitiesreference-base-5-0-sp2_xsd Drilldown into EncTxt in schema fixml-securitiesreference-base-5-0-sp2_xsd Drilldown into EncTxtLen in schema fixml-securitiesreference-base-5-0-sp2_xsd Drilldown into Txt in schema fixml-securitiesreference-base-5-0-sp2_xsd Drilldown into Ccy in schema fixml-securitiesreference-base-5-0-sp2_xsd Drilldown into MktSegID in schema fixml-securitiesreference-base-5-0-sp2_xsd Drilldown into MktID in schema fixml-securitiesreference-base-5-0-sp2_xsd Drilldown into ReqTyp in schema fixml-securitiesreference-base-5-0-sp2_xsd Drilldown into ReqID in schema fixml-securitiesreference-base-5-0-sp2_xsd Drilldown into SecurityDefinitionRequestAttributes in schema fixml-securitiesreference-base-5-0-sp2_xsdXSD Diagram of SecurityDefinitionRequest_message_t in schema fixml-securitiesreference-base-5-0-sp2_xsd (Financial Information eXchange (FIX))
Collapse XSD Schema Code:
<xs:complexType name="SecurityDefinitionRequest_message_t" final="#all">
    <xs:annotation>
        <xs:documentation xml:lang="en">SecurityDefinitionRequest can be found in Volume3 of the specification </xs:documentation>
        <xs:appinfo>
            <fm:Xref Protocol="FIX" name="SecurityDefinitionRequest" ComponentType="Message" MsgID="36" Section="Pre Trade" Category="SecuritiesReferenceData" xmlns:fm="http://www.fixprotocol.org/FIXML-5-0-SP2/METADATA" />
        </xs:appinfo>
    </xs:annotation>
    <xs:complexContent>
        <xs:extension base="Abstract_message_t">
            <xs:sequence>
                <xs:group ref="SecurityDefinitionRequestElements" />
            </xs:sequence>
            <xs:attributeGroup ref="SecurityDefinitionRequestAttributes" />
        </xs:extension>
    </xs:complexContent>
</xs:complexType>
Collapse Child Elements:
Name Type Min Occurs Max Occurs
Hdr nsA:Hdr 0 (1)
Instrmt nsA:Instrmt 0 (1)
InstrmtExt nsA:InstrmtExt 0 (1)
Undly nsA:Undly 0 unbounded
Stip nsA:Stip 0 unbounded
Leg nsA:Leg 0 unbounded
SprdBnchmkCurve nsA:SprdBnchmkCurve 0 (1)
Yield nsA:Yield 0 (1)
<xs:group> nsA:SecurityDefinitionRequestElements (1) (1)
Collapse Child Attributes:
Name Type Default Value Use
ReqID nsA:ReqID Required
ReqTyp nsA:ReqTyp Required
MktID nsA:MktID Optional
MktSegID nsA:MktSegID Optional
Ccy nsA:Ccy Optional
Txt nsA:Txt Optional
EncTxtLen nsA:EncTxtLen Optional
EncTxt nsA:EncTxt Optional
SesID nsA:SesID Optional
SesSub nsA:SesSub Optional
ExpirationCycle nsA:ExpirationCycle Optional
SubReqTyp nsA:SubReqTyp Optional
Collapse Derivation Tree:
Collapse References:
nsA:SecDefReq