Documentation for Financial Information eXchange (FIX)
Definition Type:
Element
Name:
SprdBnchmkCurve
Namespace:
http://www.fixprotocol.org/FIXML-5-0-SP2
Type:
nsA
:
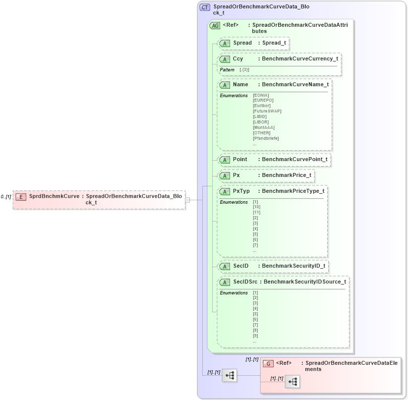
SpreadOrBenchmarkCurveData_Block_t
Containing Schema:
fixml-collateral-base-5-0-SP2.xsd
MinOccurs
0
MaxOccurs
(1)
Abstract
XSD Schema Diagram:
XSD Schema Code:
<xs:element name="SprdBnchmkCurve" type="SpreadOrBenchmarkCurveData_Block_t" minOccurs="0" />
Child Elements:
Name
Type
Min Occurs
Max Occurs
<xs:group>
nsA
:
SpreadOrBenchmarkCurveDataElements
(1)
(1)
Child Attributes:
Name
Type
Default Value
Use
Spread
nsA
:
Spread
Optional
Ccy
nsA
:
Ccy
Optional
Name
nsA
:
Name
Optional
Point
nsA
:
Point
Optional
Px
nsA
:
Px
Optional
PxTyp
nsA
:
PxTyp
Optional
SecID
nsA
:
SecID
Optional
SecIDSrc
nsA
:
SecIDSrc
Optional
Derivation Tree:
nsA
:
SpreadOrBenchmarkCurveData_Block_t
SprdBnchmkCurve