Definition Type: ComplexType
Name: SpreadOrBenchmarkCurveData_Block_t
Namespace: http://www.fixprotocol.org/FIXML-5-0-SP2
Containing Schema: fixml-components-base-5-0-SP2.xsd
Abstract
Collapse XSD Schema Diagram:
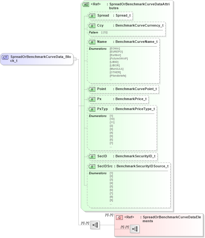
Drilldown into SpreadOrBenchmarkCurveDataElements in schema fixml-components-base-5-0-sp2_xsd Drilldown into SecIDSrc in schema fixml-components-base-5-0-sp2_xsd Drilldown into SecID in schema fixml-components-base-5-0-sp2_xsd Drilldown into PxTyp in schema fixml-components-base-5-0-sp2_xsd Drilldown into Px in schema fixml-components-base-5-0-sp2_xsd Drilldown into Point in schema fixml-components-base-5-0-sp2_xsd Drilldown into Name in schema fixml-components-base-5-0-sp2_xsd Drilldown into Ccy in schema fixml-components-base-5-0-sp2_xsd Drilldown into Spread in schema fixml-components-base-5-0-sp2_xsd Drilldown into SpreadOrBenchmarkCurveDataAttributes in schema fixml-components-base-5-0-sp2_xsdXSD Diagram of SpreadOrBenchmarkCurveData_Block_t in schema fixml-components-base-5-0-sp2_xsd (Financial Information eXchange (FIX))
Collapse XSD Schema Code:
<xs:complexType name="SpreadOrBenchmarkCurveData_Block_t">
    <xs:annotation>
        <xs:appinfo>
            <fm:Xref Protocol="FIX" name="SpreadOrBenchmarkCurveData" ComponentType="Block" Category="Common" xmlns:fm="http://www.fixprotocol.org/FIXML-5-0-SP2/METADATA" />
        </xs:appinfo>
    </xs:annotation>
    <xs:sequence>
        <xs:group ref="SpreadOrBenchmarkCurveDataElements" />
    </xs:sequence>
    <xs:attributeGroup ref="SpreadOrBenchmarkCurveDataAttributes" />
</xs:complexType>
Collapse Child Elements:
Name Type Min Occurs Max Occurs
<xs:group> nsA:SpreadOrBenchmarkCurveDataElements (1) (1)
Collapse Child Attributes:
Name Type Default Value Use
Spread nsA:Spread Optional
Ccy nsA:Ccy Optional
Name nsA:Name Optional
Point nsA:Point Optional
Px nsA:Px Optional
PxTyp nsA:PxTyp Optional
SecID nsA:SecID Optional
SecIDSrc nsA:SecIDSrc Optional
Collapse Derivation Tree:
Collapse References:
nsA:SprdBnchmkCurve, nsA:SprdBnchmkCurve, nsA:SprdBnchmkCurve, nsA:SprdBnchmkCurve, nsA:SprdBnchmkCurve, nsA:SprdBnchmkCurve, nsA:SprdBnchmkCurve, nsA:SprdBnchmkCurve, nsA:SprdBnchmkCurve, nsA:SprdBnchmkCurve, nsA:SprdBnchmkCurve, nsA:SprdBnchmkCurve, nsA:SprdBnchmkCurve, nsA:SprdBnchmkCurve, nsA:SprdBnchmkCurve, nsA:SprdBnchmkCurve, nsA:SprdBnchmkCurve, nsA:SprdBnchmkCurve, nsA:SprdBnchmkCurve, nsA:SprdBnchmkCurve, nsA:SprdBnchmkCurve, nsA:SprdBnchmkCurvensA:SprdBnchmkCurve, nsA:SprdBnchmkCurve, nsA:SprdBnchmkCurve, nsA:SprdBnchmkCurve, nsA:SprdBnchmkCurve, nsA:SprdBnchmkCurve, nsA:SprdBnchmkCurve,