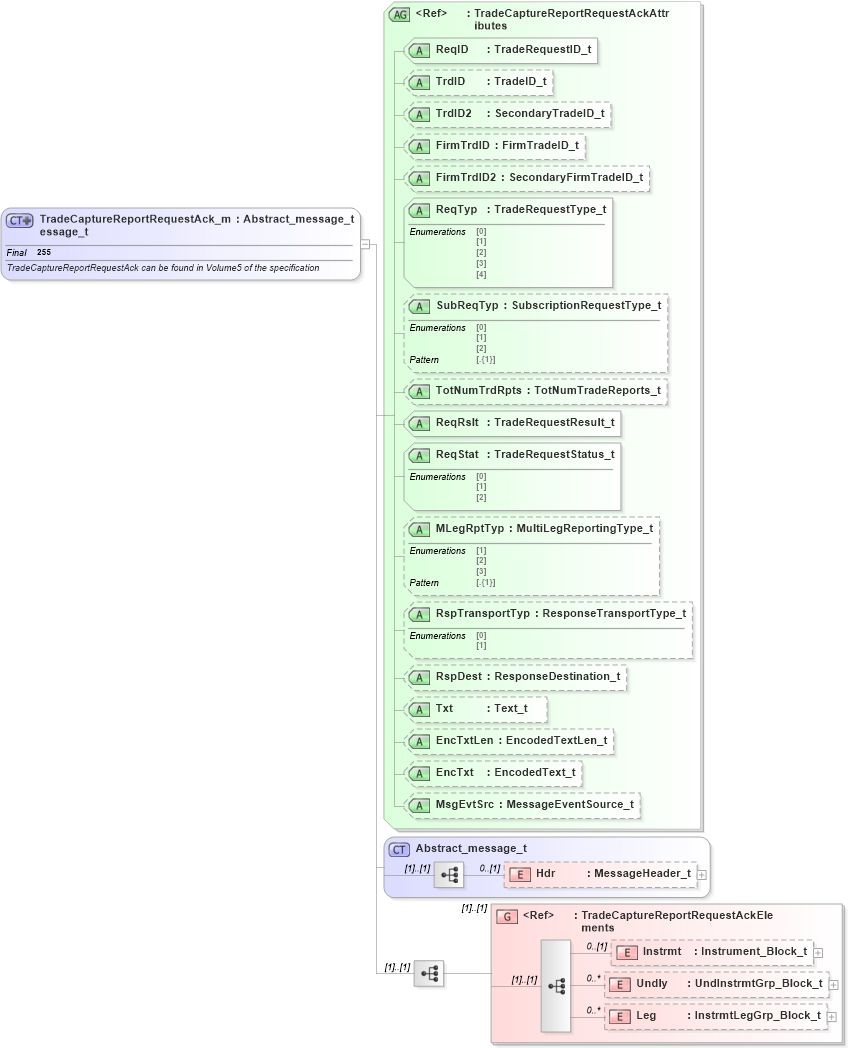
Definition Type: ComplexType
Name: TradeCaptureReportRequestAck_message_t
Namespace: http://www.fixprotocol.org/FIXML-5-0-SP2
Type: nsA:Abstract_message_t
Containing Schema: fixml-tradecapture-base-5-0-SP2.xsd
Abstract
Documentation:
TradeCaptureReportRequestAck can be found in Volume5 of the specification
Collapse XSD Schema Diagram:
Drilldown into Leg in schema fixml-tradecapture-base-5-0-sp2_xsd Drilldown into Undly in schema fixml-tradecapture-base-5-0-sp2_xsd Drilldown into Instrmt in schema fixml-tradecapture-base-5-0-sp2_xsd Drilldown into TradeCaptureReportRequestAckElements in schema fixml-tradecapture-base-5-0-sp2_xsd Drilldown into Hdr in schema fixml-components-base-5-0-sp2_xsd Drilldown into Abstract_message_t in schema fixml-components-base-5-0-sp2_xsd Drilldown into MsgEvtSrc in schema fixml-tradecapture-base-5-0-sp2_xsd Drilldown into EncTxt in schema fixml-tradecapture-base-5-0-sp2_xsd Drilldown into EncTxtLen in schema fixml-tradecapture-base-5-0-sp2_xsd Drilldown into Txt in schema fixml-tradecapture-base-5-0-sp2_xsd Drilldown into RspDest in schema fixml-tradecapture-base-5-0-sp2_xsd Drilldown into RspTransportTyp in schema fixml-tradecapture-base-5-0-sp2_xsd Drilldown into MLegRptTyp in schema fixml-tradecapture-base-5-0-sp2_xsd Drilldown into ReqStat in schema fixml-tradecapture-base-5-0-sp2_xsd Drilldown into ReqRslt in schema fixml-tradecapture-base-5-0-sp2_xsd Drilldown into TotNumTrdRpts in schema fixml-tradecapture-base-5-0-sp2_xsd Drilldown into SubReqTyp in schema fixml-tradecapture-base-5-0-sp2_xsd Drilldown into ReqTyp in schema fixml-tradecapture-base-5-0-sp2_xsd Drilldown into FirmTrdID2 in schema fixml-tradecapture-base-5-0-sp2_xsd Drilldown into FirmTrdID in schema fixml-tradecapture-base-5-0-sp2_xsd Drilldown into TrdID2 in schema fixml-tradecapture-base-5-0-sp2_xsd Drilldown into TrdID in schema fixml-tradecapture-base-5-0-sp2_xsd Drilldown into ReqID in schema fixml-tradecapture-base-5-0-sp2_xsd Drilldown into TradeCaptureReportRequestAckAttributes in schema fixml-tradecapture-base-5-0-sp2_xsdXSD Diagram of TradeCaptureReportRequestAck_message_t in schema fixml-tradecapture-base-5-0-sp2_xsd (Financial Information eXchange (FIX))
Collapse XSD Schema Code:
<xs:complexType name="TradeCaptureReportRequestAck_message_t" final="#all">
    <xs:annotation>
        <xs:documentation xml:lang="en">TradeCaptureReportRequestAck can be found in Volume5 of the specification </xs:documentation>
        <xs:appinfo>
            <fm:Xref Protocol="FIX" name="TradeCaptureReportRequestAck" ComponentType="Message" MsgID="76" Section="Post Trade" Category="TradeCapture" xmlns:fm="http://www.fixprotocol.org/FIXML-5-0-SP2/METADATA" />
        </xs:appinfo>
    </xs:annotation>
    <xs:complexContent>
        <xs:extension base="Abstract_message_t">
            <xs:sequence>
                <xs:group ref="TradeCaptureReportRequestAckElements" />
            </xs:sequence>
            <xs:attributeGroup ref="TradeCaptureReportRequestAckAttributes" />
        </xs:extension>
    </xs:complexContent>
</xs:complexType>
Collapse Child Elements:
Name Type Min Occurs Max Occurs
Hdr nsA:Hdr 0 (1)
Instrmt nsA:Instrmt 0 (1)
Undly nsA:Undly 0 unbounded
Leg nsA:Leg 0 unbounded
<xs:group> nsA:TradeCaptureReportRequestAckElements (1) (1)
Collapse Child Attributes:
Name Type Default Value Use
ReqID nsA:ReqID Required
TrdID nsA:TrdID Optional
TrdID2 nsA:TrdID2 Optional
FirmTrdID nsA:FirmTrdID Optional
FirmTrdID2 nsA:FirmTrdID2 Optional
ReqTyp nsA:ReqTyp Required
SubReqTyp nsA:SubReqTyp Optional
TotNumTrdRpts nsA:TotNumTrdRpts Optional
ReqRslt nsA:ReqRslt Required
ReqStat nsA:ReqStat Required
MLegRptTyp nsA:MLegRptTyp Optional
RspTransportTyp nsA:RspTransportTyp Optional
RspDest nsA:RspDest Optional
Txt nsA:Txt Optional
EncTxtLen nsA:EncTxtLen Optional
EncTxt nsA:EncTxt Optional
MsgEvtSrc nsA:MsgEvtSrc Optional
Collapse Derivation Tree:
Collapse References:
nsA:TrdCaptRptReqAck