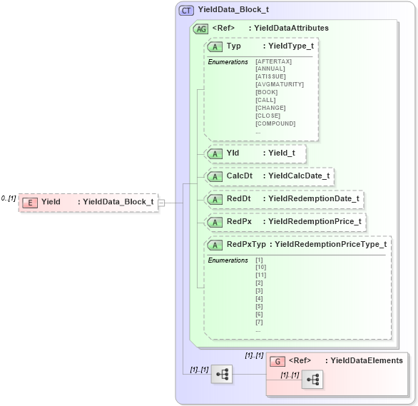
Definition Type: Element
Name: Yield
Namespace: http://www.fixprotocol.org/FIXML-5-0-SP2
Type: nsA:YieldData_Block_t
Containing Schema: fixml-allocation-base-5-0-SP2.xsd
MinOccurs 0
MaxOccurs (1)
Abstract
Collapse XSD Schema Diagram:
Drilldown into YieldDataElements in schema fixml-components-base-5-0-sp2_xsd Drilldown into RedPxTyp in schema fixml-components-base-5-0-sp2_xsd Drilldown into RedPx in schema fixml-components-base-5-0-sp2_xsd Drilldown into RedDt in schema fixml-components-base-5-0-sp2_xsd Drilldown into CalcDt in schema fixml-components-base-5-0-sp2_xsd Drilldown into Yld in schema fixml-components-base-5-0-sp2_xsd Drilldown into Typ in schema fixml-components-base-5-0-sp2_xsd Drilldown into YieldDataAttributes in schema fixml-components-base-5-0-sp2_xsd Drilldown into YieldData_Block_t in schema fixml-components-base-5-0-sp2_xsdXSD Diagram of Yield in schema fixml-allocation-base-5-0-sp2_xsd (Financial Information eXchange (FIX))
Collapse XSD Schema Code:
<xs:element name="Yield" type="YieldData_Block_t" minOccurs="0" />
Collapse Child Elements:
Name Type Min Occurs Max Occurs
<xs:group> nsA:YieldDataElements (1) (1)
Collapse Child Attributes:
Name Type Default Value Use
Typ nsA:Typ Optional
Yld nsA:Yld Optional
CalcDt nsA:CalcDt Optional
RedDt nsA:RedDt Optional
RedPx nsA:RedPx Optional
RedPxTyp nsA:RedPxTyp Optional
Collapse Derivation Tree: