Documentation for Financial Information eXchange (FIX)
Definition Type:
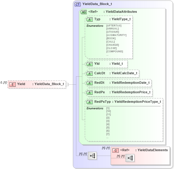
Element
Name:
Yield
Namespace:
http://www.fixprotocol.org/FIXML-5-0-SP2
Type:
nsA
:
YieldData_Block_t
Containing Schema:
fixml-order-base-5-0-SP2.xsd
MinOccurs
0
MaxOccurs
(1)
Abstract
XSD Schema Diagram:
XSD Schema Code:
<xs:element name="Yield" type="YieldData_Block_t" minOccurs="0" />
Child Elements:
Name
Type
Min Occurs
Max Occurs
<xs:group>
nsA
:
YieldDataElements
(1)
(1)
Child Attributes:
Name
Type
Default Value
Use
Typ
nsA
:
Typ
Optional
Yld
nsA
:
Yld
Optional
CalcDt
nsA
:
CalcDt
Optional
RedDt
nsA
:
RedDt
Optional
RedPx
nsA
:
RedPx
Optional
RedPxTyp
nsA
:
RedPxTyp
Optional
Derivation Tree:
nsA
:
YieldData_Block_t
Yield