Definition Type: ComplexType
Name: Calculation
Namespace: http://www.fpml.org/2003/FpML-4-0
Containing Schema: fpml-ird-4-0.xsd
Abstract
Documentation:
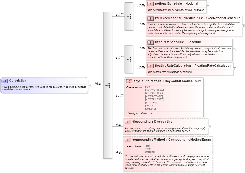
A type definining the parameters used in the calculation of fixed or floating calculation period amounts.
Collapse XSD Schema Diagram:
Drilldown into compoundingMethod in schema fpml-ird-4-0_xsd Drilldown into discounting in schema fpml-ird-4-0_xsd Drilldown into dayCountFraction in schema fpml-ird-4-0_xsd Drilldown into floatingRateCalculation in schema fpml-ird-4-0_xsd Drilldown into fixedRateSchedule in schema fpml-ird-4-0_xsd Drilldown into fxLinkedNotionalSchedule in schema fpml-ird-4-0_xsd Drilldown into notionalSchedule in schema fpml-ird-4-0_xsdXSD Diagram of Calculation in schema fpml-ird-4-0_xsd (Financial products Markup Language (FpML®))
Collapse XSD Schema Code:
<xsd:complexType name="Calculation">
    <xsd:annotation>
        <xsd:documentation xml:lang="en">A type definining the parameters used in the calculation of fixed or floating calculation period amounts.</xsd:documentation>
    </xsd:annotation>
    <xsd:sequence>
        <xsd:choice>
            <xsd:element name="notionalSchedule" type="Notional">
                <xsd:annotation>
                    <xsd:documentation xml:lang="en">The notional amount or notional amount schedule.</xsd:documentation>
                </xsd:annotation>
            </xsd:element>
            <xsd:element name="fxLinkedNotionalSchedule" type="FxLinkedNotionalSchedule">
                <xsd:annotation>
                    <xsd:documentation xml:lang="en">A notional amount schedule where each notional that applied to a calculation period is calculated with reference to a notional amount or notional amount schedule in a different currency by means of a spot currency exchange rate which is normally observed at the beginning of each period.</xsd:documentation>
                </xsd:annotation>
            </xsd:element>
        </xsd:choice>
        <xsd:choice>
            <xsd:element name="fixedRateSchedule" type="Schedule">
                <xsd:annotation>
                    <xsd:documentation xml:lang="en">The fixed rate or fixed rate schedule expressed as explicit fixed rates and dates. In the case of a schedule, the step dates may be subject to adjustment in accordance with any adjustments specified in calculationPeriodDatesAdjustments.</xsd:documentation>
                </xsd:annotation>
            </xsd:element>
            <xsd:element name="floatingRateCalculation" type="FloatingRateCalculation">
                <xsd:annotation>
                    <xsd:documentation xml:lang="en">The floating rate calculation definitions</xsd:documentation>
                </xsd:annotation>
            </xsd:element>
        </xsd:choice>
        <xsd:element name="dayCountFraction" type="DayCountFractionEnum">
            <xsd:annotation>
                <xsd:documentation xml:lang="en">The day count fraction.</xsd:documentation>
            </xsd:annotation>
        </xsd:element>
        <xsd:element name="discounting" type="Discounting" minOccurs="0">
            <xsd:annotation>
                <xsd:documentation xml:lang="en">The parameters specifying any discounting conventions that may apply. This element must only be included if discounting applies.</xsd:documentation>
            </xsd:annotation>
        </xsd:element>
        <xsd:element name="compoundingMethod" type="CompoundingMethodEnum" minOccurs="0">
            <xsd:annotation>
                <xsd:documentation xml:lang="en">If more that one calculation period contributes to a single payment amount this element specifies whether compounding is applicable, and if so, what compounding method is to be used. This element must only be included when more that one calculation period contributes to a single payment amount.</xsd:documentation>
            </xsd:annotation>
        </xsd:element>
    </xsd:sequence>
</xsd:complexType>
Collapse Child Elements:
Name Type Min Occurs Max Occurs
notionalSchedule nsA:notionalSchedule (1) (1)
fxLinkedNotionalSchedule nsA:fxLinkedNotionalSchedule (1) (1)
fixedRateSchedule nsA:fixedRateSchedule (1) (1)
floatingRateCalculation nsA:floatingRateCalculation (1) (1)
dayCountFraction nsA:dayCountFraction (1) (1)
discounting nsA:discounting 0 (1)
compoundingMethod nsA:compoundingMethod 0 (1)
Collapse Derivation Tree:
Collapse References:
nsA:calculation