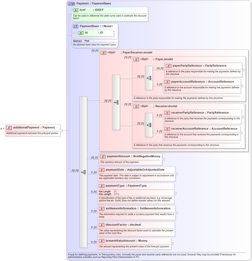
Definition Type: Element
Name: additionalPayment
Namespace: http://www.fpml.org/FpML-5/recordkeeping
Type: nsD:Payment
Containing Schema: fpml-ird-5-10.xsd
MinOccurs 0
MaxOccurs unbounded
Abstract
Documentation:
Additional payments between the principal parties.
Collapse XSD Schema Diagram:
Drilldown into presentValueAmount in schema fpml-shared-5-10_xsd3 Drilldown into discountFactor in schema fpml-shared-5-10_xsd3 Drilldown into settlementInformation in schema fpml-shared-5-10_xsd3 Drilldown into paymentType in schema fpml-shared-5-10_xsd3 Drilldown into paymentDate in schema fpml-shared-5-10_xsd3 Drilldown into paymentAmount in schema fpml-shared-5-10_xsd3 Drilldown into receiverAccountReference in schema fpml-shared-5-10_xsd3 Drilldown into receiverPartyReference in schema fpml-shared-5-10_xsd3 Drilldown into Receiver.model in schema fpml-shared-5-10_xsd3 Drilldown into payerAccountReference in schema fpml-shared-5-10_xsd3 Drilldown into payerPartyReference in schema fpml-shared-5-10_xsd3 Drilldown into Payer.model in schema fpml-shared-5-10_xsd3 Drilldown into PayerReceiver.model in schema fpml-shared-5-10_xsd3 Drilldown into id in schema fpml-shared-5-10_xsd3 Drilldown into PaymentBase in schema fpml-shared-5-10_xsd3 Drilldown into href in schema fpml-shared-5-10_xsd3 Drilldown into Payment in schema fpml-shared-5-10_xsd3XSD Diagram of additionalPayment in schema fpml-ird-5-10_xsd2 (Financial products Markup Language (FpML®))
Collapse XSD Schema Code:
<xsd:element name="additionalPayment" type="Payment" minOccurs="0" maxOccurs="unbounded">
    <xsd:annotation>
        <xsd:documentation xml:lang="en">Additional payments between the principal parties.</xsd:documentation>
    </xsd:annotation>
</xsd:element>
Collapse Child Elements:
Name Type Min Occurs Max Occurs
payerPartyReference nsD:payerPartyReference (1) (1)
payerAccountReference nsD:payerAccountReference 0 (1)
receiverPartyReference nsD:receiverPartyReference 0 (1)
receiverAccountReference nsD:receiverAccountReference 0 (1)
paymentAmount nsD:paymentAmount (1) (1)
paymentDate nsD:paymentDate 0 (1)
paymentType nsD:paymentType 0 (1)
settlementInformation nsD:settlementInformation 0 (1)
discountFactor nsD:discountFactor 0 (1)
presentValueAmount nsD:presentValueAmount 0 (1)
<xs:group> nsD:PayerReceiver.model (1) (1)
<xs:group> nsD:Payer.model (1) (1)
<xs:group> nsD:Receiver.model (1) (1)
Collapse Child Attributes:
Name Type Default Value Use
id nsD:id (Optional)
href nsD:href (Optional)
Collapse Derivation Tree: