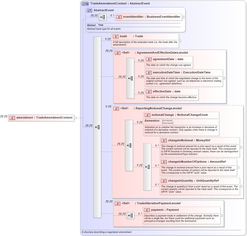
Definition Type: Element
Name: amendment
Namespace: http://www.fpml.org/FpML-5/reporting
Type: nsE:TradeAmendmentContent
Containing Schema: fpml-business-events-5-10.xsd
MinOccurs (1)
MaxOccurs (1)
Abstract
Collapse XSD Schema Diagram:
Drilldown into payment in schema fpml-business-events-5-10_xsd3 Drilldown into TradeAlterationPayment.model in schema fpml-business-events-5-10_xsd3 Drilldown into changeInQuantity in schema fpml-business-events-5-10_xsd3 Drilldown into changeInNumberOfOptions in schema fpml-business-events-5-10_xsd3 Drilldown into changeInNotional in schema fpml-business-events-5-10_xsd3 Drilldown into notionalChange in schema fpml-business-events-5-10_xsd3 Drilldown into ReportingNotionalChange.model in schema fpml-business-events-5-10_xsd3 Drilldown into effectiveDate in schema fpml-business-events-5-10_xsd3 Drilldown into executionDateTime in schema fpml-business-events-5-10_xsd3 Drilldown into agreementDate in schema fpml-business-events-5-10_xsd3 Drilldown into AgreementAndEffectiveDates.model in schema fpml-business-events-5-10_xsd3 Drilldown into trade in schema fpml-business-events-5-10_xsd3 Drilldown into eventIdentifier in schema fpml-business-events-5-10_xsd3 Drilldown into AbstractEvent in schema fpml-business-events-5-10_xsd3 Drilldown into TradeAmendmentContent in schema fpml-business-events-5-10_xsd3XSD Diagram of amendment in schema fpml-business-events-5-10_xsd3 (Financial products Markup Language (FpML®))
Collapse XSD Schema Code:
<xsd:element name="amendment" type="TradeAmendmentContent" />
Collapse Child Elements:
Name Type Min Occurs Max Occurs
eventIdentifier nsE:eventIdentifier 0 unbounded
trade nsE:trade 0 (1)
agreementDate nsE:agreementDate 0 (1)
executionDateTime nsE:executionDateTime 0 (1)
effectiveDate nsE:effectiveDate 0 (1)
notionalChange nsE:notionalChange 0 (1)
changeInNotional nsE:changeInNotional 0 unbounded
changeInNumberOfOptions nsE:changeInNumberOfOptions 0 unbounded
changeInQuantity nsE:changeInQuantity 0 unbounded
payment nsE:payment 0 unbounded
<xs:group> nsE:AgreementAndEffectiveDates.model (1) (1)
<xs:group> nsE:ReportingNotionalChange.model 0 (1)
<xs:group> nsE:TradeAlterationPayment.model (1) (1)
Collapse Derivation Tree: