Definition Type: ComplexType
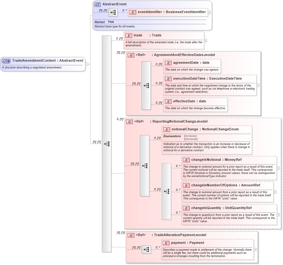
Name: TradeAmendmentContent
Namespace: http://www.fpml.org/FpML-5/reporting
Type: nsE:AbstractEvent
Containing Schema: fpml-business-events-5-10.xsd
Abstract
Documentation:
A structure describing a negotiated amendment.
Collapse XSD Schema Diagram:
Drilldown into payment in schema fpml-business-events-5-10_xsd3 Drilldown into TradeAlterationPayment.model in schema fpml-business-events-5-10_xsd3 Drilldown into changeInQuantity in schema fpml-business-events-5-10_xsd3 Drilldown into changeInNumberOfOptions in schema fpml-business-events-5-10_xsd3 Drilldown into changeInNotional in schema fpml-business-events-5-10_xsd3 Drilldown into notionalChange in schema fpml-business-events-5-10_xsd3 Drilldown into ReportingNotionalChange.model in schema fpml-business-events-5-10_xsd3 Drilldown into effectiveDate in schema fpml-business-events-5-10_xsd3 Drilldown into executionDateTime in schema fpml-business-events-5-10_xsd3 Drilldown into agreementDate in schema fpml-business-events-5-10_xsd3 Drilldown into AgreementAndEffectiveDates.model in schema fpml-business-events-5-10_xsd3 Drilldown into trade in schema fpml-business-events-5-10_xsd3 Drilldown into eventIdentifier in schema fpml-business-events-5-10_xsd3 Drilldown into AbstractEvent in schema fpml-business-events-5-10_xsd3XSD Diagram of TradeAmendmentContent in schema fpml-business-events-5-10_xsd3 (Financial products Markup Language (FpML®))
Collapse XSD Schema Code:
<xsd:complexType name="TradeAmendmentContent">
    <xsd:annotation>
        <xsd:documentation xml:lang="en">A structure describing a negotiated amendment.</xsd:documentation>
    </xsd:annotation>
    <xsd:complexContent>
        <xsd:extension base="AbstractEvent">
            <xsd:sequence>
                <xsd:element name="trade" type="Trade" minOccurs="0">
                    <xsd:annotation>
                        <xsd:documentation xml:lang="en">A full description of the amended trade (i.e. the trade after the amendment).</xsd:documentation>
                    </xsd:annotation>
                </xsd:element>
                <xsd:group ref="AgreementAndEffectiveDates.model" />
                <xsd:group ref="ReportingNotionalChange.model" minOccurs="0" />
                <xsd:group ref="TradeAlterationPayment.model" />
            </xsd:sequence>
        </xsd:extension>
    </xsd:complexContent>
</xsd:complexType>
Collapse Child Elements:
Name Type Min Occurs Max Occurs
eventIdentifier nsE:eventIdentifier 0 unbounded
trade nsE:trade 0 (1)
agreementDate nsE:agreementDate 0 (1)
executionDateTime nsE:executionDateTime 0 (1)
effectiveDate nsE:effectiveDate 0 (1)
notionalChange nsE:notionalChange 0 (1)
changeInNotional nsE:changeInNotional 0 unbounded
changeInNumberOfOptions nsE:changeInNumberOfOptions 0 unbounded
changeInQuantity nsE:changeInQuantity 0 unbounded
payment nsE:payment 0 unbounded
<xs:group> nsE:AgreementAndEffectiveDates.model (1) (1)
<xs:group> nsE:ReportingNotionalChange.model 0 (1)
<xs:group> nsE:TradeAlterationPayment.model (1) (1)
Collapse Derivation Tree:
Collapse References:
nsE:amendment, nsE:amendment