Definition Type: Element
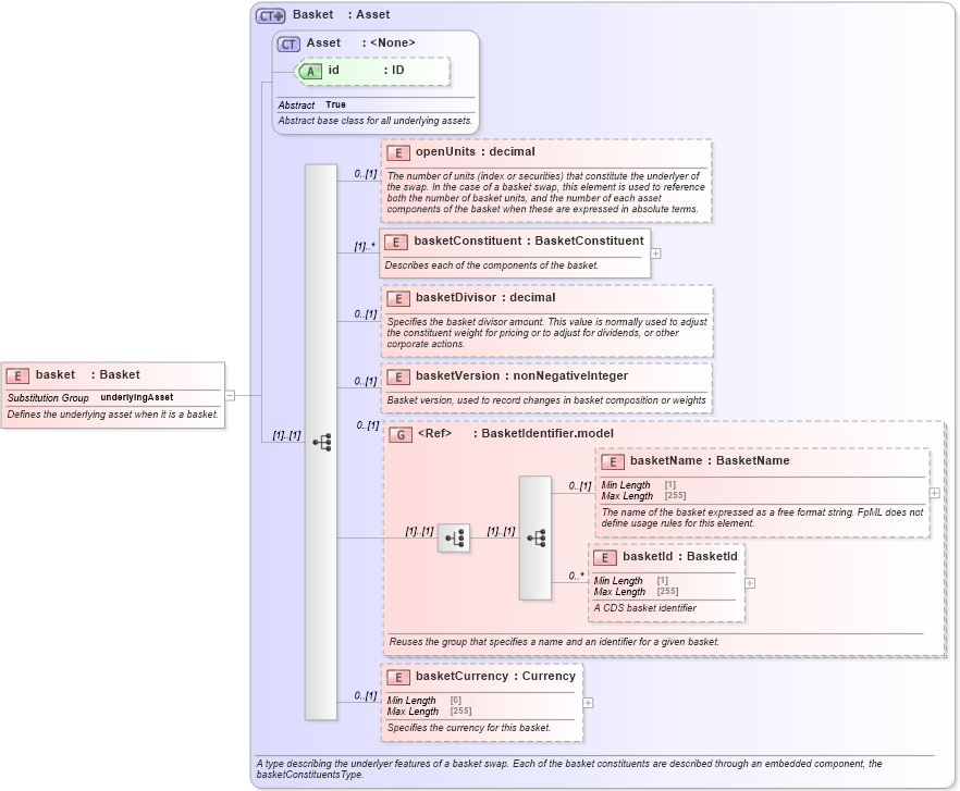
Name: basket
Namespace: http://www.fpml.org/FpML-5/transparency
Type: nsF:Basket
Containing Schema: fpml-asset-5-10.xsd
Abstract
Documentation:
Defines the underlying asset when it is a basket.
Collapse XSD Schema Diagram:
Drilldown into basketCurrency in schema fpml-asset-5-10_xsd5 Drilldown into basketId in schema fpml-asset-5-10_xsd5 Drilldown into basketName in schema fpml-asset-5-10_xsd5 Drilldown into BasketIdentifier.model in schema fpml-asset-5-10_xsd5 Drilldown into basketVersion in schema fpml-asset-5-10_xsd5 Drilldown into basketDivisor in schema fpml-asset-5-10_xsd5 Drilldown into basketConstituent in schema fpml-asset-5-10_xsd5 Drilldown into openUnits in schema fpml-asset-5-10_xsd5 Drilldown into id in schema fpml-asset-5-10_xsd5 Drilldown into Asset in schema fpml-asset-5-10_xsd5 Drilldown into Basket in schema fpml-asset-5-10_xsd5XSD Diagram of basket in schema fpml-asset-5-10_xsd5 (Financial products Markup Language (FpML®))
Collapse XSD Schema Code:
<xsd:element name="basket" type="Basket" substitutionGroup="underlyingAsset">
    <xsd:annotation>
        <xsd:documentation xml:lang="en">Defines the underlying asset when it is a basket.</xsd:documentation>
    </xsd:annotation>
</xsd:element>
Collapse Child Elements:
Name Type Min Occurs Max Occurs
openUnits nsF:openUnits 0 (1)
basketConstituent nsF:basketConstituent (1) unbounded
basketDivisor nsF:basketDivisor 0 (1)
basketVersion nsF:basketVersion 0 (1)
basketName nsF:basketName 0 (1)
basketId nsF:basketId 0 unbounded
basketCurrency nsF:basketCurrency 0 (1)
<xs:group> nsF:BasketIdentifier.model 0 (1)
Collapse Child Attributes:
Name Type Default Value Use
id nsF:id (Optional)
Collapse Derivation Tree:
Collapse References:
nsF:underlyingAsset