Definition Type: ComplexType
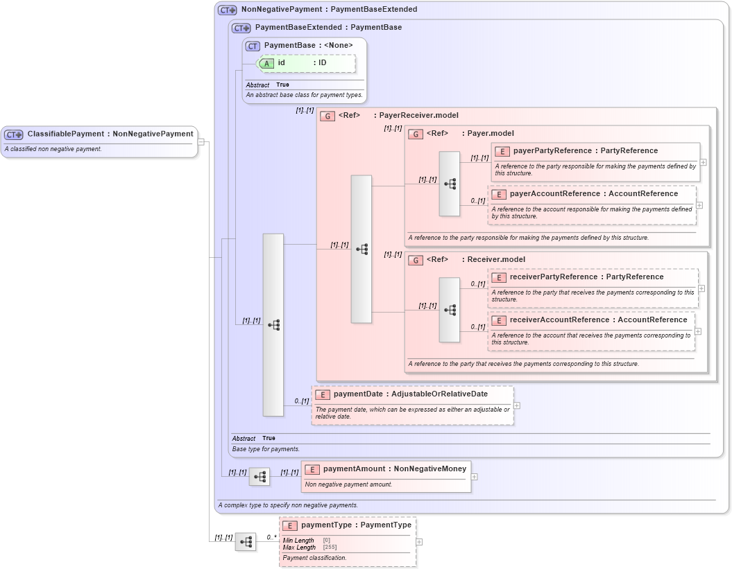
Name: ClassifiablePayment
Namespace: http://www.fpml.org/FpML-5/recordkeeping
Type: nsD:NonNegativePayment
Containing Schema: fpml-option-shared-5-10.xsd
Abstract
Documentation:
A classified non negative payment.
Collapse XSD Schema Diagram:
Drilldown into paymentType in schema fpml-option-shared-5-10_xsd2 Drilldown into paymentAmount in schema fpml-shared-5-10_xsd3 Drilldown into paymentDate in schema fpml-shared-5-10_xsd3 Drilldown into receiverAccountReference in schema fpml-shared-5-10_xsd3 Drilldown into receiverPartyReference in schema fpml-shared-5-10_xsd3 Drilldown into Receiver.model in schema fpml-shared-5-10_xsd3 Drilldown into payerAccountReference in schema fpml-shared-5-10_xsd3 Drilldown into payerPartyReference in schema fpml-shared-5-10_xsd3 Drilldown into Payer.model in schema fpml-shared-5-10_xsd3 Drilldown into PayerReceiver.model in schema fpml-shared-5-10_xsd3 Drilldown into id in schema fpml-shared-5-10_xsd3 Drilldown into PaymentBase in schema fpml-shared-5-10_xsd3 Drilldown into PaymentBaseExtended in schema fpml-shared-5-10_xsd3 Drilldown into NonNegativePayment in schema fpml-shared-5-10_xsd3XSD Diagram of ClassifiablePayment in schema fpml-option-shared-5-10_xsd2 (Financial products Markup Language (FpML®))
Collapse XSD Schema Code:
<xsd:complexType name="ClassifiablePayment">
    <xsd:annotation>
        <xsd:documentation xml:lang="en">A classified non negative payment.</xsd:documentation>
    </xsd:annotation>
    <xsd:complexContent>
        <xsd:extension base="NonNegativePayment">
            <xsd:sequence>
                <xsd:element name="paymentType" type="PaymentType" minOccurs="0" maxOccurs="unbounded">
                    <xsd:annotation>
                        <xsd:documentation xml:lang="en">Payment classification.</xsd:documentation>
                    </xsd:annotation>
                </xsd:element>
            </xsd:sequence>
        </xsd:extension>
    </xsd:complexContent>
</xsd:complexType>
Collapse Child Elements:
Name Type Min Occurs Max Occurs
payerPartyReference nsD:payerPartyReference (1) (1)
payerAccountReference nsD:payerAccountReference 0 (1)
receiverPartyReference nsD:receiverPartyReference 0 (1)
receiverAccountReference nsD:receiverAccountReference 0 (1)
paymentDate nsD:paymentDate 0 (1)
paymentAmount nsD:paymentAmount (1) (1)
paymentType nsD:paymentType 0 unbounded
<xs:group> nsD:PayerReceiver.model (1) (1)
<xs:group> nsD:Payer.model (1) (1)
<xs:group> nsD:Receiver.model (1) (1)
Collapse Child Attributes:
Name Type Default Value Use
id nsD:id (Optional)
Collapse Derivation Tree:
Collapse References:
nsD:additionalPayment