Definition Type: ComplexType
Name: CommodityBasketOption
Namespace: http://www.fpml.org/FpML-5/recordkeeping
Type: nsD:Option
Containing Schema: fpml-com-5-10.xsd
Abstract
Collapse XSD Schema Diagram:
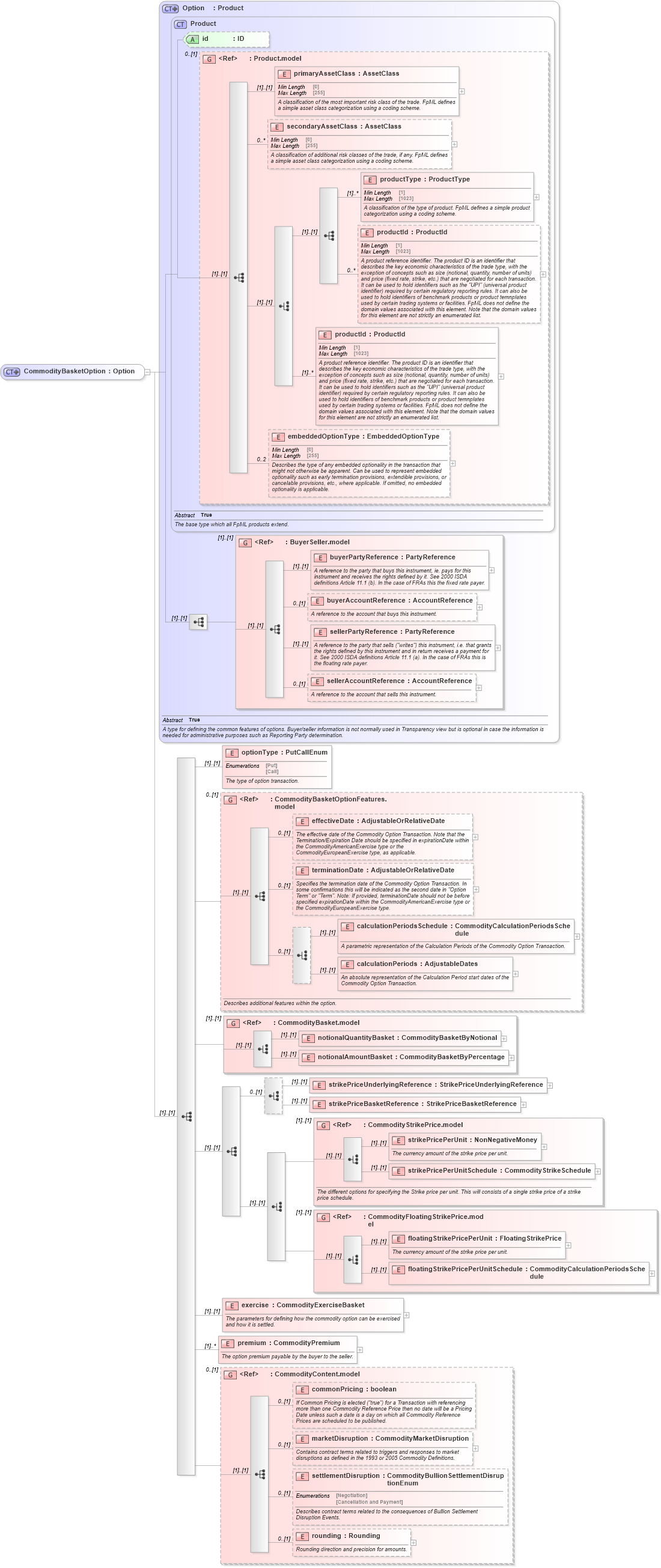
Drilldown into rounding in schema fpml-com-5-10_xsd1 Drilldown into settlementDisruption in schema fpml-com-5-10_xsd1 Drilldown into marketDisruption in schema fpml-com-5-10_xsd1 Drilldown into commonPricing in schema fpml-com-5-10_xsd1 Drilldown into CommodityContent.model in schema fpml-com-5-10_xsd1 Drilldown into premium in schema fpml-com-5-10_xsd1 Drilldown into exercise in schema fpml-com-5-10_xsd1 Drilldown into floatingStrikePricePerUnitSchedule in schema fpml-com-5-10_xsd1 Drilldown into floatingStrikePricePerUnit in schema fpml-com-5-10_xsd1 Drilldown into CommodityFloatingStrikePrice.model in schema fpml-com-5-10_xsd1 Drilldown into strikePricePerUnitSchedule in schema fpml-com-5-10_xsd1 Drilldown into strikePricePerUnit in schema fpml-com-5-10_xsd1 Drilldown into CommodityStrikePrice.model in schema fpml-com-5-10_xsd1 Drilldown into strikePriceBasketReference in schema fpml-com-5-10_xsd1 Drilldown into strikePriceUnderlyingReference in schema fpml-com-5-10_xsd1 Drilldown into notionalAmountBasket in schema fpml-com-5-10_xsd1 Drilldown into notionalQuantityBasket in schema fpml-com-5-10_xsd1 Drilldown into CommodityBasket.model in schema fpml-com-5-10_xsd1 Drilldown into calculationPeriods in schema fpml-com-5-10_xsd1 Drilldown into calculationPeriodsSchedule in schema fpml-com-5-10_xsd1 Drilldown into terminationDate in schema fpml-com-5-10_xsd1 Drilldown into effectiveDate in schema fpml-com-5-10_xsd1 Drilldown into CommodityBasketOptionFeatures.model in schema fpml-com-5-10_xsd1 Drilldown into optionType in schema fpml-com-5-10_xsd1 Drilldown into sellerAccountReference in schema fpml-shared-5-10_xsd3 Drilldown into sellerPartyReference in schema fpml-shared-5-10_xsd3 Drilldown into buyerAccountReference in schema fpml-shared-5-10_xsd3 Drilldown into buyerPartyReference in schema fpml-shared-5-10_xsd3 Drilldown into BuyerSeller.model in schema fpml-shared-5-10_xsd3 Drilldown into embeddedOptionType in schema fpml-shared-5-10_xsd3 Drilldown into productId in schema fpml-shared-5-10_xsd3 Drilldown into productId in schema fpml-shared-5-10_xsd3 Drilldown into productType in schema fpml-shared-5-10_xsd3 Drilldown into secondaryAssetClass in schema fpml-shared-5-10_xsd3 Drilldown into primaryAssetClass in schema fpml-shared-5-10_xsd3 Drilldown into Product.model in schema fpml-shared-5-10_xsd3 Drilldown into id in schema fpml-shared-5-10_xsd3 Drilldown into Product in schema fpml-shared-5-10_xsd3 Drilldown into Option in schema fpml-option-shared-5-10_xsd2XSD Diagram of CommodityBasketOption in schema fpml-com-5-10_xsd1 (Financial products Markup Language (FpML®))
Collapse XSD Schema Code:
<xsd:complexType name="CommodityBasketOption">
    <xsd:complexContent>
        <xsd:extension base="Option">
            <xsd:sequence>
                <xsd:element name="optionType" type="PutCallEnum">
                    <xsd:annotation>
                        <xsd:documentation xml:lang="en">The type of option transaction.</xsd:documentation>
                    </xsd:annotation>
                </xsd:element>
                <xsd:group ref="CommodityBasketOptionFeatures.model" minOccurs="0">
                    <xsd:annotation>
                        <xsd:documentation xml:lang="en">Describes additional features within the option.</xsd:documentation>
                    </xsd:annotation>
                </xsd:group>
                <xsd:group ref="CommodityBasket.model" />
                <xsd:sequence>
                    <xsd:choice minOccurs="0">
                        <xsd:element name="strikePriceUnderlyingReference" type="StrikePriceUnderlyingReference" />
                        <xsd:element name="strikePriceBasketReference" type="StrikePriceBasketReference" />
                    </xsd:choice>
                    <xsd:choice>
                        <xsd:group ref="CommodityStrikePrice.model">
                            <xsd:annotation>
                                <xsd:documentation xml:lang="en">The different options for specifying the Strike price per unit. This will consists of a single strike price of a strike price schedule.</xsd:documentation>
                            </xsd:annotation>
                        </xsd:group>
                        <xsd:group ref="CommodityFloatingStrikePrice.model" />
                    </xsd:choice>
                </xsd:sequence>
                <xsd:element name="exercise" type="CommodityExerciseBasket">
                    <xsd:annotation>
                        <xsd:documentation xml:lang="en">The parameters for defining how the commodity option can be exercised and how it is settled.</xsd:documentation>
                    </xsd:annotation>
                </xsd:element>
                <xsd:element name="premium" type="CommodityPremium" maxOccurs="unbounded">
                    <xsd:annotation>
                        <xsd:documentation xml:lang="en">The option premium payable by the buyer to the seller.</xsd:documentation>
                    </xsd:annotation>
                </xsd:element>
                <xsd:group ref="CommodityContent.model" minOccurs="0">
                </xsd:group>
            </xsd:sequence>
        </xsd:extension>
    </xsd:complexContent>
</xsd:complexType>
Collapse Child Elements:
Name Type Min Occurs Max Occurs
primaryAssetClass nsD:primaryAssetClass (1) (1)
secondaryAssetClass nsD:secondaryAssetClass 0 unbounded
productType nsD:productType (1) unbounded
productId nsD:productId 0 unbounded
productId nsD:productId (1) unbounded
embeddedOptionType nsD:embeddedOptionType 0 2
buyerPartyReference nsD:buyerPartyReference (1) (1)
buyerAccountReference nsD:buyerAccountReference 0 (1)
sellerPartyReference nsD:sellerPartyReference (1) (1)
sellerAccountReference nsD:sellerAccountReference 0 (1)
optionType nsD:optionType (1) (1)
effectiveDate nsD:effectiveDate 0 (1)
terminationDate nsD:terminationDate 0 (1)
calculationPeriodsSchedule nsD:calculationPeriodsSchedule (1) (1)
calculationPeriods nsD:calculationPeriods (1) (1)
notionalQuantityBasket nsD:notionalQuantityBasket (1) (1)
notionalAmountBasket nsD:notionalAmountBasket (1) (1)
strikePriceUnderlyingReference nsD:strikePriceUnderlyingReference (1) (1)
strikePriceBasketReference nsD:strikePriceBasketReference (1) (1)
strikePricePerUnit nsD:strikePricePerUnit (1) (1)
strikePricePerUnitSchedule nsD:strikePricePerUnitSchedule (1) (1)
floatingStrikePricePerUnit nsD:floatingStrikePricePerUnit (1) (1)
floatingStrikePricePerUnitSchedule nsD:floatingStrikePricePerUnitSchedule (1) (1)
exercise nsD:exercise (1) (1)
premium nsD:premium (1) unbounded
commonPricing nsD:commonPricing 0 (1)
marketDisruption nsD:marketDisruption 0 (1)
settlementDisruption nsD:settlementDisruption 0 (1)
rounding nsD:rounding 0 (1)
<xs:group> nsD:BuyerSeller.model (1) (1)
<xs:group> nsD:CommodityBasketOptionFeatures.model 0 (1)
<xs:group> nsD:CommodityBasket.model (1) (1)
<xs:group> nsD:CommodityStrikePrice.model (1) (1)
<xs:group> nsD:CommodityFloatingStrikePrice.model (1) (1)
<xs:group> nsD:CommodityContent.model 0 (1)
Collapse Child Attributes:
Name Type Default Value Use
id nsD:id (Optional)
Collapse Derivation Tree:
Collapse References:
nsD:commodityBasketOption