Definition Type: ComplexType
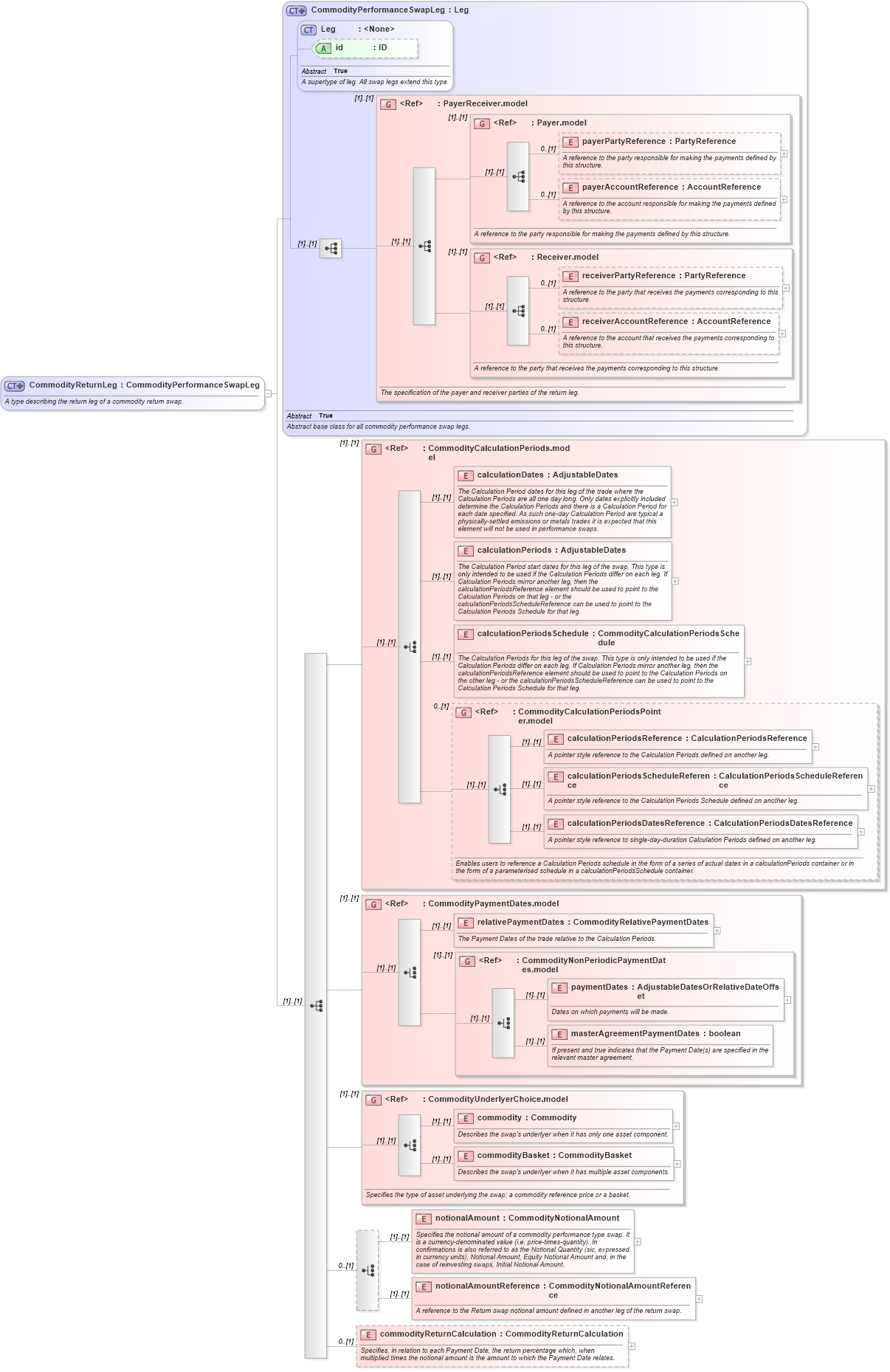
Name: CommodityReturnLeg
Namespace: http://www.fpml.org/FpML-5/reporting
Type: nsE:CommodityPerformanceSwapLeg
Containing Schema: fpml-com-5-10.xsd
Abstract
Documentation:
A type describing the return leg of a commodity return swap.
Collapse XSD Schema Diagram:
Drilldown into commodityReturnCalculation in schema fpml-com-5-10_xsd2 Drilldown into notionalAmountReference in schema fpml-com-5-10_xsd2 Drilldown into notionalAmount in schema fpml-com-5-10_xsd2 Drilldown into commodityBasket in schema fpml-com-5-10_xsd2 Drilldown into commodity in schema fpml-com-5-10_xsd2 Drilldown into CommodityUnderlyerChoice.model in schema fpml-com-5-10_xsd2 Drilldown into masterAgreementPaymentDates in schema fpml-com-5-10_xsd2 Drilldown into paymentDates in schema fpml-com-5-10_xsd2 Drilldown into CommodityNonPeriodicPaymentDates.model in schema fpml-com-5-10_xsd2 Drilldown into relativePaymentDates in schema fpml-com-5-10_xsd2 Drilldown into CommodityPaymentDates.model in schema fpml-com-5-10_xsd2 Drilldown into calculationPeriodsDatesReference in schema fpml-com-5-10_xsd2 Drilldown into calculationPeriodsScheduleReference in schema fpml-com-5-10_xsd2 Drilldown into calculationPeriodsReference in schema fpml-com-5-10_xsd2 Drilldown into CommodityCalculationPeriodsPointer.model in schema fpml-com-5-10_xsd2 Drilldown into calculationPeriodsSchedule in schema fpml-com-5-10_xsd2 Drilldown into calculationPeriods in schema fpml-com-5-10_xsd2 Drilldown into calculationDates in schema fpml-com-5-10_xsd2 Drilldown into CommodityCalculationPeriods.model in schema fpml-com-5-10_xsd2 Drilldown into receiverAccountReference in schema fpml-shared-5-10_xsd4 Drilldown into receiverPartyReference in schema fpml-shared-5-10_xsd4 Drilldown into Receiver.model in schema fpml-shared-5-10_xsd4 Drilldown into payerAccountReference in schema fpml-shared-5-10_xsd4 Drilldown into payerPartyReference in schema fpml-shared-5-10_xsd4 Drilldown into Payer.model in schema fpml-shared-5-10_xsd4 Drilldown into PayerReceiver.model in schema fpml-shared-5-10_xsd4 Drilldown into id in schema fpml-shared-5-10_xsd4 Drilldown into Leg in schema fpml-shared-5-10_xsd4 Drilldown into CommodityPerformanceSwapLeg in schema fpml-com-5-10_xsd2XSD Diagram of CommodityReturnLeg in schema fpml-com-5-10_xsd2 (Financial products Markup Language (FpML®))
Collapse XSD Schema Code:
<xsd:complexType name="CommodityReturnLeg">
    <xsd:annotation>
        <xsd:documentation xml:lang="en">A type describing the return leg of a commodity return swap.</xsd:documentation>
    </xsd:annotation>
    <xsd:complexContent>
        <xsd:extension base="CommodityPerformanceSwapLeg">
            <xsd:sequence>
                <xsd:group ref="CommodityCalculationPeriods.model" />
                <xsd:group ref="CommodityPaymentDates.model" />
                <xsd:group ref="CommodityUnderlyerChoice.model">
                    <xsd:annotation>
                        <xsd:documentation xml:lang="en">Specifies the type of asset underlying the swap: a commodity reference price or a basket.</xsd:documentation>
                    </xsd:annotation>
                </xsd:group>
                <xsd:choice minOccurs="0">
                    <xsd:element name="notionalAmount" type="CommodityNotionalAmount">
                        <xsd:annotation>
                            <xsd:documentation xml:lang="en">Specifies the notional amount of a commodity performance type swap. It is a currency-denominated value (i.e. price-times-quantity). In confirmations is also referred to as the Notional Quantity (sic, expressed in currency units), Notional Amount, Equity Notional Amount and, in the case of reinvesting swaps, Initial Notional Amount.</xsd:documentation>
                        </xsd:annotation>
                    </xsd:element>
                    <xsd:element name="notionalAmountReference" type="CommodityNotionalAmountReference">
                        <xsd:annotation>
                            <xsd:documentation xml:lang="en">A reference to the Return swap notional amount defined in another leg of the return swap.</xsd:documentation>
                        </xsd:annotation>
                    </xsd:element>
                </xsd:choice>
                <xsd:element name="commodityReturnCalculation" type="CommodityReturnCalculation" minOccurs="0">
                    <xsd:annotation>
                        <xsd:documentation xml:lang="en">Specifies, in relation to each Payment Date, the return percentage which, when multiplied times the notional amount is the amount to which the Payment Date relates.</xsd:documentation>
                    </xsd:annotation>
                </xsd:element>
            </xsd:sequence>
        </xsd:extension>
    </xsd:complexContent>
</xsd:complexType>
Collapse Child Elements:
Name Type Min Occurs Max Occurs
payerPartyReference nsE:payerPartyReference 0 (1)
payerAccountReference nsE:payerAccountReference 0 (1)
receiverPartyReference nsE:receiverPartyReference 0 (1)
receiverAccountReference nsE:receiverAccountReference 0 (1)
calculationDates nsE:calculationDates (1) (1)
calculationPeriods nsE:calculationPeriods (1) (1)
calculationPeriodsSchedule nsE:calculationPeriodsSchedule (1) (1)
calculationPeriodsReference nsE:calculationPeriodsReference (1) (1)
calculationPeriodsScheduleReference nsE:calculationPeriodsScheduleReference (1) (1)
calculationPeriodsDatesReference nsE:calculationPeriodsDatesReference (1) (1)
relativePaymentDates nsE:relativePaymentDates (1) (1)
paymentDates nsE:paymentDates (1) (1)
masterAgreementPaymentDates nsE:masterAgreementPaymentDates (1) (1)
commodity nsE:commodity (1) (1)
commodityBasket nsE:commodityBasket (1) (1)
notionalAmount nsE:notionalAmount (1) (1)
notionalAmountReference nsE:notionalAmountReference (1) (1)
commodityReturnCalculation nsE:commodityReturnCalculation 0 (1)
<xs:group> nsE:PayerReceiver.model (1) (1)
<xs:group> nsE:Payer.model (1) (1)
<xs:group> nsE:Receiver.model (1) (1)
<xs:group> nsE:CommodityCalculationPeriods.model (1) (1)
<xs:group> nsE:CommodityCalculationPeriodsPointer.model 0 (1)
<xs:group> nsE:CommodityPaymentDates.model (1) (1)
<xs:group> nsE:CommodityNonPeriodicPaymentDates.model (1) (1)
<xs:group> nsE:CommodityUnderlyerChoice.model (1) (1)
Collapse Child Attributes:
Name Type Default Value Use
id nsE:id (Optional)
Collapse Derivation Tree:
Collapse References:
nsE:commodityReturnLeg