Definition Type: ComplexType
Name: DataDocument
Namespace: http://www.fpml.org/FpML-5/confirmation
Type: nsA:Document
Containing Schema: fpml-doc-5-10.xsd
Abstract
Documentation:
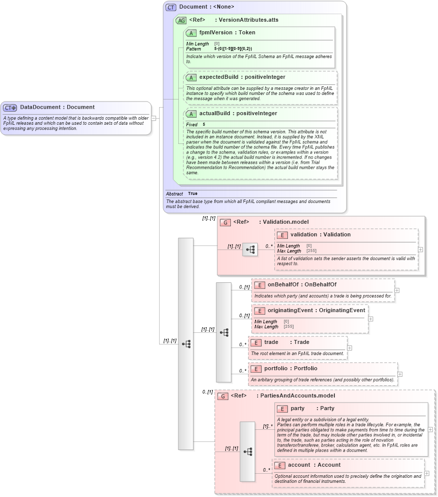
A type defining a content model that is backwards compatible with older FpML releases and which can be used to contain sets of data without expressing any processing intention.
Collapse XSD Schema Diagram:
Drilldown into account in schema fpml-shared-5-10_xsd Drilldown into party in schema fpml-shared-5-10_xsd Drilldown into PartiesAndAccounts.model in schema fpml-shared-5-10_xsd Drilldown into portfolio in schema fpml-doc-5-10_xsd Drilldown into trade in schema fpml-doc-5-10_xsd Drilldown into originatingEvent in schema fpml-doc-5-10_xsd Drilldown into onBehalfOf in schema fpml-doc-5-10_xsd Drilldown into validation in schema fpml-doc-5-10_xsd Drilldown into Validation.model in schema fpml-doc-5-10_xsd Drilldown into actualBuild in schema fpml-doc-5-10_xsd Drilldown into expectedBuild in schema fpml-doc-5-10_xsd Drilldown into fpmlVersion in schema fpml-doc-5-10_xsd Drilldown into VersionAttributes.atts in schema fpml-doc-5-10_xsd Drilldown into Document in schema fpml-doc-5-10_xsdXSD Diagram of DataDocument in schema fpml-doc-5-10_xsd (Financial products Markup Language (FpML®))
Collapse XSD Schema Code:
<xsd:complexType name="DataDocument">
    <xsd:annotation>
        <xsd:documentation xml:lang="en">A type defining a content model that is backwards compatible with older FpML releases and which can be used to contain sets of data without expressing any processing intention.</xsd:documentation>
    </xsd:annotation>
    <xsd:complexContent>
        <xsd:extension base="Document">
            <xsd:sequence>
                <xsd:group ref="Validation.model" />
                <xsd:sequence>
                    <xsd:element name="onBehalfOf" type="OnBehalfOf" minOccurs="0">
                        <xsd:annotation>
                            <xsd:documentation xml:lang="en">Indicates which party (and accounts) a trade is being processed for.</xsd:documentation>
                        </xsd:annotation>
                    </xsd:element>
                    <xsd:element name="originatingEvent" type="OriginatingEvent" minOccurs="0" />
                    <xsd:element name="trade" type="Trade" minOccurs="0" maxOccurs="unbounded">
                        <xsd:annotation>
                            <xsd:documentation xml:lang="en">The root element in an FpML trade document.</xsd:documentation>
                        </xsd:annotation>
                    </xsd:element>
                    <xsd:element name="portfolio" type="Portfolio" minOccurs="0" maxOccurs="unbounded">
                        <xsd:annotation>
                            <xsd:documentation xml:lang="en">An arbitary grouping of trade references (and possibly other portfolios).</xsd:documentation>
                        </xsd:annotation>
                    </xsd:element>
                </xsd:sequence>
                <xsd:group ref="PartiesAndAccounts.model" minOccurs="0" />
            </xsd:sequence>
        </xsd:extension>
    </xsd:complexContent>
</xsd:complexType>
Collapse Child Elements:
Name Type Min Occurs Max Occurs
validation nsA:validation 0 unbounded
onBehalfOf nsA:onBehalfOf 0 (1)
originatingEvent nsA:originatingEvent 0 (1)
trade nsA:trade 0 unbounded
portfolio nsA:portfolio 0 unbounded
party nsA:party (1) unbounded
account nsA:account 0 unbounded
<xs:group> nsA:Validation.model (1) (1)
<xs:group> nsA:PartiesAndAccounts.model 0 (1)
Collapse Child Attributes:
Name Type Default Value Use
fpmlVersion nsA:fpmlVersion Required
expectedBuild nsA:expectedBuild (Optional)
actualBuild nsA:actualBuild (Optional)
Collapse Derivation Tree:
Collapse References:
nsA:dataDocumentnsA:ValuationDocument,