Definition Type: Element
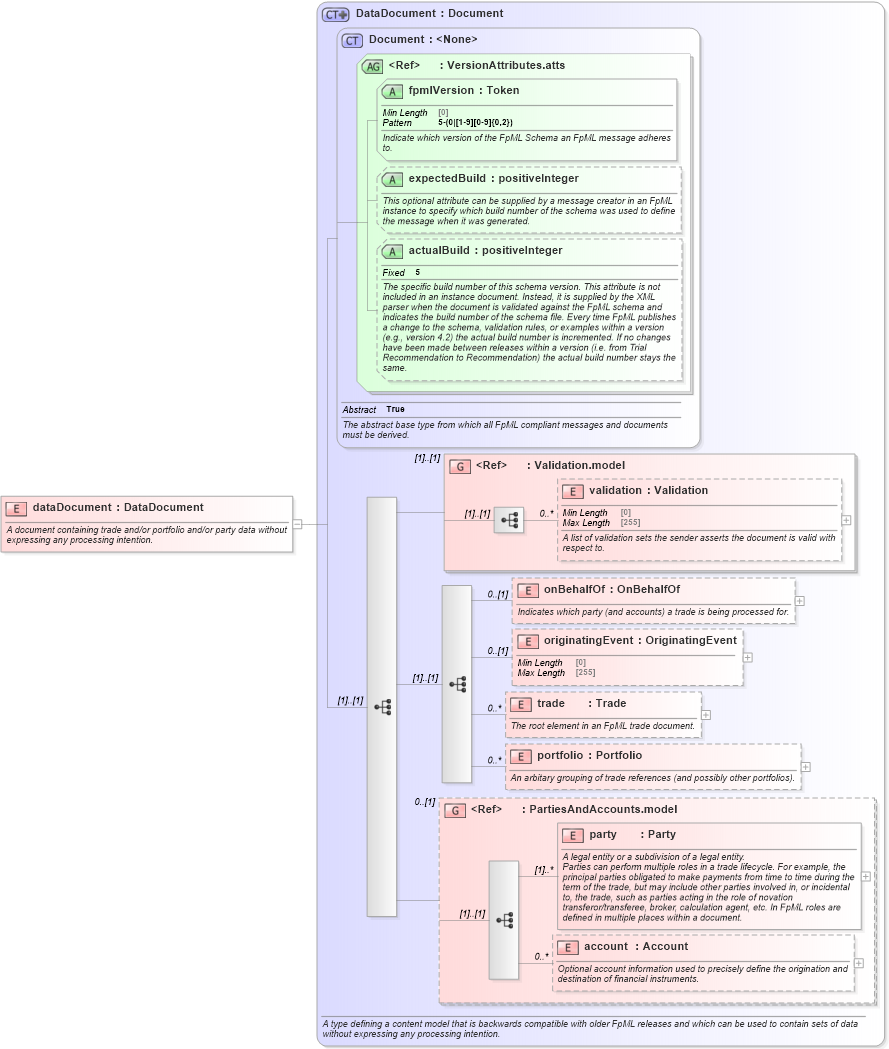
Name: dataDocument
Namespace: http://www.fpml.org/FpML-5/confirmation
Type: nsA:DataDocument
Containing Schema: fpml-main-5-10.xsd
Abstract
Documentation:
A document containing trade and/or portfolio and/or party data without expressing any processing intention.
Collapse XSD Schema Diagram:
Drilldown into account in schema fpml-shared-5-10_xsd Drilldown into party in schema fpml-shared-5-10_xsd Drilldown into PartiesAndAccounts.model in schema fpml-shared-5-10_xsd Drilldown into portfolio in schema fpml-doc-5-10_xsd Drilldown into trade in schema fpml-doc-5-10_xsd Drilldown into originatingEvent in schema fpml-doc-5-10_xsd Drilldown into onBehalfOf in schema fpml-doc-5-10_xsd Drilldown into validation in schema fpml-doc-5-10_xsd Drilldown into Validation.model in schema fpml-doc-5-10_xsd Drilldown into actualBuild in schema fpml-doc-5-10_xsd Drilldown into expectedBuild in schema fpml-doc-5-10_xsd Drilldown into fpmlVersion in schema fpml-doc-5-10_xsd Drilldown into VersionAttributes.atts in schema fpml-doc-5-10_xsd Drilldown into Document in schema fpml-doc-5-10_xsd Drilldown into DataDocument in schema fpml-doc-5-10_xsdXSD Diagram of dataDocument in schema fpml-main-5-10_xsd (Financial products Markup Language (FpML®))
Collapse XSD Schema Code:
<xsd:element name="dataDocument" type="DataDocument">
    <xsd:annotation>
        <xsd:documentation xml:lang="en">A document containing trade and/or portfolio and/or party data without expressing any processing intention.</xsd:documentation>
    </xsd:annotation>
</xsd:element>
Collapse Child Elements:
Name Type Min Occurs Max Occurs
validation nsA:validation 0 unbounded
onBehalfOf nsA:onBehalfOf 0 (1)
originatingEvent nsA:originatingEvent 0 (1)
trade nsA:trade 0 unbounded
portfolio nsA:portfolio 0 unbounded
party nsA:party (1) unbounded
account nsA:account 0 unbounded
<xs:group> nsA:Validation.model (1) (1)
<xs:group> nsA:PartiesAndAccounts.model 0 (1)
Collapse Child Attributes:
Name Type Default Value Use
fpmlVersion nsA:fpmlVersion Required
expectedBuild nsA:expectedBuild (Optional)
actualBuild nsA:actualBuild (Optional)
Collapse Derivation Tree: