Definition Type: ComplexType
Name: Deal
Namespace: http://www.fpml.org/FpML-5/confirmation
Type: nsA:DealSummary
Containing Schema: fpml-loan-5-10.xsd
Abstract
Documentation:
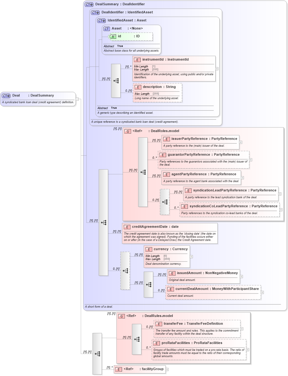
A syndicated bank loan deal (credit agreement) definition.
Collapse XSD Schema Diagram:
Drilldown into facilityGroup in schema fpml-loan-5-10_xsd Drilldown into proRataFacilities in schema fpml-loan-5-10_xsd Drilldown into transferFee in schema fpml-loan-5-10_xsd Drilldown into DealRules.model in schema fpml-loan-5-10_xsd Drilldown into currentDealAmount in schema fpml-loan-5-10_xsd Drilldown into issuedAmount in schema fpml-loan-5-10_xsd Drilldown into currency in schema fpml-loan-5-10_xsd Drilldown into creditAgreementDate in schema fpml-loan-5-10_xsd Drilldown into syndicationCoLeadPartyReference in schema fpml-loan-5-10_xsd Drilldown into syndicationLeadPartyReference in schema fpml-loan-5-10_xsd Drilldown into agentPartyReference in schema fpml-loan-5-10_xsd Drilldown into guarantorPartyReference in schema fpml-loan-5-10_xsd Drilldown into issuerPartyReference in schema fpml-loan-5-10_xsd Drilldown into DealRoles.model in schema fpml-loan-5-10_xsd Drilldown into description in schema fpml-asset-5-10_xsd Drilldown into instrumentId in schema fpml-asset-5-10_xsd Drilldown into id in schema fpml-asset-5-10_xsd Drilldown into Asset in schema fpml-asset-5-10_xsd Drilldown into IdentifiedAsset in schema fpml-asset-5-10_xsd Drilldown into DealIdentifier in schema fpml-loan-5-10_xsd Drilldown into DealSummary in schema fpml-loan-5-10_xsdXSD Diagram of Deal in schema fpml-loan-5-10_xsd (Financial products Markup Language (FpML®))
Collapse XSD Schema Code:
<xsd:complexType name="Deal">
    <xsd:annotation>
        <xsd:documentation xml:lang="en">A syndicated bank loan deal (credit agreement) definition.</xsd:documentation>
    </xsd:annotation>
    <xsd:complexContent>
        <xsd:extension base="DealSummary">
            <xsd:sequence>
                <xsd:group ref="DealRules.model">
                    <xsd:annotation>
                        <xsd:documentation xml:lang="en" />
                    </xsd:annotation>
                </xsd:group>
                <xsd:element ref="facilityGroup" maxOccurs="unbounded" />
            </xsd:sequence>
        </xsd:extension>
    </xsd:complexContent>
</xsd:complexType>
Collapse Child Elements:
Name Type Min Occurs Max Occurs
instrumentId nsA:instrumentId (1) unbounded
description nsA:description 0 (1)
issuerPartyReference nsA:issuerPartyReference (1) (1)
guarantorPartyReference nsA:guarantorPartyReference 0 unbounded
agentPartyReference nsA:agentPartyReference (1) (1)
syndicationLeadPartyReference nsA:syndicationLeadPartyReference (1) (1)
syndicationCoLeadPartyReference nsA:syndicationCoLeadPartyReference 0 unbounded
creditAgreementDate nsA:creditAgreementDate (1) (1)
currency nsA:currency (1) (1)
issuedAmount nsA:issuedAmount (1) (1)
currentDealAmount nsA:currentDealAmount 0 (1)
transferFee nsA:transferFee 0 (1)
proRataFacilities nsA:proRataFacilities 0 unbounded
facilityGroup nsA:facilityGroup (1) unbounded
<xs:group> nsA:DealRoles.model (1) (1)
<xs:group> nsA:DealRules.model (1) (1)
Collapse Child Attributes:
Name Type Default Value Use
id nsA:id (Optional)
Collapse Derivation Tree:
Collapse References:
nsA:deal