Definition Type: ComplexType
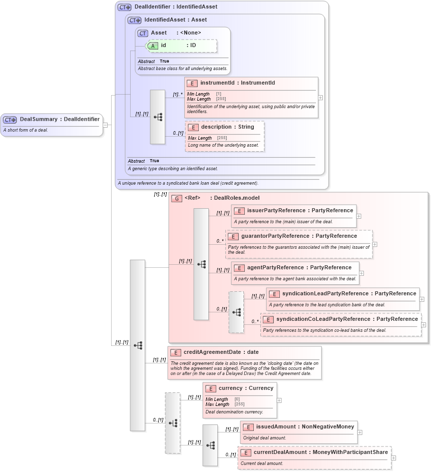
Name: DealSummary
Namespace: http://www.fpml.org/FpML-5/confirmation
Type: nsA:DealIdentifier
Containing Schema: fpml-loan-5-10.xsd
Abstract
Documentation:
A short form of a deal.
Collapse XSD Schema Diagram:
Drilldown into currentDealAmount in schema fpml-loan-5-10_xsd Drilldown into issuedAmount in schema fpml-loan-5-10_xsd Drilldown into currency in schema fpml-loan-5-10_xsd Drilldown into creditAgreementDate in schema fpml-loan-5-10_xsd Drilldown into syndicationCoLeadPartyReference in schema fpml-loan-5-10_xsd Drilldown into syndicationLeadPartyReference in schema fpml-loan-5-10_xsd Drilldown into agentPartyReference in schema fpml-loan-5-10_xsd Drilldown into guarantorPartyReference in schema fpml-loan-5-10_xsd Drilldown into issuerPartyReference in schema fpml-loan-5-10_xsd Drilldown into DealRoles.model in schema fpml-loan-5-10_xsd Drilldown into description in schema fpml-asset-5-10_xsd Drilldown into instrumentId in schema fpml-asset-5-10_xsd Drilldown into id in schema fpml-asset-5-10_xsd Drilldown into Asset in schema fpml-asset-5-10_xsd Drilldown into IdentifiedAsset in schema fpml-asset-5-10_xsd Drilldown into DealIdentifier in schema fpml-loan-5-10_xsdXSD Diagram of DealSummary in schema fpml-loan-5-10_xsd (Financial products Markup Language (FpML®))
Collapse XSD Schema Code:
<xsd:complexType name="DealSummary">
    <xsd:annotation>
        <xsd:documentation xml:lang="en">A short form of a deal.</xsd:documentation>
    </xsd:annotation>
    <xsd:complexContent>
        <xsd:extension base="DealIdentifier">
            <xsd:sequence>
                <xsd:group ref="DealRoles.model">
                    <xsd:annotation>
                        <xsd:documentation xml:lang="en" />
                    </xsd:annotation>
                </xsd:group>
                <xsd:element name="creditAgreementDate" type="xsd:date">
                    <xsd:annotation>
                        <xsd:documentation xml:lang="en">The credit agreement date is also known as the 'closing date' (the date on which the agreement was signed). Funding of the facilities occurs either on or after (in the case of a Delayed Draw) the Credit Agreement date.</xsd:documentation>
                    </xsd:annotation>
                </xsd:element>
                <xsd:choice minOccurs="0">
                    <xsd:element name="currency" type="Currency">
                        <xsd:annotation>
                            <xsd:documentation xml:lang="en">Deal denomination currency.</xsd:documentation>
                        </xsd:annotation>
                    </xsd:element>
                    <xsd:sequence>
                        <xsd:element name="issuedAmount" type="NonNegativeMoney">
                            <xsd:annotation>
                                <xsd:documentation xml:lang="en">Original deal amount.</xsd:documentation>
                            </xsd:annotation>
                        </xsd:element>
                        <xsd:element name="currentDealAmount" type="MoneyWithParticipantShare" minOccurs="0">
                            <xsd:annotation>
                                <xsd:documentation xml:lang="en">Current deal amount.</xsd:documentation>
                            </xsd:annotation>
                        </xsd:element>
                    </xsd:sequence>
                </xsd:choice>
            </xsd:sequence>
        </xsd:extension>
    </xsd:complexContent>
</xsd:complexType>
Collapse Child Elements:
Name Type Min Occurs Max Occurs
instrumentId nsA:instrumentId (1) unbounded
description nsA:description 0 (1)
issuerPartyReference nsA:issuerPartyReference (1) (1)
guarantorPartyReference nsA:guarantorPartyReference 0 unbounded
agentPartyReference nsA:agentPartyReference (1) (1)
syndicationLeadPartyReference nsA:syndicationLeadPartyReference (1) (1)
syndicationCoLeadPartyReference nsA:syndicationCoLeadPartyReference 0 unbounded
creditAgreementDate nsA:creditAgreementDate (1) (1)
currency nsA:currency (1) (1)
issuedAmount nsA:issuedAmount (1) (1)
currentDealAmount nsA:currentDealAmount 0 (1)
<xs:group> nsA:DealRoles.model (1) (1)
Collapse Child Attributes:
Name Type Default Value Use
id nsA:id (Optional)
Collapse Derivation Tree:
Collapse References:
nsA:Deal