Definition Type: Element
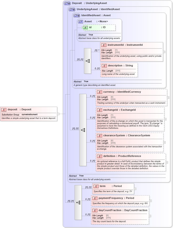
Name: deposit
Namespace: http://www.fpml.org/FpML-5/legal
Type: nsB:Deposit
Containing Schema: fpml-asset-5-10.xsd
Abstract
Documentation:
Identifies a simple underlying asset that is a term deposit.
Collapse XSD Schema Diagram:
Drilldown into dayCountFraction in schema fpml-asset-5-10_xsd1 Drilldown into paymentFrequency in schema fpml-asset-5-10_xsd1 Drilldown into term in schema fpml-asset-5-10_xsd1 Drilldown into definition in schema fpml-asset-5-10_xsd1 Drilldown into clearanceSystem in schema fpml-asset-5-10_xsd1 Drilldown into exchangeId in schema fpml-asset-5-10_xsd1 Drilldown into currency in schema fpml-asset-5-10_xsd1 Drilldown into description in schema fpml-asset-5-10_xsd1 Drilldown into instrumentId in schema fpml-asset-5-10_xsd1 Drilldown into id in schema fpml-asset-5-10_xsd1 Drilldown into Asset in schema fpml-asset-5-10_xsd1 Drilldown into IdentifiedAsset in schema fpml-asset-5-10_xsd1 Drilldown into UnderlyingAsset in schema fpml-asset-5-10_xsd1 Drilldown into Deposit in schema fpml-asset-5-10_xsd1XSD Diagram of deposit in schema fpml-asset-5-10_xsd1 (Financial products Markup Language (FpML®))
Collapse XSD Schema Code:
<xsd:element name="deposit" type="Deposit" substitutionGroup="curveInstrument">
    <xsd:annotation>
        <xsd:documentation xml:lang="en">Identifies a simple underlying asset that is a term deposit.</xsd:documentation>
    </xsd:annotation>
</xsd:element>
Collapse Child Elements:
Name Type Min Occurs Max Occurs
instrumentId nsB:instrumentId (1) unbounded
description nsB:description 0 (1)
currency nsB:currency 0 (1)
exchangeId nsB:exchangeId 0 (1)
clearanceSystem nsB:clearanceSystem 0 (1)
definition nsB:definition 0 (1)
term nsB:term (1) (1)
paymentFrequency nsB:paymentFrequency 0 (1)
dayCountFraction nsB:dayCountFraction 0 (1)
Collapse Child Attributes:
Name Type Default Value Use
id nsB:id (Optional)
Collapse Derivation Tree:
Collapse References:
nsB:curveInstrument