Definition Type: ComplexType
Name: UnderlyingAsset
Namespace: http://www.fpml.org/FpML-5/legal
Type: nsB:IdentifiedAsset
Containing Schema: fpml-asset-5-10.xsd
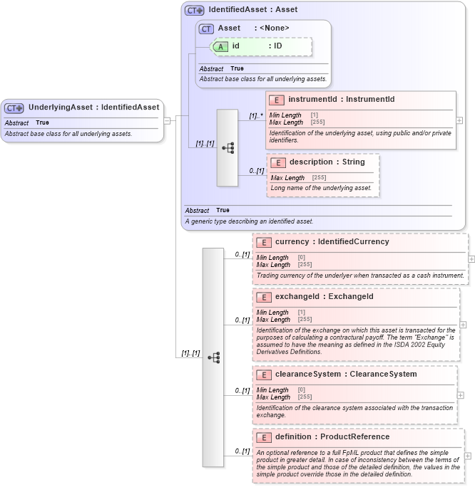
Abstract True
Documentation:
Abstract base class for all underlying assets.
Collapse XSD Schema Diagram:
Drilldown into definition in schema fpml-asset-5-10_xsd1 Drilldown into clearanceSystem in schema fpml-asset-5-10_xsd1 Drilldown into exchangeId in schema fpml-asset-5-10_xsd1 Drilldown into currency in schema fpml-asset-5-10_xsd1 Drilldown into description in schema fpml-asset-5-10_xsd1 Drilldown into instrumentId in schema fpml-asset-5-10_xsd1 Drilldown into id in schema fpml-asset-5-10_xsd1 Drilldown into Asset in schema fpml-asset-5-10_xsd1 Drilldown into IdentifiedAsset in schema fpml-asset-5-10_xsd1XSD Diagram of UnderlyingAsset in schema fpml-asset-5-10_xsd1 (Financial products Markup Language (FpML®))
Collapse XSD Schema Code:
<xsd:complexType name="UnderlyingAsset" abstract="true">
    <xsd:annotation>
        <xsd:documentation xml:lang="en">Abstract base class for all underlying assets.</xsd:documentation>
    </xsd:annotation>
    <xsd:complexContent>
        <xsd:extension base="IdentifiedAsset">
            <xsd:sequence>
                <xsd:element name="currency" type="IdentifiedCurrency" minOccurs="0">
                    <xsd:annotation>
                        <xsd:documentation xml:lang="en">Trading currency of the underlyer when transacted as a cash instrument.</xsd:documentation>
                    </xsd:annotation>
                </xsd:element>
                <xsd:element name="exchangeId" type="ExchangeId" minOccurs="0">
                    <xsd:annotation>
                        <xsd:documentation xml:lang="en">Identification of the exchange on which this asset is transacted for the purposes of calculating a contractural payoff. The term "Exchange" is assumed to have the meaning as defined in the ISDA 2002 Equity Derivatives Definitions.</xsd:documentation>
                    </xsd:annotation>
                </xsd:element>
                <xsd:element name="clearanceSystem" type="ClearanceSystem" minOccurs="0">
                    <xsd:annotation>
                        <xsd:documentation xml:lang="en">Identification of the clearance system associated with the transaction exchange.</xsd:documentation>
                    </xsd:annotation>
                </xsd:element>
                <xsd:element name="definition" type="ProductReference" minOccurs="0">
                    <xsd:annotation>
                        <xsd:documentation xml:lang="en">An optional reference to a full FpML product that defines the simple product in greater detail. In case of inconsistency between the terms of the simple product and those of the detailed definition, the values in the simple product override those in the detailed definition.</xsd:documentation>
                    </xsd:annotation>
                </xsd:element>
            </xsd:sequence>
        </xsd:extension>
    </xsd:complexContent>
</xsd:complexType>
Collapse Child Elements:
Name Type Min Occurs Max Occurs
instrumentId nsB:instrumentId (1) unbounded
description nsB:description 0 (1)
currency nsB:currency 0 (1)
exchangeId nsB:exchangeId 0 (1)
clearanceSystem nsB:clearanceSystem 0 (1)
definition nsB:definition 0 (1)
Collapse Child Attributes:
Name Type Default Value Use
id nsB:id (Optional)
Collapse Derivation Tree:
Collapse References:
nsB:Bond, nsB:Deposit, nsB:ExchangeTraded, nsB:FxRateAsset, nsB:Loan, nsB:Mortgage, nsB:MutualFund, nsB:RateIndex, nsB:SimpleCreditDefaultSwap, nsB:SimpleFra, nsB:SimpleIRSwap