Definition Type: ComplexType
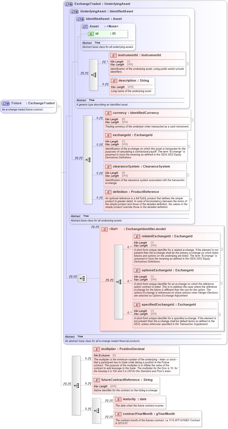
Name: Future
Namespace: http://www.fpml.org/FpML-5/legal
Type: nsB:ExchangeTraded
Containing Schema: fpml-asset-5-10.xsd
Abstract
Documentation:
An exchange traded future contract.
Collapse XSD Schema Diagram:
Drilldown into contractYearMonth in schema fpml-asset-5-10_xsd1 Drilldown into maturity in schema fpml-asset-5-10_xsd1 Drilldown into futureContractReference in schema fpml-asset-5-10_xsd1 Drilldown into multiplier in schema fpml-asset-5-10_xsd1 Drilldown into specifiedExchangeId in schema fpml-asset-5-10_xsd1 Drilldown into optionsExchangeId in schema fpml-asset-5-10_xsd1 Drilldown into relatedExchangeId in schema fpml-asset-5-10_xsd1 Drilldown into ExchangeIdentifier.model in schema fpml-asset-5-10_xsd1 Drilldown into definition in schema fpml-asset-5-10_xsd1 Drilldown into clearanceSystem in schema fpml-asset-5-10_xsd1 Drilldown into exchangeId in schema fpml-asset-5-10_xsd1 Drilldown into currency in schema fpml-asset-5-10_xsd1 Drilldown into description in schema fpml-asset-5-10_xsd1 Drilldown into instrumentId in schema fpml-asset-5-10_xsd1 Drilldown into id in schema fpml-asset-5-10_xsd1 Drilldown into Asset in schema fpml-asset-5-10_xsd1 Drilldown into IdentifiedAsset in schema fpml-asset-5-10_xsd1 Drilldown into UnderlyingAsset in schema fpml-asset-5-10_xsd1 Drilldown into ExchangeTraded in schema fpml-asset-5-10_xsd1XSD Diagram of Future in schema fpml-asset-5-10_xsd1 (Financial products Markup Language (FpML®))
Collapse XSD Schema Code:
<xsd:complexType name="Future">
    <xsd:annotation>
        <xsd:documentation xml:lang="en">An exchange traded future contract.</xsd:documentation>
    </xsd:annotation>
    <xsd:complexContent>
        <xsd:extension base="ExchangeTraded">
            <xsd:sequence>
                <xsd:element name="multiplier" type="PositiveDecimal" minOccurs="0">
                    <xsd:annotation>
                        <xsd:documentation xml:lang="en">The multiplier is the minimum number of the underlying - index or stock - that a participant has to trade while taking a position in the Future contract. The purpose of the multiplier is to inflate the value of the contract to add leverage to the trade. The multiplier for the Dow is 10, for the Nasdaq it is 100 and it is 250 for the Standard and Poor's index.</xsd:documentation>
                    </xsd:annotation>
                </xsd:element>
                <xsd:element name="futureContractReference" type="String" minOccurs="0">
                    <xsd:annotation>
                        <xsd:documentation xml:lang="en">Native identifier for the contract on the listing exchange.</xsd:documentation>
                    </xsd:annotation>
                </xsd:element>
                <xsd:choice minOccurs="0">
                    <xsd:element name="maturity" type="xsd:date">
                        <xsd:annotation>
                            <xsd:documentation xml:lang="en">The date when the future contract expires.</xsd:documentation>
                        </xsd:annotation>
                    </xsd:element>
                    <xsd:element name="contractYearMonth" type="xsd:gYearMonth">
                        <xsd:annotation>
                            <xsd:documentation xml:lang="en">The contract month of the futures contract. i.e. F13 WTI NYMEX Contract is 2013-01.</xsd:documentation>
                        </xsd:annotation>
                    </xsd:element>
                </xsd:choice>
            </xsd:sequence>
        </xsd:extension>
    </xsd:complexContent>
</xsd:complexType>
Collapse Child Elements:
Name Type Min Occurs Max Occurs
instrumentId nsB:instrumentId (1) unbounded
description nsB:description 0 (1)
currency nsB:currency 0 (1)
exchangeId nsB:exchangeId 0 (1)
clearanceSystem nsB:clearanceSystem 0 (1)
definition nsB:definition 0 (1)
relatedExchangeId nsB:relatedExchangeId 0 unbounded
optionsExchangeId nsB:optionsExchangeId 0 unbounded
specifiedExchangeId nsB:specifiedExchangeId 0 unbounded
multiplier nsB:multiplier 0 (1)
futureContractReference nsB:futureContractReference 0 (1)
maturity nsB:maturity (1) (1)
contractYearMonth nsB:contractYearMonth (1) (1)
<xs:group> nsB:ExchangeIdentifier.model (1) (1)
Collapse Child Attributes:
Name Type Default Value Use
id nsB:id (Optional)
Collapse Derivation Tree:
Collapse References:
nsB:future