Definition Type: ComplexType
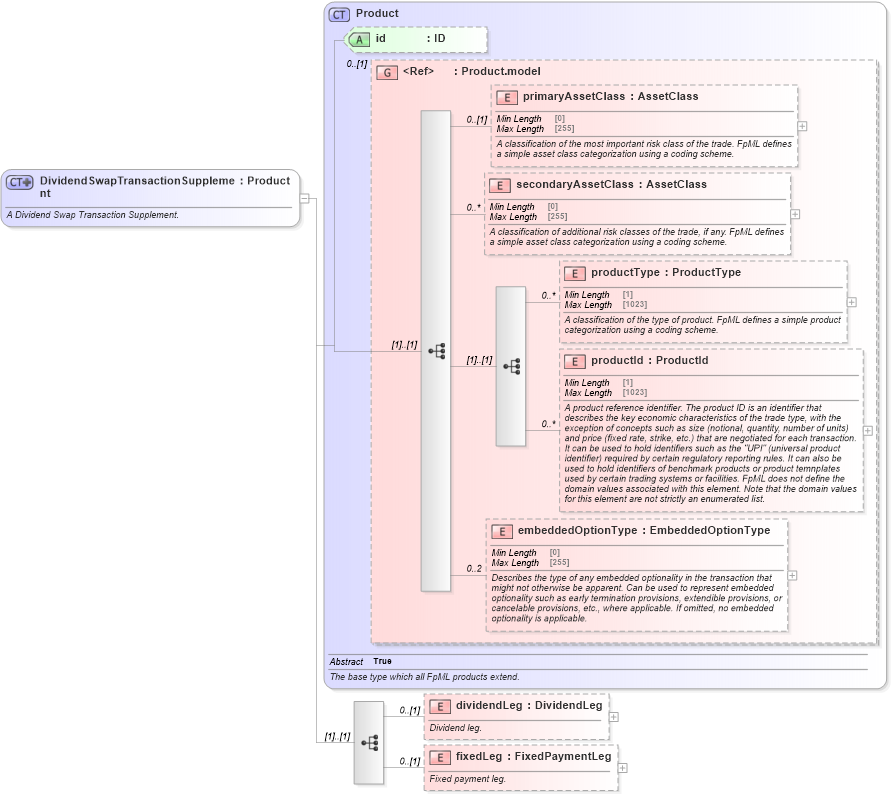
Name: DividendSwapTransactionSupplement
Namespace: http://www.fpml.org/FpML-5/transparency
Type: nsF:Product
Containing Schema: fpml-dividend-swaps-5-10.xsd
Abstract
Documentation:
A Dividend Swap Transaction Supplement.
Collapse XSD Schema Diagram:
Drilldown into fixedLeg in schema fpml-dividend-swaps-5-10_xsd3 Drilldown into dividendLeg in schema fpml-dividend-swaps-5-10_xsd3 Drilldown into embeddedOptionType in schema fpml-shared-5-10_xsd5 Drilldown into productId in schema fpml-shared-5-10_xsd5 Drilldown into productType in schema fpml-shared-5-10_xsd5 Drilldown into secondaryAssetClass in schema fpml-shared-5-10_xsd5 Drilldown into primaryAssetClass in schema fpml-shared-5-10_xsd5 Drilldown into Product.model in schema fpml-shared-5-10_xsd5 Drilldown into id in schema fpml-shared-5-10_xsd5 Drilldown into Product in schema fpml-shared-5-10_xsd5XSD Diagram of DividendSwapTransactionSupplement in schema fpml-dividend-swaps-5-10_xsd3 (Financial products Markup Language (FpML®))
Collapse XSD Schema Code:
<xsd:complexType name="DividendSwapTransactionSupplement">
    <xsd:annotation>
        <xsd:documentation xml:lang="en">A Dividend Swap Transaction Supplement.</xsd:documentation>
    </xsd:annotation>
    <xsd:complexContent>
        <xsd:extension base="Product">
            <xsd:sequence>
                <xsd:element name="dividendLeg" type="DividendLeg" minOccurs="0">
                    <xsd:annotation>
                        <xsd:documentation xml:lang="en">Dividend leg.</xsd:documentation>
                    </xsd:annotation>
                </xsd:element>
                <xsd:element name="fixedLeg" type="FixedPaymentLeg" minOccurs="0">
                    <xsd:annotation>
                        <xsd:documentation xml:lang="en">Fixed payment leg.</xsd:documentation>
                    </xsd:annotation>
                </xsd:element>
            </xsd:sequence>
        </xsd:extension>
    </xsd:complexContent>
</xsd:complexType>
Collapse Child Elements:
Name Type Min Occurs Max Occurs
primaryAssetClass nsF:primaryAssetClass 0 (1)
secondaryAssetClass nsF:secondaryAssetClass 0 unbounded
productType nsF:productType 0 unbounded
productId nsF:productId 0 unbounded
embeddedOptionType nsF:embeddedOptionType 0 2
dividendLeg nsF:dividendLeg 0 (1)
fixedLeg nsF:fixedLeg 0 (1)
Collapse Child Attributes:
Name Type Default Value Use
id nsF:id (Optional)
Collapse Derivation Tree:
Collapse References:
nsF:dividendSwapTransactionSupplementnsF:dividendSwapTransactionSupplement,