Definition Type: ComplexType
Name: Product
Namespace: http://www.fpml.org/FpML-5/transparency
Containing Schema: fpml-shared-5-10.xsd
Abstract True
Documentation:
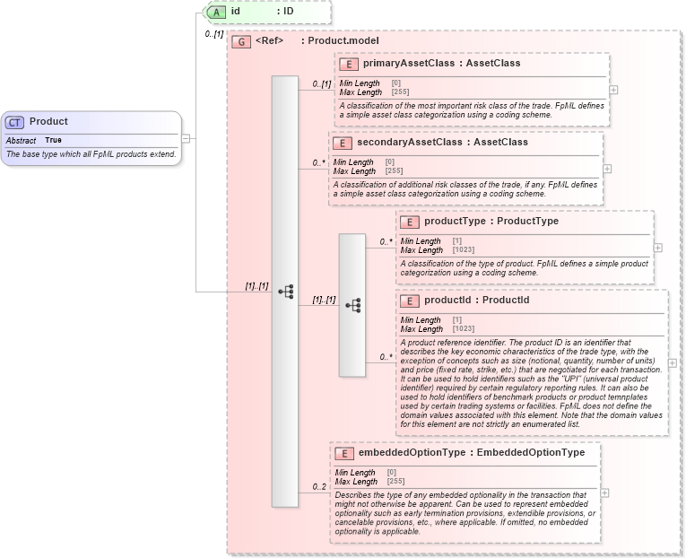
The base type which all FpML products extend.
Collapse XSD Schema Diagram:
Drilldown into embeddedOptionType in schema fpml-shared-5-10_xsd5 Drilldown into productId in schema fpml-shared-5-10_xsd5 Drilldown into productType in schema fpml-shared-5-10_xsd5 Drilldown into secondaryAssetClass in schema fpml-shared-5-10_xsd5 Drilldown into primaryAssetClass in schema fpml-shared-5-10_xsd5 Drilldown into Product.model in schema fpml-shared-5-10_xsd5 Drilldown into id in schema fpml-shared-5-10_xsd5XSD Diagram of Product in schema fpml-shared-5-10_xsd5 (Financial products Markup Language (FpML®))
Collapse XSD Schema Code:
<xsd:complexType name="Product" abstract="true">
    <xsd:annotation>
        <xsd:documentation xml:lang="en">The base type which all FpML products extend.</xsd:documentation>
    </xsd:annotation>
    <xsd:group ref="Product.model" minOccurs="0" />
    <xsd:attribute name="id" type="xsd:ID" />
</xsd:complexType>
Collapse Child Elements:
Name Type Min Occurs Max Occurs
primaryAssetClass nsF:primaryAssetClass 0 (1)
secondaryAssetClass nsF:secondaryAssetClass 0 unbounded
productType nsF:productType 0 unbounded
productId nsF:productId 0 unbounded
embeddedOptionType nsF:embeddedOptionType 0 2
Collapse Child Attributes:
Name Type Default Value Use
id nsF:id (Optional)
Collapse Derivation Tree:
Collapse References:
nsF:CapFloor, nsF:CommodityForward, nsF:CommodityOption, nsF:CommodityPerformanceSwapBase, nsF:CommoditySwap, nsF:CommoditySwaption, nsF:CreditDefaultSwap, nsF:DividendSwapTransactionSupplement, nsF:EquityDerivativeBase, nsF:Fra, nsF:FxAccrualForward, nsF:FxFlexibleForward, nsF:FxForwardVolatilityAgreement, nsF:FxPerformanceSwap, nsF:FxRangeAccrual, nsF:FxSingleLeg, nsF:FxSwap, nsF:FxTargetKnockoutForward, nsF:GenericProduct, nsF:NettedSwapBase, nsF:Option, nsF:product, nsF:ReturnSwapBase, nsF:StandardProduct, nsF:Swap, nsF:Swaption, nsF:VarianceSwapTransactionSupplement, nsF:VolatilitySwapTransactionSupplement