Definition Type: ComplexType
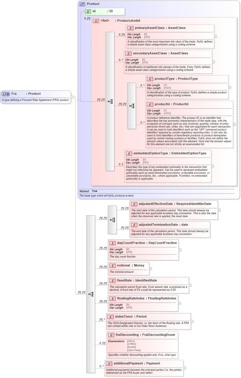
Name: Fra
Namespace: http://www.fpml.org/FpML-5/transparency
Type: nsF:Product
Containing Schema: fpml-ird-5-10.xsd
Abstract
Documentation:
A type defining a Forward Rate Agreement (FRA) product.
Collapse XSD Schema Diagram:
Drilldown into additionalPayment in schema fpml-ird-5-10_xsd4 Drilldown into fraDiscounting in schema fpml-ird-5-10_xsd4 Drilldown into indexTenor in schema fpml-ird-5-10_xsd4 Drilldown into floatingRateIndex in schema fpml-ird-5-10_xsd4 Drilldown into fixedRate in schema fpml-ird-5-10_xsd4 Drilldown into notional in schema fpml-ird-5-10_xsd4 Drilldown into dayCountFraction in schema fpml-ird-5-10_xsd4 Drilldown into adjustedTerminationDate in schema fpml-ird-5-10_xsd4 Drilldown into adjustedEffectiveDate in schema fpml-ird-5-10_xsd4 Drilldown into embeddedOptionType in schema fpml-shared-5-10_xsd5 Drilldown into productId in schema fpml-shared-5-10_xsd5 Drilldown into productType in schema fpml-shared-5-10_xsd5 Drilldown into secondaryAssetClass in schema fpml-shared-5-10_xsd5 Drilldown into primaryAssetClass in schema fpml-shared-5-10_xsd5 Drilldown into Product.model in schema fpml-shared-5-10_xsd5 Drilldown into id in schema fpml-shared-5-10_xsd5 Drilldown into Product in schema fpml-shared-5-10_xsd5XSD Diagram of Fra in schema fpml-ird-5-10_xsd4 (Financial products Markup Language (FpML®))
Collapse XSD Schema Code:
<xsd:complexType name="Fra">
    <xsd:annotation>
        <xsd:documentation xml:lang="en">A type defining a Forward Rate Agreement (FRA) product.</xsd:documentation>
    </xsd:annotation>
    <xsd:complexContent>
        <xsd:extension base="Product">
            <xsd:sequence>
                <xsd:sequence>
                    <xsd:element name="adjustedEffectiveDate" type="RequiredIdentifierDate">
                        <xsd:annotation>
                            <xsd:documentation xml:lang="en">The start date of the calculation period. This date should already be adjusted for any applicable business day convention. This is also the date when the observed rate is applied, the reset date.</xsd:documentation>
                        </xsd:annotation>
                    </xsd:element>
                    <xsd:element name="adjustedTerminationDate" type="xsd:date">
                        <xsd:annotation>
                            <xsd:documentation xml:lang="en">The end date of the calculation period. This date should already be adjusted for any applicable business day convention.</xsd:documentation>
                        </xsd:annotation>
                    </xsd:element>
                </xsd:sequence>
                <xsd:element name="dayCountFraction" type="DayCountFraction">
                    <xsd:annotation>
                        <xsd:documentation xml:lang="en">The day count fraction.</xsd:documentation>
                    </xsd:annotation>
                </xsd:element>
                <xsd:element name="notional" type="Money">
                    <xsd:annotation>
                        <xsd:documentation xml:lang="en">The notional amount.</xsd:documentation>
                    </xsd:annotation>
                </xsd:element>
                <xsd:element name="fixedRate" type="IdentifiedRate">
                    <xsd:annotation>
                        <xsd:documentation xml:lang="en">The calculation period fixed rate. A per annum rate, expressed as a decimal. A fixed rate of 5% would be represented as 0.05.</xsd:documentation>
                    </xsd:annotation>
                </xsd:element>
                <xsd:element name="floatingRateIndex" type="FloatingRateIndex" />
                <xsd:element name="indexTenor" type="Period" maxOccurs="unbounded">
                    <xsd:annotation>
                        <xsd:documentation xml:lang="en">The ISDA Designated Maturity, i.e. the tenor of the floating rate. A FRA can contain either one or two indexTenor instances.</xsd:documentation>
                    </xsd:annotation>
                </xsd:element>
                <xsd:element name="fraDiscounting" type="FraDiscountingEnum" minOccurs="0">
                    <xsd:annotation>
                        <xsd:documentation xml:lang="en">Specifies whether discounting applies and, if so, what type.</xsd:documentation>
                    </xsd:annotation>
                </xsd:element>
                <xsd:element name="additionalPayment" type="Payment" minOccurs="0" maxOccurs="unbounded">
                    <xsd:annotation>
                        <xsd:documentation xml:lang="en">Additional payments between the principal parties (i.e. the parties referenced as the FRA buyer and seller).</xsd:documentation>
                    </xsd:annotation>
                </xsd:element>
            </xsd:sequence>
        </xsd:extension>
    </xsd:complexContent>
</xsd:complexType>
Collapse Child Elements:
Name Type Min Occurs Max Occurs
primaryAssetClass nsF:primaryAssetClass 0 (1)
secondaryAssetClass nsF:secondaryAssetClass 0 unbounded
productType nsF:productType 0 unbounded
productId nsF:productId 0 unbounded
embeddedOptionType nsF:embeddedOptionType 0 2
adjustedEffectiveDate nsF:adjustedEffectiveDate (1) (1)
adjustedTerminationDate nsF:adjustedTerminationDate (1) (1)
dayCountFraction nsF:dayCountFraction (1) (1)
notional nsF:notional (1) (1)
fixedRate nsF:fixedRate (1) (1)
floatingRateIndex nsF:floatingRateIndex (1) (1)
indexTenor nsF:indexTenor (1) unbounded
fraDiscounting nsF:fraDiscounting 0 (1)
additionalPayment nsF:additionalPayment 0 unbounded
Collapse Child Attributes:
Name Type Default Value Use
id nsF:id (Optional)
Collapse Derivation Tree:
Collapse References:
nsF:fra