Definition Type: ComplexType
Name: CommodityDigitalOption
Namespace: http://www.fpml.org/FpML-5/transparency
Type: nsF:Option
Containing Schema: fpml-com-5-10.xsd
Abstract
Documentation:
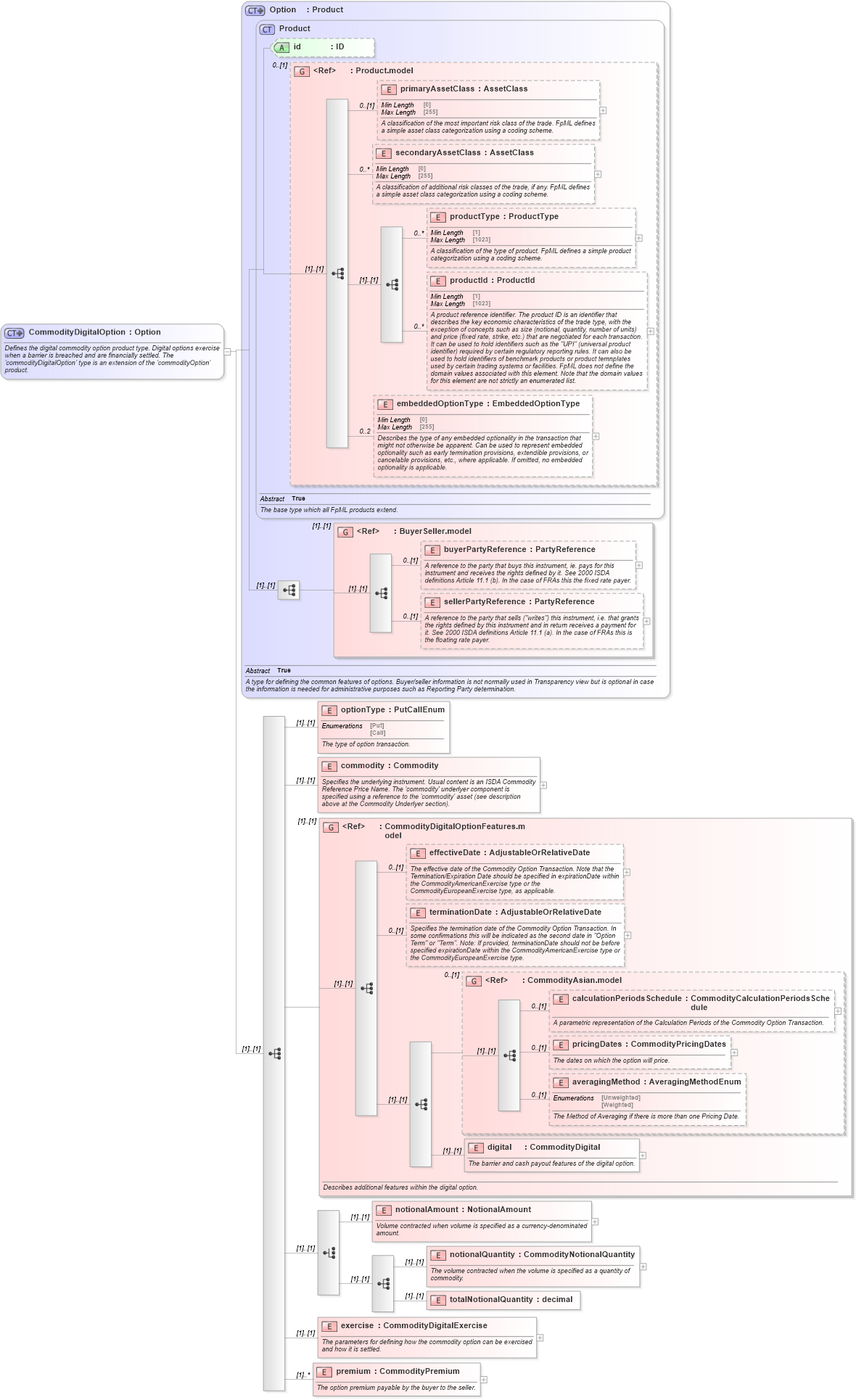
Defines the digital commodity option product type. Digital options exercise when a barrier is breached and are financially settled. The 'commodityDigitalOption' type is an extension of the 'commodityOption' product.
Collapse XSD Schema Diagram:
Drilldown into premium in schema fpml-com-5-10_xsd3 Drilldown into exercise in schema fpml-com-5-10_xsd3 Drilldown into totalNotionalQuantity in schema fpml-com-5-10_xsd3 Drilldown into notionalQuantity in schema fpml-com-5-10_xsd3 Drilldown into notionalAmount in schema fpml-com-5-10_xsd3 Drilldown into digital in schema fpml-com-5-10_xsd3 Drilldown into averagingMethod in schema fpml-com-5-10_xsd3 Drilldown into pricingDates in schema fpml-com-5-10_xsd3 Drilldown into calculationPeriodsSchedule in schema fpml-com-5-10_xsd3 Drilldown into CommodityAsian.model in schema fpml-com-5-10_xsd3 Drilldown into terminationDate in schema fpml-com-5-10_xsd3 Drilldown into effectiveDate in schema fpml-com-5-10_xsd3 Drilldown into CommodityDigitalOptionFeatures.model in schema fpml-com-5-10_xsd3 Drilldown into commodity in schema fpml-com-5-10_xsd3 Drilldown into optionType in schema fpml-com-5-10_xsd3 Drilldown into sellerPartyReference in schema fpml-shared-5-10_xsd5 Drilldown into buyerPartyReference in schema fpml-shared-5-10_xsd5 Drilldown into BuyerSeller.model in schema fpml-shared-5-10_xsd5 Drilldown into embeddedOptionType in schema fpml-shared-5-10_xsd5 Drilldown into productId in schema fpml-shared-5-10_xsd5 Drilldown into productType in schema fpml-shared-5-10_xsd5 Drilldown into secondaryAssetClass in schema fpml-shared-5-10_xsd5 Drilldown into primaryAssetClass in schema fpml-shared-5-10_xsd5 Drilldown into Product.model in schema fpml-shared-5-10_xsd5 Drilldown into id in schema fpml-shared-5-10_xsd5 Drilldown into Product in schema fpml-shared-5-10_xsd5 Drilldown into Option in schema fpml-option-shared-5-10_xsd4XSD Diagram of CommodityDigitalOption in schema fpml-com-5-10_xsd3 (Financial products Markup Language (FpML®))
Collapse XSD Schema Code:
<xsd:complexType name="CommodityDigitalOption">
    <xsd:annotation>
        <xsd:documentation xml:lang="en">Defines the digital commodity option product type. Digital options exercise when a barrier is breached and are financially settled. The 'commodityDigitalOption' type is an extension of the 'commodityOption' product.</xsd:documentation>
    </xsd:annotation>
    <xsd:complexContent>
        <xsd:extension base="Option">
            <xsd:sequence>
                <xsd:element name="optionType" type="PutCallEnum">
                    <xsd:annotation>
                        <xsd:documentation xml:lang="en">The type of option transaction.</xsd:documentation>
                    </xsd:annotation>
                </xsd:element>
                <xsd:element name="commodity" type="Commodity">
                    <xsd:annotation>
                        <xsd:documentation xml:lang="en">Specifies the underlying instrument. Usual content is an ISDA Commodity Reference Price Name. The 'commodity' underlyer component is specified using a reference to the 'commodity' asset (see description above at the Commodity Underlyer section).</xsd:documentation>
                    </xsd:annotation>
                </xsd:element>
                <xsd:group ref="CommodityDigitalOptionFeatures.model">
                    <xsd:annotation>
                        <xsd:documentation xml:lang="en">Describes additional features within the digital option.</xsd:documentation>
                    </xsd:annotation>
                </xsd:group>
                <xsd:choice>
                    <xsd:element name="notionalAmount" type="NotionalAmount">
                        <xsd:annotation>
                            <xsd:documentation xml:lang="en">Volume contracted when volume is specified as a currency-denominated amount.</xsd:documentation>
                        </xsd:annotation>
                    </xsd:element>
                    <xsd:sequence>
                        <xsd:element name="notionalQuantity" type="CommodityNotionalQuantity">
                            <xsd:annotation>
                                <xsd:documentation xml:lang="en">The volume contracted when the volume is specified as a quantity of commodity.</xsd:documentation>
                            </xsd:annotation>
                        </xsd:element>
                        <xsd:element name="totalNotionalQuantity" type="xsd:decimal" />
                    </xsd:sequence>
                </xsd:choice>
                <xsd:element name="exercise" type="CommodityDigitalExercise">
                    <xsd:annotation>
                        <xsd:documentation xml:lang="en">The parameters for defining how the commodity option can be exercised and how it is settled.</xsd:documentation>
                    </xsd:annotation>
                </xsd:element>
                <xsd:element name="premium" type="CommodityPremium" maxOccurs="unbounded">
                    <xsd:annotation>
                        <xsd:documentation xml:lang="en">The option premium payable by the buyer to the seller.</xsd:documentation>
                    </xsd:annotation>
                </xsd:element>
            </xsd:sequence>
        </xsd:extension>
    </xsd:complexContent>
</xsd:complexType>
Collapse Child Elements:
Name Type Min Occurs Max Occurs
primaryAssetClass nsF:primaryAssetClass 0 (1)
secondaryAssetClass nsF:secondaryAssetClass 0 unbounded
productType nsF:productType 0 unbounded
productId nsF:productId 0 unbounded
embeddedOptionType nsF:embeddedOptionType 0 2
buyerPartyReference nsF:buyerPartyReference 0 (1)
sellerPartyReference nsF:sellerPartyReference 0 (1)
optionType nsF:optionType (1) (1)
commodity nsF:commodity (1) (1)
effectiveDate nsF:effectiveDate 0 (1)
terminationDate nsF:terminationDate 0 (1)
calculationPeriodsSchedule nsF:calculationPeriodsSchedule 0 (1)
pricingDates nsF:pricingDates 0 (1)
averagingMethod nsF:averagingMethod 0 (1)
digital nsF:digital (1) (1)
notionalAmount nsF:notionalAmount (1) (1)
notionalQuantity nsF:notionalQuantity (1) (1)
totalNotionalQuantity nsF:totalNotionalQuantity (1) (1)
exercise nsF:exercise (1) (1)
premium nsF:premium (1) unbounded
<xs:group> nsF:BuyerSeller.model (1) (1)
<xs:group> nsF:CommodityDigitalOptionFeatures.model (1) (1)
<xs:group> nsF:CommodityAsian.model 0 (1)
Collapse Child Attributes:
Name Type Default Value Use
id nsF:id (Optional)
Collapse Derivation Tree:
Collapse References:
nsF:commodityDigitalOption