Definition Type: Element
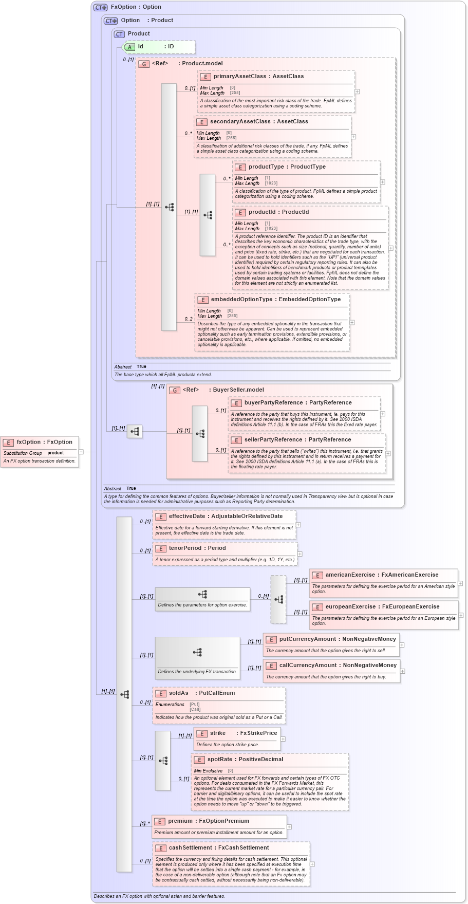
Name: fxOption
Namespace: http://www.fpml.org/FpML-5/transparency
Type: nsF:FxOption
Containing Schema: fpml-fx-5-10.xsd
Abstract
Documentation:
An FX option transaction definition.
Collapse XSD Schema Diagram:
Drilldown into cashSettlement in schema fpml-fx-5-10_xsd4 Drilldown into premium in schema fpml-fx-5-10_xsd4 Drilldown into spotRate in schema fpml-fx-5-10_xsd4 Drilldown into strike in schema fpml-fx-5-10_xsd4 Drilldown into soldAs in schema fpml-fx-5-10_xsd4 Drilldown into callCurrencyAmount in schema fpml-fx-5-10_xsd4 Drilldown into putCurrencyAmount in schema fpml-fx-5-10_xsd4 Drilldown into europeanExercise in schema fpml-fx-5-10_xsd4 Drilldown into americanExercise in schema fpml-fx-5-10_xsd4 Drilldown into tenorPeriod in schema fpml-fx-5-10_xsd4 Drilldown into effectiveDate in schema fpml-fx-5-10_xsd4 Drilldown into sellerPartyReference in schema fpml-shared-5-10_xsd5 Drilldown into buyerPartyReference in schema fpml-shared-5-10_xsd5 Drilldown into BuyerSeller.model in schema fpml-shared-5-10_xsd5 Drilldown into embeddedOptionType in schema fpml-shared-5-10_xsd5 Drilldown into productId in schema fpml-shared-5-10_xsd5 Drilldown into productType in schema fpml-shared-5-10_xsd5 Drilldown into secondaryAssetClass in schema fpml-shared-5-10_xsd5 Drilldown into primaryAssetClass in schema fpml-shared-5-10_xsd5 Drilldown into Product.model in schema fpml-shared-5-10_xsd5 Drilldown into id in schema fpml-shared-5-10_xsd5 Drilldown into Product in schema fpml-shared-5-10_xsd5 Drilldown into Option in schema fpml-option-shared-5-10_xsd4 Drilldown into FxOption in schema fpml-fx-5-10_xsd4XSD Diagram of fxOption in schema fpml-fx-5-10_xsd4 (Financial products Markup Language (FpML®))
Collapse XSD Schema Code:
<xsd:element name="fxOption" type="FxOption" substitutionGroup="product">
    <xsd:annotation>
        <xsd:documentation xml:lang="en">An FX option transaction definition.</xsd:documentation>
    </xsd:annotation>
</xsd:element>
Collapse Child Elements:
Name Type Min Occurs Max Occurs
primaryAssetClass nsF:primaryAssetClass 0 (1)
secondaryAssetClass nsF:secondaryAssetClass 0 unbounded
productType nsF:productType 0 unbounded
productId nsF:productId 0 unbounded
embeddedOptionType nsF:embeddedOptionType 0 2
buyerPartyReference nsF:buyerPartyReference 0 (1)
sellerPartyReference nsF:sellerPartyReference 0 (1)
effectiveDate nsF:effectiveDate 0 (1)
tenorPeriod nsF:tenorPeriod 0 (1)
americanExercise nsF:americanExercise (1) (1)
europeanExercise nsF:europeanExercise (1) (1)
putCurrencyAmount nsF:putCurrencyAmount (1) (1)
callCurrencyAmount nsF:callCurrencyAmount (1) (1)
soldAs nsF:soldAs 0 (1)
strike nsF:strike (1) (1)
spotRate nsF:spotRate 0 (1)
premium nsF:premium (1) unbounded
cashSettlement nsF:cashSettlement 0 (1)
<xs:group> nsF:BuyerSeller.model (1) (1)
Collapse Child Attributes:
Name Type Default Value Use
id nsF:id (Optional)
Collapse Derivation Tree:
Collapse References:
nsF:product