Definition Type: ComplexType
Name: ExerciseFeeSchedule
Namespace: http://www.fpml.org/FpML-5/recordkeeping
Containing Schema: fpml-shared-5-10.xsd
Abstract
Documentation:
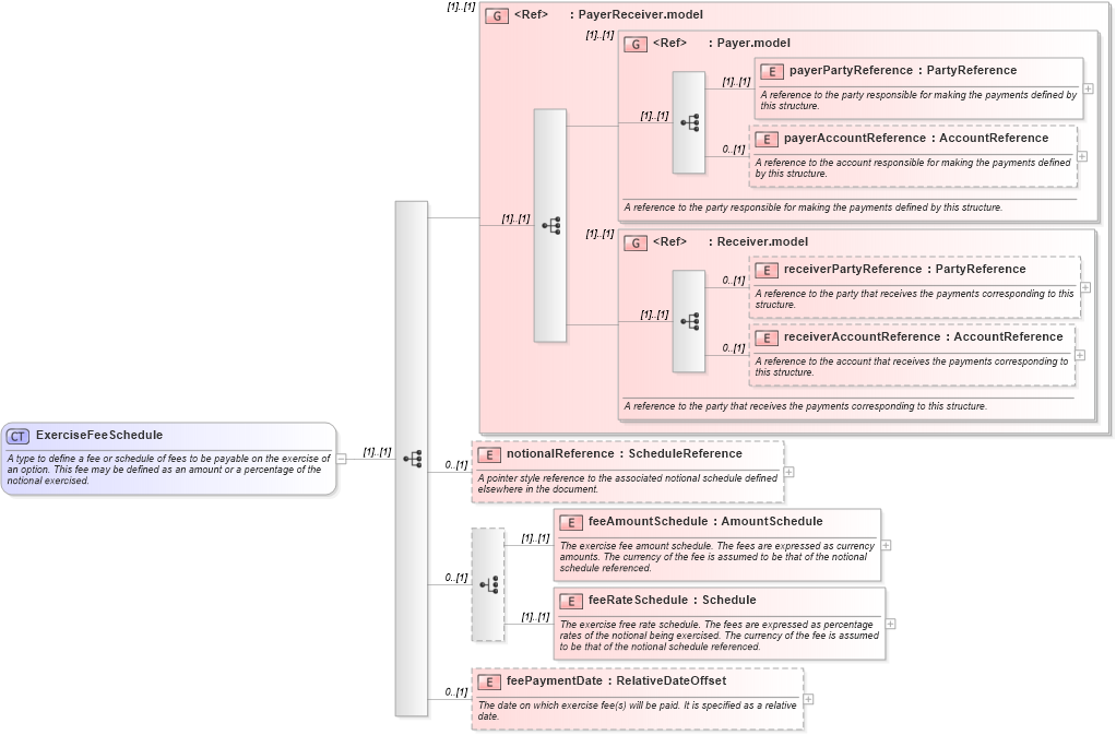
A type to define a fee or schedule of fees to be payable on the exercise of an option. This fee may be defined as an amount or a percentage of the notional exercised.
Collapse XSD Schema Diagram:
Drilldown into feePaymentDate in schema fpml-shared-5-10_xsd3 Drilldown into feeRateSchedule in schema fpml-shared-5-10_xsd3 Drilldown into feeAmountSchedule in schema fpml-shared-5-10_xsd3 Drilldown into notionalReference in schema fpml-shared-5-10_xsd3 Drilldown into receiverAccountReference in schema fpml-shared-5-10_xsd3 Drilldown into receiverPartyReference in schema fpml-shared-5-10_xsd3 Drilldown into Receiver.model in schema fpml-shared-5-10_xsd3 Drilldown into payerAccountReference in schema fpml-shared-5-10_xsd3 Drilldown into payerPartyReference in schema fpml-shared-5-10_xsd3 Drilldown into Payer.model in schema fpml-shared-5-10_xsd3 Drilldown into PayerReceiver.model in schema fpml-shared-5-10_xsd3XSD Diagram of ExerciseFeeSchedule in schema fpml-shared-5-10_xsd3 (Financial products Markup Language (FpML®))
Collapse XSD Schema Code:
<xsd:complexType name="ExerciseFeeSchedule">
    <xsd:annotation>
        <xsd:documentation xml:lang="en">A type to define a fee or schedule of fees to be payable on the exercise of an option. This fee may be defined as an amount or a percentage of the notional exercised.</xsd:documentation>
    </xsd:annotation>
    <xsd:sequence>
        <xsd:group ref="PayerReceiver.model" />
        <xsd:element name="notionalReference" type="ScheduleReference" minOccurs="0">
            <xsd:annotation>
                <xsd:documentation xml:lang="en">A pointer style reference to the associated notional schedule defined elsewhere in the document.</xsd:documentation>
            </xsd:annotation>
        </xsd:element>
        <xsd:choice minOccurs="0">
            <xsd:element name="feeAmountSchedule" type="AmountSchedule">
                <xsd:annotation>
                    <xsd:documentation xml:lang="en">The exercise fee amount schedule. The fees are expressed as currency amounts. The currency of the fee is assumed to be that of the notional schedule referenced.</xsd:documentation>
                </xsd:annotation>
            </xsd:element>
            <xsd:element name="feeRateSchedule" type="Schedule">
                <xsd:annotation>
                    <xsd:documentation xml:lang="en">The exercise free rate schedule. The fees are expressed as percentage rates of the notional being exercised. The currency of the fee is assumed to be that of the notional schedule referenced.</xsd:documentation>
                </xsd:annotation>
            </xsd:element>
        </xsd:choice>
        <xsd:element name="feePaymentDate" type="RelativeDateOffset" minOccurs="0">
            <xsd:annotation>
                <xsd:documentation xml:lang="en">The date on which exercise fee(s) will be paid. It is specified as a relative date.</xsd:documentation>
            </xsd:annotation>
        </xsd:element>
    </xsd:sequence>
</xsd:complexType>
Collapse Child Elements:
Name Type Min Occurs Max Occurs
payerPartyReference nsD:payerPartyReference (1) (1)
payerAccountReference nsD:payerAccountReference 0 (1)
receiverPartyReference nsD:receiverPartyReference 0 (1)
receiverAccountReference nsD:receiverAccountReference 0 (1)
notionalReference nsD:notionalReference 0 (1)
feeAmountSchedule nsD:feeAmountSchedule (1) (1)
feeRateSchedule nsD:feeRateSchedule (1) (1)
feePaymentDate nsD:feePaymentDate 0 (1)
<xs:group> nsD:PayerReceiver.model (1) (1)
<xs:group> nsD:Payer.model (1) (1)
<xs:group> nsD:Receiver.model (1) (1)
Collapse Derivation Tree:
Collapse References:
nsD:exerciseFeeSchedulensD:exerciseFeeSchedule,