Definition Type: Element
Name: farLeg
Namespace: http://www.fpml.org/FpML-5/confirmation
Type: nsA:RepoFarLeg
Containing Schema: fpml-repo-5-10.xsd
MinOccurs 0
MaxOccurs (1)
Abstract
Documentation:
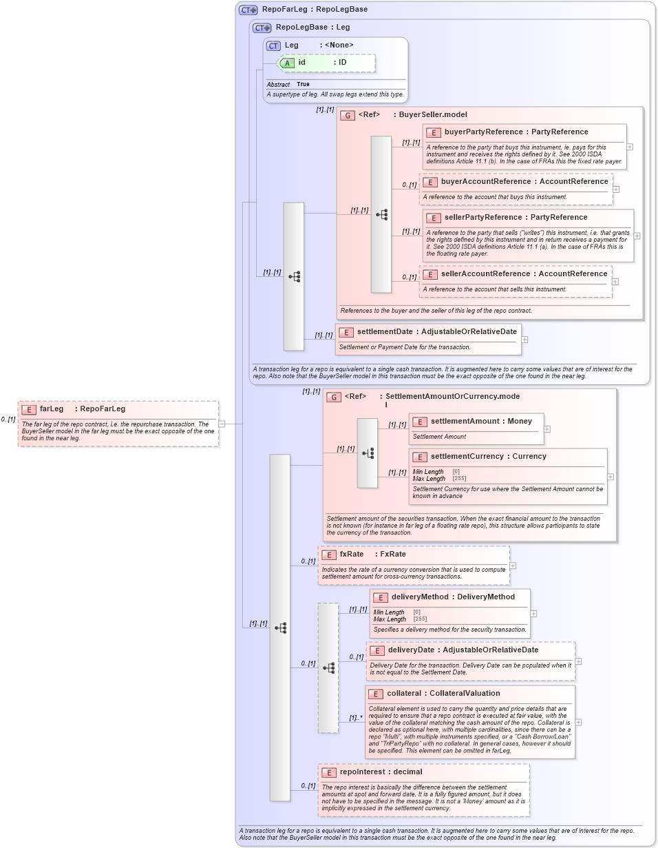
The far leg of the repo contract, i.e. the repurchase transaction. The BuyerSeller model in the far leg must be the exact opposite of the one found in the near leg.
Collapse XSD Schema Diagram:
Drilldown into repoInterest in schema fpml-repo-5-10_xsd Drilldown into collateral in schema fpml-repo-5-10_xsd Drilldown into deliveryDate in schema fpml-repo-5-10_xsd Drilldown into deliveryMethod in schema fpml-repo-5-10_xsd Drilldown into fxRate in schema fpml-repo-5-10_xsd Drilldown into settlementCurrency in schema fpml-shared-5-10_xsd Drilldown into settlementAmount in schema fpml-shared-5-10_xsd Drilldown into SettlementAmountOrCurrency.model in schema fpml-shared-5-10_xsd Drilldown into settlementDate in schema fpml-repo-5-10_xsd Drilldown into sellerAccountReference in schema fpml-shared-5-10_xsd Drilldown into sellerPartyReference in schema fpml-shared-5-10_xsd Drilldown into buyerAccountReference in schema fpml-shared-5-10_xsd Drilldown into buyerPartyReference in schema fpml-shared-5-10_xsd Drilldown into BuyerSeller.model in schema fpml-shared-5-10_xsd Drilldown into id in schema fpml-shared-5-10_xsd Drilldown into Leg in schema fpml-shared-5-10_xsd Drilldown into RepoLegBase in schema fpml-repo-5-10_xsd Drilldown into RepoFarLeg in schema fpml-repo-5-10_xsdXSD Diagram of farLeg in schema fpml-repo-5-10_xsd (Financial products Markup Language (FpML®))
Collapse XSD Schema Code:
<xsd:element name="farLeg" type="RepoFarLeg" minOccurs="0">
    <xsd:annotation>
        <xsd:documentation xml:lang="en">The far leg of the repo contract, i.e. the repurchase transaction. The BuyerSeller model in the far leg must be the exact opposite of the one found in the near leg.</xsd:documentation>
    </xsd:annotation>
</xsd:element>
Collapse Child Elements:
Name Type Min Occurs Max Occurs
buyerPartyReference nsA:buyerPartyReference (1) (1)
buyerAccountReference nsA:buyerAccountReference 0 (1)
sellerPartyReference nsA:sellerPartyReference (1) (1)
sellerAccountReference nsA:sellerAccountReference 0 (1)
settlementDate nsA:settlementDate (1) (1)
settlementAmount nsA:settlementAmount (1) (1)
settlementCurrency nsA:settlementCurrency (1) (1)
fxRate nsA:fxRate 0 (1)
deliveryMethod nsA:deliveryMethod (1) (1)
deliveryDate nsA:deliveryDate 0 (1)
collateral nsA:collateral (1) unbounded
repoInterest nsA:repoInterest 0 (1)
<xs:group> nsA:BuyerSeller.model (1) (1)
<xs:group> nsA:SettlementAmountOrCurrency.model (1) (1)
Collapse Child Attributes:
Name Type Default Value Use
id nsA:id (Optional)
Collapse Derivation Tree: