Definition Type: ComplexType
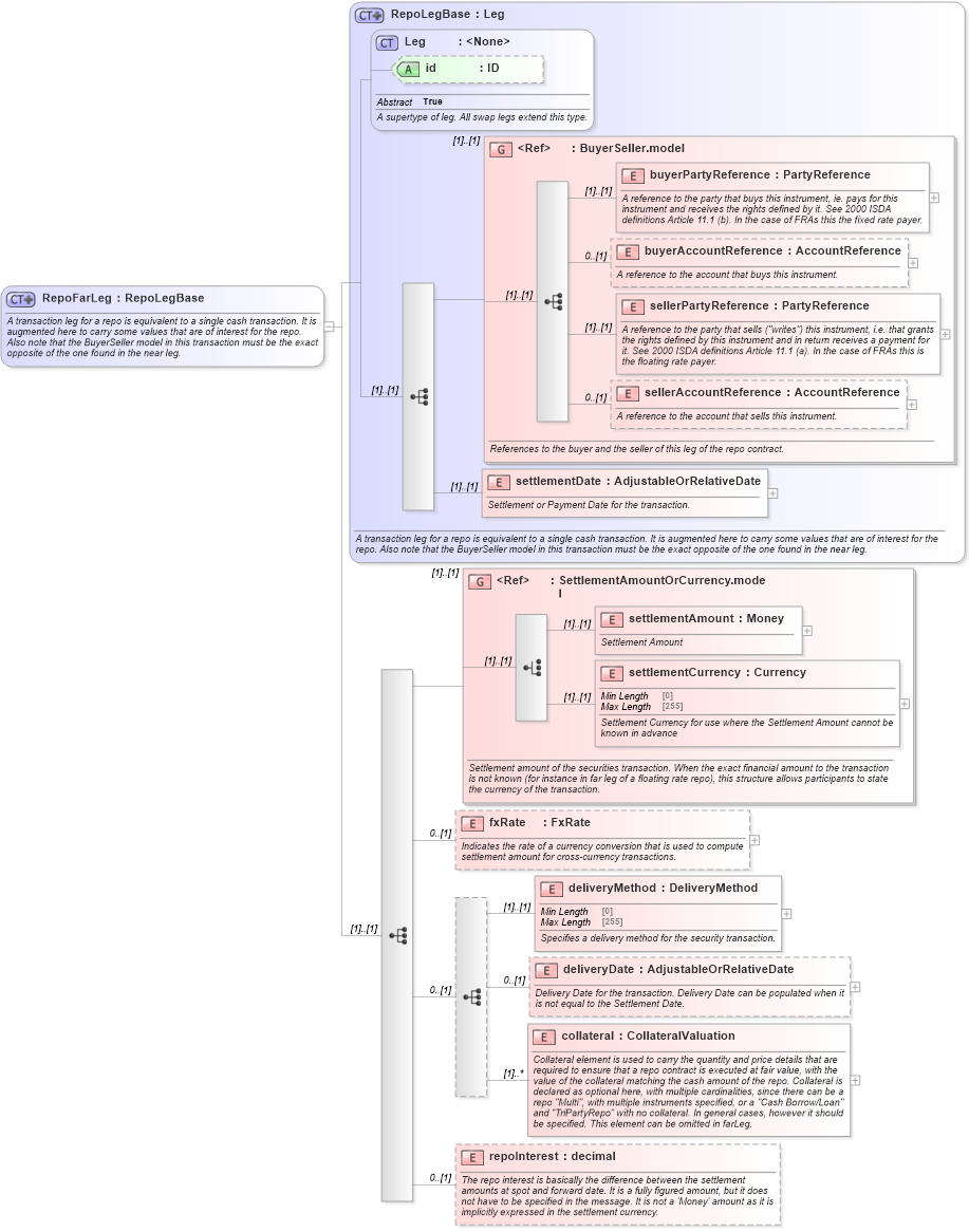
Name: RepoFarLeg
Namespace: http://www.fpml.org/FpML-5/confirmation
Type: nsA:RepoLegBase
Containing Schema: fpml-repo-5-10.xsd
Abstract
Documentation:
A transaction leg for a repo is equivalent to a single cash transaction. It is augmented here to carry some values that are of interest for the repo. Also note that the BuyerSeller model in this transaction must be the exact opposite of the one found in the near leg.
Collapse XSD Schema Diagram:
Drilldown into repoInterest in schema fpml-repo-5-10_xsd Drilldown into collateral in schema fpml-repo-5-10_xsd Drilldown into deliveryDate in schema fpml-repo-5-10_xsd Drilldown into deliveryMethod in schema fpml-repo-5-10_xsd Drilldown into fxRate in schema fpml-repo-5-10_xsd Drilldown into settlementCurrency in schema fpml-shared-5-10_xsd Drilldown into settlementAmount in schema fpml-shared-5-10_xsd Drilldown into SettlementAmountOrCurrency.model in schema fpml-shared-5-10_xsd Drilldown into settlementDate in schema fpml-repo-5-10_xsd Drilldown into sellerAccountReference in schema fpml-shared-5-10_xsd Drilldown into sellerPartyReference in schema fpml-shared-5-10_xsd Drilldown into buyerAccountReference in schema fpml-shared-5-10_xsd Drilldown into buyerPartyReference in schema fpml-shared-5-10_xsd Drilldown into BuyerSeller.model in schema fpml-shared-5-10_xsd Drilldown into id in schema fpml-shared-5-10_xsd Drilldown into Leg in schema fpml-shared-5-10_xsd Drilldown into RepoLegBase in schema fpml-repo-5-10_xsdXSD Diagram of RepoFarLeg in schema fpml-repo-5-10_xsd (Financial products Markup Language (FpML®))
Collapse XSD Schema Code:
<xsd:complexType name="RepoFarLeg">
    <xsd:annotation>
        <xsd:documentation xml:lang="en">A transaction leg for a repo is equivalent to a single cash transaction. It is augmented here to carry some values that are of interest for the repo. Also note that the BuyerSeller model in this transaction must be the exact opposite of the one found in the near leg.</xsd:documentation>
    </xsd:annotation>
    <xsd:complexContent>
        <xsd:extension base="RepoLegBase">
            <xsd:sequence>
                <xsd:group ref="SettlementAmountOrCurrency.model">
                    <xsd:annotation>
                        <xsd:documentation xml:lang="en">Settlement amount of the securities transaction. When the exact financial amount to the transaction is not known (for instance in far leg of a floating rate repo), this structure allows participants to state the currency of the transaction.</xsd:documentation>
                    </xsd:annotation>
                </xsd:group>
                <xsd:element name="fxRate" type="FxRate" minOccurs="0">
                    <xsd:annotation>
                        <xsd:documentation xml:lang="en">Indicates the rate of a currency conversion that is used to compute settlement amount for cross-currency transactions.</xsd:documentation>
                    </xsd:annotation>
                </xsd:element>
                <xsd:sequence minOccurs="0">
                    <xsd:element name="deliveryMethod" type="DeliveryMethod">
                        <xsd:annotation>
                            <xsd:documentation xml:lang="en">Specifies a delivery method for the security transaction.</xsd:documentation>
                        </xsd:annotation>
                    </xsd:element>
                    <xsd:element name="deliveryDate" type="AdjustableOrRelativeDate" minOccurs="0">
                        <xsd:annotation>
                            <xsd:documentation xml:lang="en">Delivery Date for the transaction. Delivery Date can be populated when it is not equal to the Settlement Date.</xsd:documentation>
                        </xsd:annotation>
                    </xsd:element>
                    <xsd:element name="collateral" type="CollateralValuation" maxOccurs="unbounded">
                        <xsd:annotation>
                            <xsd:documentation xml:lang="en">Collateral element is used to carry the quantity and price details that are required to ensure that a repo contract is executed at fair value, with the value of the collateral matching the cash amount of the repo. Collateral is declared as optional here, with multiple cardinalities, since there can be a repo "Multi", with multiple instruments specified, or a "Cash Borrow/Loan" and “TriPartyRepo” with no collateral. In general cases, however it should be specified. This element can be omitted in farLeg.</xsd:documentation>
                        </xsd:annotation>
                    </xsd:element>
                </xsd:sequence>
                <xsd:element name="repoInterest" type="xsd:decimal" minOccurs="0">
                    <xsd:annotation>
                        <xsd:documentation xml:lang="en">The repo interest is basically the difference between the settlement amounts at spot and forward date. It is a fully figured amount, but it does not have to be specified in the message. It is not a 'Money' amount as it is implicitly expressed in the settlement currency.</xsd:documentation>
                    </xsd:annotation>
                </xsd:element>
            </xsd:sequence>
        </xsd:extension>
    </xsd:complexContent>
</xsd:complexType>
Collapse Child Elements:
Name Type Min Occurs Max Occurs
buyerPartyReference nsA:buyerPartyReference (1) (1)
buyerAccountReference nsA:buyerAccountReference 0 (1)
sellerPartyReference nsA:sellerPartyReference (1) (1)
sellerAccountReference nsA:sellerAccountReference 0 (1)
settlementDate nsA:settlementDate (1) (1)
settlementAmount nsA:settlementAmount (1) (1)
settlementCurrency nsA:settlementCurrency (1) (1)
fxRate nsA:fxRate 0 (1)
deliveryMethod nsA:deliveryMethod (1) (1)
deliveryDate nsA:deliveryDate 0 (1)
collateral nsA:collateral (1) unbounded
repoInterest nsA:repoInterest 0 (1)
<xs:group> nsA:BuyerSeller.model (1) (1)
<xs:group> nsA:SettlementAmountOrCurrency.model (1) (1)
Collapse Child Attributes:
Name Type Default Value Use
id nsA:id (Optional)
Collapse Derivation Tree:
Collapse References:
nsA:farLeg