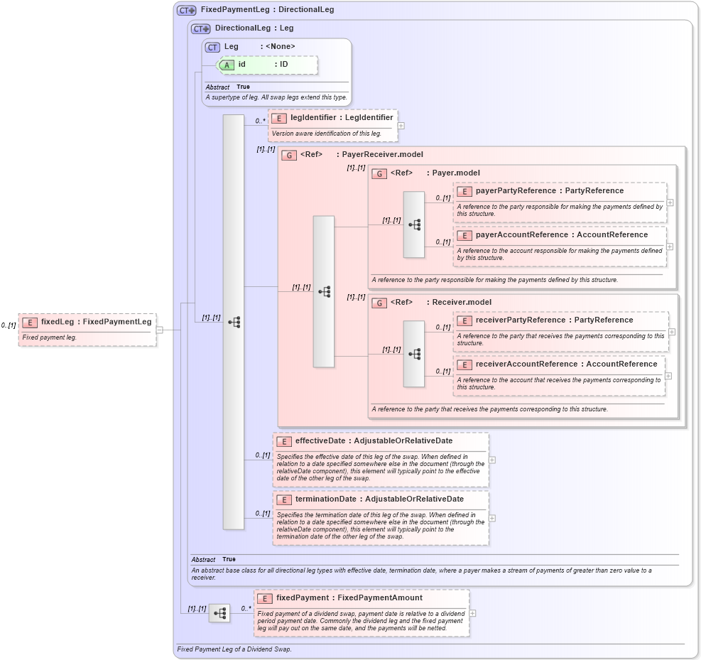
Definition Type: Element
Name: fixedLeg
Namespace: http://www.fpml.org/FpML-5/reporting
Type: nsE:FixedPaymentLeg
Containing Schema: fpml-dividend-swaps-5-10.xsd
MinOccurs 0
MaxOccurs (1)
Abstract
Documentation:
Fixed payment leg.
Collapse XSD Schema Diagram:
Drilldown into fixedPayment in schema fpml-dividend-swaps-5-10_xsd2 Drilldown into terminationDate in schema fpml-shared-5-10_xsd4 Drilldown into effectiveDate in schema fpml-shared-5-10_xsd4 Drilldown into receiverAccountReference in schema fpml-shared-5-10_xsd4 Drilldown into receiverPartyReference in schema fpml-shared-5-10_xsd4 Drilldown into Receiver.model in schema fpml-shared-5-10_xsd4 Drilldown into payerAccountReference in schema fpml-shared-5-10_xsd4 Drilldown into payerPartyReference in schema fpml-shared-5-10_xsd4 Drilldown into Payer.model in schema fpml-shared-5-10_xsd4 Drilldown into PayerReceiver.model in schema fpml-shared-5-10_xsd4 Drilldown into legIdentifier in schema fpml-shared-5-10_xsd4 Drilldown into id in schema fpml-shared-5-10_xsd4 Drilldown into Leg in schema fpml-shared-5-10_xsd4 Drilldown into DirectionalLeg in schema fpml-shared-5-10_xsd4 Drilldown into FixedPaymentLeg in schema fpml-dividend-swaps-5-10_xsd2XSD Diagram of fixedLeg in schema fpml-dividend-swaps-5-10_xsd2 (Financial products Markup Language (FpML®))
Collapse XSD Schema Code:
<xsd:element name="fixedLeg" type="FixedPaymentLeg" minOccurs="0">
    <xsd:annotation>
        <xsd:documentation xml:lang="en">Fixed payment leg.</xsd:documentation>
    </xsd:annotation>
</xsd:element>
Collapse Child Elements:
Name Type Min Occurs Max Occurs
legIdentifier nsE:legIdentifier 0 unbounded
payerPartyReference nsE:payerPartyReference 0 (1)
payerAccountReference nsE:payerAccountReference 0 (1)
receiverPartyReference nsE:receiverPartyReference 0 (1)
receiverAccountReference nsE:receiverAccountReference 0 (1)
effectiveDate nsE:effectiveDate 0 (1)
terminationDate nsE:terminationDate 0 (1)
fixedPayment nsE:fixedPayment 0 unbounded
<xs:group> nsE:PayerReceiver.model (1) (1)
<xs:group> nsE:Payer.model (1) (1)
<xs:group> nsE:Receiver.model (1) (1)
Collapse Child Attributes:
Name Type Default Value Use
id nsE:id (Optional)
Collapse Derivation Tree: