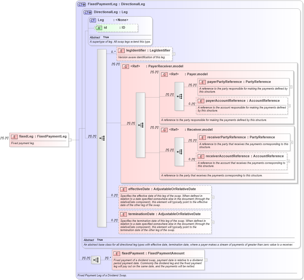
Definition Type: Element
Name: fixedLeg
Namespace: http://www.fpml.org/FpML-5/confirmation
Type: nsA:FixedPaymentLeg
Containing Schema: fpml-dividend-swaps-5-10.xsd
MinOccurs (1)
MaxOccurs (1)
Abstract
Documentation:
Fixed payment leg.
Collapse XSD Schema Diagram:
Drilldown into fixedPayment in schema fpml-dividend-swaps-5-10_xsd Drilldown into terminationDate in schema fpml-shared-5-10_xsd Drilldown into effectiveDate in schema fpml-shared-5-10_xsd Drilldown into receiverAccountReference in schema fpml-shared-5-10_xsd Drilldown into receiverPartyReference in schema fpml-shared-5-10_xsd Drilldown into Receiver.model in schema fpml-shared-5-10_xsd Drilldown into payerAccountReference in schema fpml-shared-5-10_xsd Drilldown into payerPartyReference in schema fpml-shared-5-10_xsd Drilldown into Payer.model in schema fpml-shared-5-10_xsd Drilldown into PayerReceiver.model in schema fpml-shared-5-10_xsd Drilldown into legIdentifier in schema fpml-shared-5-10_xsd Drilldown into id in schema fpml-shared-5-10_xsd Drilldown into Leg in schema fpml-shared-5-10_xsd Drilldown into DirectionalLeg in schema fpml-shared-5-10_xsd Drilldown into FixedPaymentLeg in schema fpml-dividend-swaps-5-10_xsdXSD Diagram of fixedLeg in schema fpml-dividend-swaps-5-10_xsd (Financial products Markup Language (FpML®))
Collapse XSD Schema Code:
<xsd:element name="fixedLeg" type="FixedPaymentLeg">
    <xsd:annotation>
        <xsd:documentation xml:lang="en">Fixed payment leg.</xsd:documentation>
    </xsd:annotation>
</xsd:element>
Collapse Child Elements:
Name Type Min Occurs Max Occurs
legIdentifier nsA:legIdentifier 0 unbounded
payerPartyReference nsA:payerPartyReference (1) (1)
payerAccountReference nsA:payerAccountReference 0 (1)
receiverPartyReference nsA:receiverPartyReference (1) (1)
receiverAccountReference nsA:receiverAccountReference 0 (1)
effectiveDate nsA:effectiveDate 0 (1)
terminationDate nsA:terminationDate 0 (1)
fixedPayment nsA:fixedPayment (1) unbounded
<xs:group> nsA:PayerReceiver.model (1) (1)
<xs:group> nsA:Payer.model (1) (1)
<xs:group> nsA:Receiver.model (1) (1)
Collapse Child Attributes:
Name Type Default Value Use
id nsA:id (Optional)
Collapse Derivation Tree: