Definition Type: ComplexType
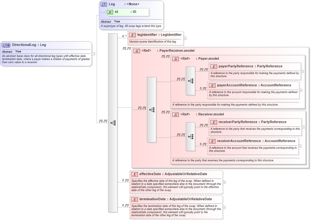
Name: DirectionalLeg
Namespace: http://www.fpml.org/FpML-5/confirmation
Type: nsA:Leg
Containing Schema: fpml-shared-5-10.xsd
Abstract True
Documentation:
An abstract base class for all directional leg types with effective date, termination date, where a payer makes a stream of payments of greater than zero value to a receiver.
Collapse XSD Schema Diagram:
Drilldown into terminationDate in schema fpml-shared-5-10_xsd Drilldown into effectiveDate in schema fpml-shared-5-10_xsd Drilldown into receiverAccountReference in schema fpml-shared-5-10_xsd Drilldown into receiverPartyReference in schema fpml-shared-5-10_xsd Drilldown into Receiver.model in schema fpml-shared-5-10_xsd Drilldown into payerAccountReference in schema fpml-shared-5-10_xsd Drilldown into payerPartyReference in schema fpml-shared-5-10_xsd Drilldown into Payer.model in schema fpml-shared-5-10_xsd Drilldown into PayerReceiver.model in schema fpml-shared-5-10_xsd Drilldown into legIdentifier in schema fpml-shared-5-10_xsd Drilldown into id in schema fpml-shared-5-10_xsd Drilldown into Leg in schema fpml-shared-5-10_xsdXSD Diagram of DirectionalLeg in schema fpml-shared-5-10_xsd (Financial products Markup Language (FpML®))
Collapse XSD Schema Code:
<xsd:complexType name="DirectionalLeg" abstract="true">
    <xsd:annotation>
        <xsd:documentation xml:lang="en">An abstract base class for all directional leg types with effective date, termination date, where a payer makes a stream of payments of greater than zero value to a receiver.</xsd:documentation>
    </xsd:annotation>
    <xsd:complexContent>
        <xsd:extension base="Leg">
            <xsd:sequence>
                <xsd:element name="legIdentifier" type="LegIdentifier" minOccurs="0" maxOccurs="unbounded">
                    <xsd:annotation>
                        <xsd:documentation xml:lang="en">Version aware identification of this leg.</xsd:documentation>
                    </xsd:annotation>
                </xsd:element>
                <xsd:group ref="PayerReceiver.model" />
                <xsd:element name="effectiveDate" type="AdjustableOrRelativeDate" minOccurs="0">
                    <xsd:annotation>
                        <xsd:documentation xml:lang="en">Specifies the effective date of this leg of the swap. When defined in relation to a date specified somewhere else in the document (through the relativeDate component), this element will typically point to the effective date of the other leg of the swap.</xsd:documentation>
                    </xsd:annotation>
                </xsd:element>
                <xsd:element name="terminationDate" type="AdjustableOrRelativeDate" minOccurs="0">
                    <xsd:annotation>
                        <xsd:documentation xml:lang="en">Specifies the termination date of this leg of the swap. When defined in relation to a date specified somewhere else in the document (through the relativeDate component), this element will typically point to the termination date of the other leg of the swap.</xsd:documentation>
                    </xsd:annotation>
                </xsd:element>
            </xsd:sequence>
        </xsd:extension>
    </xsd:complexContent>
</xsd:complexType>
Collapse Child Elements:
Name Type Min Occurs Max Occurs
legIdentifier nsA:legIdentifier 0 unbounded
payerPartyReference nsA:payerPartyReference (1) (1)
payerAccountReference nsA:payerAccountReference 0 (1)
receiverPartyReference nsA:receiverPartyReference (1) (1)
receiverAccountReference nsA:receiverAccountReference 0 (1)
effectiveDate nsA:effectiveDate 0 (1)
terminationDate nsA:terminationDate 0 (1)
<xs:group> nsA:PayerReceiver.model (1) (1)
<xs:group> nsA:Payer.model (1) (1)
<xs:group> nsA:Receiver.model (1) (1)
Collapse Child Attributes:
Name Type Default Value Use
id nsA:id (Optional)
Collapse Derivation Tree:
Collapse References:
nsA:DirectionalLegUnderlyer, nsA:FixedPaymentLeg, nsA:InterestLeg, nsA:returnSwapLeg, nsA:ReturnSwapLegUnderlyer, nsA:UnderlyerInterestLeg