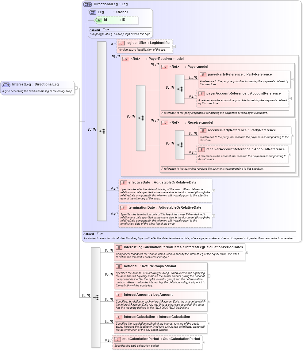
Definition Type: ComplexType
Name: InterestLeg
Namespace: http://www.fpml.org/FpML-5/confirmation
Type: nsA:DirectionalLeg
Containing Schema: fpml-eq-shared-5-10.xsd
Abstract
Documentation:
A type describing the fixed income leg of the equity swap.
Collapse XSD Schema Diagram:
Drilldown into stubCalculationPeriod in schema fpml-eq-shared-5-10_xsd Drilldown into interestCalculation in schema fpml-eq-shared-5-10_xsd Drilldown into interestAmount in schema fpml-eq-shared-5-10_xsd Drilldown into notional in schema fpml-eq-shared-5-10_xsd Drilldown into interestLegCalculationPeriodDates in schema fpml-eq-shared-5-10_xsd Drilldown into terminationDate in schema fpml-shared-5-10_xsd Drilldown into effectiveDate in schema fpml-shared-5-10_xsd Drilldown into receiverAccountReference in schema fpml-shared-5-10_xsd Drilldown into receiverPartyReference in schema fpml-shared-5-10_xsd Drilldown into Receiver.model in schema fpml-shared-5-10_xsd Drilldown into payerAccountReference in schema fpml-shared-5-10_xsd Drilldown into payerPartyReference in schema fpml-shared-5-10_xsd Drilldown into Payer.model in schema fpml-shared-5-10_xsd Drilldown into PayerReceiver.model in schema fpml-shared-5-10_xsd Drilldown into legIdentifier in schema fpml-shared-5-10_xsd Drilldown into id in schema fpml-shared-5-10_xsd Drilldown into Leg in schema fpml-shared-5-10_xsd Drilldown into DirectionalLeg in schema fpml-shared-5-10_xsdXSD Diagram of InterestLeg in schema fpml-eq-shared-5-10_xsd (Financial products Markup Language (FpML®))
Collapse XSD Schema Code:
<xsd:complexType name="InterestLeg">
    <xsd:annotation>
        <xsd:documentation xml:lang="en">A type describing the fixed income leg of the equity swap.</xsd:documentation>
    </xsd:annotation>
    <xsd:complexContent>
        <xsd:extension base="DirectionalLeg">
            <xsd:sequence>
                <xsd:element name="interestLegCalculationPeriodDates" type="InterestLegCalculationPeriodDates">
                    <xsd:annotation>
                        <xsd:documentation xml:lang="en">Component that holds the various dates used to specify the interest leg of the equity swap. It is used to define the InterestPeriodDates identifyer.</xsd:documentation>
                    </xsd:annotation>
                </xsd:element>
                <xsd:element name="notional" type="ReturnSwapNotional">
                    <xsd:annotation>
                        <xsd:documentation xml:lang="en">Specifies the notional of a return type swap. When used in the equity leg, the definition will typically combine the actual amount (using the notional component defined by the FpML industry group) and the determination method. When used in the interest leg, the definition will typically point to the definition of the equity leg.</xsd:documentation>
                    </xsd:annotation>
                </xsd:element>
                <xsd:element name="interestAmount" type="LegAmount">
                    <xsd:annotation>
                        <xsd:documentation xml:lang="en">Specifies, in relation to each Interest Payment Date, the amount to which the Interest Payment Date relates. Unless otherwise specified, this term has the meaning defined in the ISDA 2000 ISDA Definitions.</xsd:documentation>
                    </xsd:annotation>
                </xsd:element>
                <xsd:element name="interestCalculation" type="InterestCalculation">
                    <xsd:annotation>
                        <xsd:documentation xml:lang="en">Specifies the calculation method of the interest rate leg of the equity swap. Includes the floating or fixed rate calculation definitions, along with the determination of the day count fraction.</xsd:documentation>
                    </xsd:annotation>
                </xsd:element>
                <xsd:element name="stubCalculationPeriod" type="StubCalculationPeriod" minOccurs="0">
                    <xsd:annotation>
                        <xsd:documentation xml:lang="en">Specifies the stub calculation period.</xsd:documentation>
                    </xsd:annotation>
                </xsd:element>
            </xsd:sequence>
        </xsd:extension>
    </xsd:complexContent>
</xsd:complexType>
Collapse Child Elements:
Name Type Min Occurs Max Occurs
legIdentifier nsA:legIdentifier 0 unbounded
payerPartyReference nsA:payerPartyReference (1) (1)
payerAccountReference nsA:payerAccountReference 0 (1)
receiverPartyReference nsA:receiverPartyReference (1) (1)
receiverAccountReference nsA:receiverAccountReference 0 (1)
effectiveDate nsA:effectiveDate 0 (1)
terminationDate nsA:terminationDate 0 (1)
interestLegCalculationPeriodDates nsA:interestLegCalculationPeriodDates (1) (1)
notional nsA:notional (1) (1)
interestAmount nsA:interestAmount (1) (1)
interestCalculation nsA:interestCalculation (1) (1)
stubCalculationPeriod nsA:stubCalculationPeriod 0 (1)
<xs:group> nsA:PayerReceiver.model (1) (1)
<xs:group> nsA:Payer.model (1) (1)
<xs:group> nsA:Receiver.model (1) (1)
Collapse Child Attributes:
Name Type Default Value Use
id nsA:id (Optional)
Collapse Derivation Tree:
Collapse References:
nsA:interestLeg